პერაციული სისტემა: Windows, Android, macOS
პროგრამების ჯგუფი: ბიზნესის ავტომატიზაცია
პროგრამა სტომატოლოგიური კლინიკისთვის
- საავტორო უფლება იცავს ბიზნესის ავტომატიზაციის უნიკალურ მეთოდებს, რომლებიც გამოიყენება ჩვენს პროგრამებში.

საავტორო უფლება - ჩვენ ვართ დადასტურებული პროგრამული უზრუნველყოფის გამომცემელი. ეს ნაჩვენებია ოპერაციულ სისტემაში ჩვენი პროგრამებისა და დემო-ვერსიების გაშვებისას.

დადასტურებული გამომცემელი - ჩვენ ვმუშაობთ ორგანიზაციებთან მთელს მსოფლიოში, მცირე ბიზნესიდან მსხვილამდე. ჩვენი კომპანია შეტანილია კომპანიების საერთაშორისო რეესტრში და აქვს ელექტრონული ნდობის ნიშანი.

ნდობის ნიშანი
სწრაფი გადასვლა.
რისი გაკეთება გინდა ახლა?
თუ გსურთ პროგრამის გაცნობა, ყველაზე სწრაფი გზაა ჯერ სრული ვიდეოს ყურება, შემდეგ კი უფასო დემო ვერსიის ჩამოტვირთვა და თავად მუშაობა. საჭიროების შემთხვევაში, მოითხოვეთ პრეზენტაცია ტექნიკური მხარდაჭერისგან ან წაიკითხეთ ინსტრუქციები.
WhatsApp
სამუშაო საათებში ჩვენ ჩვეულებრივ ვპასუხობთ 1 წუთის განმავლობაში
როგორ ვიყიდოთ პროგრამა?
იხილეთ პროგრამის ეკრანის სურათი
ნახეთ ვიდეო პროგრამის შესახებ
ჩამოტვირთეთ დემო ვერსია
შეადარეთ პროგრამის კონფიგურაციები
გამოთვალეთ პროგრამული უზრუნველყოფის ღირებულება
გამოთვალეთ ღრუბლის ღირებულება, თუ გჭირდებათ ღრუბლოვანი სერვერი
ვინ არის დეველოპერი?
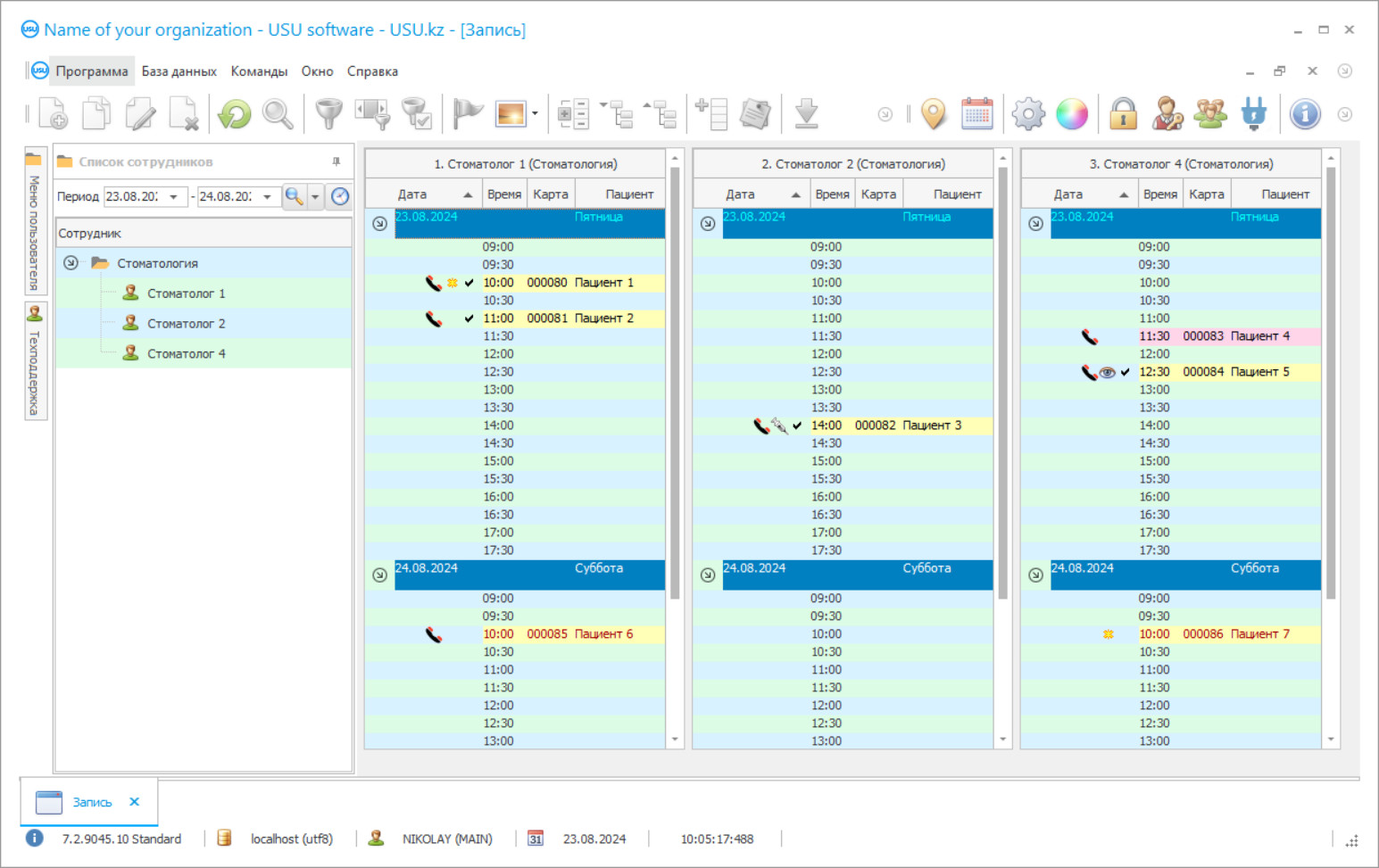
პროგრამის სკრინშოტი
სკრინშოტი არის პროგრამის გაშვებული ფოტო. მისგან შეგიძლიათ დაუყოვნებლივ გაიგოთ, როგორ გამოიყურება CRM სისტემა. ჩვენ განვახორციელეთ ფანჯრის ინტერფეისი UX/UI დიზაინის მხარდაჭერით. ეს ნიშნავს, რომ მომხმარებლის ინტერფეისი ეფუძნება მომხმარებლის მრავალწლიან გამოცდილებას. თითოეული მოქმედება მდებარეობს ზუსტად იქ, სადაც მისი შესრულება ყველაზე მოსახერხებელია. ასეთი კომპეტენტური მიდგომის წყალობით, თქვენი მუშაობის პროდუქტიულობა იქნება მაქსიმალური. დააწკაპუნეთ პატარა სურათზე, რათა გახსნათ ეკრანის სურათი სრული ზომით.
თუ იყიდით USU CRM სისტემას მინიმუმ „სტანდარტული“ კონფიგურაციით, გექნებათ დიზაინის არჩევანი ორმოცდაათზე მეტი შაბლონიდან. პროგრამული უზრუნველყოფის თითოეულ მომხმარებელს ექნება შესაძლებლობა აირჩიოს პროგრამის დიზაინი თავისი გემოვნებით. ყოველი სამუშაო დღე სიხარულის მომტანი უნდა იყოს!
პროგრამის სკრინშოტი - На русском
ავტომატიზაციის პროგრამის დანერგვა სტომატოლოგიურ კლინიკაში არის ყველაზე მნიშვნელოვანი ორგანიზაციის ნებისმიერი ხელმძღვანელისთვის! ჩვენ პროფესიონალურად დაგეხმარებით ამ დავალების შესრულებაში. USU-Soft სტომატოლოგიური კლინიკა, უნივერსალური მართვის პროგრამა, შეიძლება გამოყენებულ იქნას ავტომატიზაციის მიზნით, საქმიანობის ყველა ასპექტში. სტომატოლოგიური კლინიკის კონტროლის პროგრამით, ყველა სტომატოლოგს შეუძლია გააკონტროლოს მათი პაციენტების მკურნალობა, მათი დასწრება და გადახდა. სტომატოლოგიური კლინიკის აღრიცხვა USU-Soft პროგრამაში ტარდება ნებისმიერი კლიენტის ყველა რენტგენის სურათების საარქივო ნახვის შესაძლებლობით. ჩვენი სტომატოლოგიური კლინიკის მენეჯმენტის პროგრამა, რომელსაც აქვს ინტუიციური მენიუ, ნამდვილად გახდება ნამდვილი დამხმარე თქვენს დაწესებულებაში! პროგრამის ფანჯრების მსოფლმხედველობა შეიძლება შეცვალოს თითოეულმა მომხმარებელმა ინდივიდუალურად, ლამაზი დიზაინის შაბლონების გამოყენებით. სტომატოლოგიური კლინიკის კომპიუტერული პროგრამა ავტომატურად ინახავს მომხმარებლის ყველა პარამეტრს. სტომატოლოგიური კლინიკის პროგრამა შეგიძლიათ ჩამოტვირთოთ ჩვენს ვებგვერდზე უფასოდ! ერთადერთი განსხვავება ისაა, რომ პროგრამის სადემონსტრაციო ვერსიაში არ შეგიძლიათ ახალი მონაცემების შეტანა დირექტორიებში. ჩვენ შევიმუშავეთ სტომატოლოგიური კლინიკის ისეთი პროგრამა, რომელთანაც დარწმუნებული ხართ, რომ სიამოვნებით შეასრულებთ თქვენს ოპერაციებს! ავტომატიზირეთ თქვენი სამუშაო USU-Soft სტომატოლოგიური კლინიკის პროგრამით და ამით შეგიძლიათ ავტომატიზიროთ მთელი ორგანიზაცია!
ვინ არის დეველოპერი?
აკულოვი ნიკოლაი
ექსპერტი და მთავარი პროგრამისტი, რომელიც მონაწილეობდა ამ პროგრამული უზრუნველყოფის დიზაინსა და განვითარებაში.
2026-05-28
პროგრამის ვიდეო სტომატოლოგიური კლინიკისთვის
ეს ვიდეო არის ინგლისურ ენაზე. მაგრამ შეგიძლიათ სცადოთ სუბტიტრების ჩართვა თქვენს მშობლიურ ენაზე.
პროგრამის ვიდეო სტომატოლოგიური კლინიკისთვის - На русском
სტომატოლოგიური კლინიკის მენეჯმენტის USU-Soft პროგრამაში შეგიძლიათ აქტიურად იმუშაოთ კლიენტის მონაცემთა ბაზასთან. დღეს სტომატოლოგისა და კლინიკისთვის მნიშვნელოვანია ყველაფერი გააკეთონ, რომ პაციენტები შეინარჩუნონ და ისინი კლინიკისა და ექიმის ერთგული გახდნენ. ამისათვის ყოველთვის აუცილებელია პაციენტთა მომსახურების და მკურნალობის მაღალი ხარისხის შენარჩუნება, რათა პაციენტი იყოს კმაყოფილი და კომფორტული როგორც მკურნალობით, ასევე მხოლოდ კლინიკაში ყოფნით. მრავალი კლინიკა აყალიბებს პაციენტებთან ურთიერთობას მარკეტინგის თანამედროვე პრინციპების შესაბამისად. ყურადღება მიაქციეთ რამდენად აქტიურად გამოიყენება მარკეტინგი მობილური ოპერატორების, საცალო ქსელებისა და ბრენდული მაღაზიების მომხმარებლებთან ურთიერთობაში. ისინი მუდმივად ახსენებენ საკუთარ თავს, სთავაზობენ მონაწილეობას აქციებში, აცნობებენ ახალ პროდუქტებს, ფასდაკლებებს, გილოცავთ დაბადების დღეს და სახალხო დღესასწაულებს. ბევრი სტომატოლოგიური კლინიკა აქტიურად იყენებს კომპიუტერულ პროგრამას USU-Soft. ისინი ყოველდღე უგზავნიან SMS შეტყობინებებს თავიანთ პაციენტებს ვიზიტის, დაბადების დღის მისალოცების და ცალკეული საფოსტო გზავნილების შეხსენებით, რომ ყველას მიულოცონ არდადეგები და გამოაცხადონ კლინიკის ახალი მომსახურება და აქციები
ჩამოტვირთეთ დემო ვერსია
პროგრამის დაწყებისას შეგიძლიათ აირჩიოთ ენა.

შეგიძლიათ ჩამოტვირთოთ დემო ვერსია უფასოდ. და იმუშავეთ პროგრამაში ორი კვირის განმავლობაში. გარკვეული ინფორმაცია უკვე ჩართულია იქ სიცხადისთვის.
ვინ არის მთარგმნელი?
ხოილო რომან
მთავარი პროგრამისტი, რომელმაც მონაწილეობა მიიღო ამ პროგრამის სხვადასხვა ენაზე თარგმნაში.
ინტეგრატორი კომპანიის ახალი ტექნოლოგიების გამოყენებით შესაძლებელი გახდა SMS შეტყობინებების ღირებულების შემცირება. ეს ხშირად ბევრად იაფია, ვიდრე ფიჭური ოპერატორები. SMS- ის გაგზავნა შესაძლებელია სტომატოლოგიური კლინიკის კონტროლის პროგრამიდან, ერთი დაწკაპუნებით. შაბლონების გამოყენება შეგიძლიათ პერსონალურად SMS შეტყობინებების შესაქმნელად. სისტემა იძლევა უკუკავშირის მიღების შესაძლებლობას; პაციენტის SMS პასუხი მოდის მითითებულ ელექტრონულ მისამართზე. მარკეტინგის მოდული USU-Soft პროგრამაში საშუალებას გაძლევთ გააკეთოთ პაციენტების შერჩევა მონაცემთა ბაზაში, მოუწოდეთ მათ მკურნალობის შემდეგი ეტაპები და პროფილაქტიკური ზრუნვა. ეს ძალზე სასარგებლოა იმპლანტის მხარდაჭერილი პროთეზებით კბილების ყოვლისმომცველი აღდგენისას, პაროდონტის დაავადების სამკურნალოდ, ასევე პედიატრალურ სტომატოლოგიურ ცენტრში. კლიენტების მონაცემთა ბაზასთან აქტიური მუშაობა საშუალებას აძლევს კლინიკებს არ დაკარგონ პაციენტები, შემოაქვთ დამატებითი შემოსავალი და ფინანსური სტაბილურობა და საშუალებას აძლევს პაციენტებს უკეთ შეინარჩუნონ ჯანმრთელობა არსებული პრობლემების პრევენციული გზით.
შეუკვეთეთ პროგრამა სტომატოლოგიური კლინიკისთვის
პროგრამის შესაძენად უბრალოდ დაგვირეკეთ ან მოგვწერეთ. ჩვენი სპეციალისტები დაგითანხმდებიან შესაბამისი პროგრამული უზრუნველყოფის კონფიგურაციაზე, მოამზადებენ ხელშეკრულებას და გადახდის ინვოისს.
როგორ ვიყიდოთ პროგრამა?
გაგზავნეთ კონტრაქტის დეტალები
ჩვენ ვაფორმებთ ხელშეკრულებას თითოეულ კლიენტთან. კონტრაქტი არის თქვენი გარანტია იმისა, რომ მიიღებთ ზუსტად იმას, რაც გჭირდებათ. ამიტომ, ჯერ უნდა გამოგვიგზავნოთ იურიდიული ან ფიზიკური პირის მონაცემები. ამას ჩვეულებრივ არაუმეტეს 5 წუთი სჭირდება
განახორციელეთ წინასწარი გადახდა
ხელშეკრულების სკანირებული ასლების და გადახდის ინვოისის გაგზავნის შემდეგ, საჭიროა წინასწარ გადახდა. გთხოვთ გაითვალისწინოთ, რომ CRM სისტემის დაყენებამდე საკმარისია გადაიხადოთ არა სრული თანხა, არამედ მხოლოდ ნაწილი. მხარდაჭერილია გადახდის სხვადასხვა მეთოდი. დაახლოებით 15 წუთი
პროგრამა დაინსტალირდება
ამის შემდეგ თქვენთან შეთანხმებული იქნება ინსტალაციის კონკრეტული თარიღი და დრო. ეს ჩვეულებრივ ხდება იმავე ან მეორე დღეს საბუთების დასრულებიდან. CRM სისტემის დაყენებისთანავე, შეგიძლიათ მოითხოვოთ ტრენინგი თქვენი თანამშრომლისთვის. თუ პროგრამა შეძენილია 1 მომხმარებლისთვის, ამას დასჭირდება არაუმეტეს 1 საათისა
ისიამოვნეთ შედეგით
ისიამოვნეთ შედეგით უსასრულოდ :) განსაკუთრებით სასიამოვნოა არა მხოლოდ ის ხარისხი, რომლითაც შემუშავებულია პროგრამული უზრუნველყოფა ყოველდღიური მუშაობის ავტომატიზაციისთვის, არამედ ყოველთვიური სააბონენტო გადასახადის სახით დამოკიდებულების ნაკლებობა. ბოლოს და ბოლოს, თქვენ გადაიხდით მხოლოდ ერთხელ პროგრამისთვის.
შეიძინეთ მზა პროგრამა
ასევე შეგიძლიათ შეუკვეთოთ პერსონალური პროგრამული უზრუნველყოფის განვითარება
თუ თქვენ გაქვთ სპეციალური პროგრამული მოთხოვნები, შეუკვეთეთ პერსონალური განვითარება. მაშინ არ მოგიწევთ პროგრამასთან ადაპტაცია, მაგრამ პროგრამა მორგებული იქნება თქვენს ბიზნეს პროცესებზე!
პროგრამა სტომატოლოგიური კლინიკისთვის
ჩვენს სისტემაში მრავალი ამოცანაა შესრულებული. მათგან მხოლოდ რამდენიმეა: თქვენი კლინიკის დაწინაურების შედეგების მონიტორინგი მარტივი ანგარიშებით, რაც საშუალებას მოგცემთ უკეთ გაიგოთ მომხმარებლის მოგზაურობა და შეარჩიოთ გაყიდვების სწორი ტაქტიკა; მომხმარებელთა ინფორმაციის გამოყენება მათი ვიზიტების ისტორიის გასაანალიზებლად; მომხმარებლების სეგმენტი სქესის, ასაკის, ბოლო ვიზიტის მიხედვით და ა.შ. შექმენით სწორი სიები დარეკვის, გაგზავნისა და ელ.ფოსტის გაგზავნისთვის; გაგზავნეთ მიზნობრივი ავტომატური შეტყობინებები სპამის ნაცვლად; მომხმარებლებისთვის ბონუს სისტემების შექმნა, რათა მათ ნებისმიერ დროს დაინტერესდნენ; გამოიყენოს ფასების სხვადასხვა სქემა.
სარეკლამო პოლიტიკის ეფექტურობის შესაფასებლად საჭიროა ადმინისტრატორებმა ზუსტად აღნიშნონ რეკლამის წყარო თითოეული პირველადი პაციენტის კითხვით როგორ გსმენიათ ჩვენს შესახებ ?. სტომატოლოგიური პროგრამა USU-Soft საშუალებას გაძლევთ ეს პროცედურა სავალდებულო გახადოთ. სათანადო ანგარიშები რეკლამის ეფექტურობის შესახებ კლინიკის ხელმძღვანელს აძლევს ობიექტურ და სანდო ინფორმაციას ნებისმიერი პერიოდის განმავლობაში სარეკლამო ინვესტიციების ეფექტურობის შესახებ, საშუალებას აძლევს მარკეტინგისა და რეკლამირების დეპარტამენტს ეფექტურად იმუშაოს და არ დახარჯოს სარეკლამო ბიუჯეტი. USU-Soft სტომატოლოგიური სისტემა არის თანამედროვე და ეფექტური ინსტრუმენტი ნებისმიერი ზომის სტომატოლოგიური ბიზნესის მართვისთვის. თქვენ შეგიძლიათ შეიძინოთ სტომატოლოგიური პროგრამის ეფექტურად გამოყენების გამოცდილება კომპანიის შემქმნელის დახმარების სამსახურიდან, აგრეთვე ამ სისტემის დანერგვაში სპეციალისტების მიერ ორგანიზებული სპეციალიზებული სემინარებიდან.
სტომატოლოგიური კლინიკის მენეჯმენტის მოწინავე პროგრამას შეუძლია მრავალი ანგარიშის შედგენა, რაც მის სტრუქტურაში არ არის იგივე. სისტემა იყენებს სხვადასხვა ალგორითმებს, რათა ანგარიშგების ფუნქცია მრავალფეროვანი და სასარგებლო იყოს. შედეგად, თქვენ მიიღებთ დეტალურ სურათს, თუ როგორ მოქმედებს ორგანიზაცია მთლიანობაში, ასევე ნებისმიერი თანამშრომლის, პაციენტების აღრიცხვის, აგრეთვე აღჭურვილობისა და მედიკამენტების კონტროლის შესახებ. უფრო მეტიც, თქვენ ხედავთ თქვენი ფინანსების გამოყოფას და შეგიძლიათ გამოიყენოთ ბიუჯეტი ყველაზე ეფექტურად.

