د غاښونو کلینیک لپاره برنامه
- د کاپي حق د سوداګرۍ اتوماتیک ځانګړي میتودونه ساتي چې زموږ په برنامو کې کارول کیږي.

د چاپ حق - موږ د تصدیق شوي سافټویر خپرونکي یو. دا په عملیاتي سیسټم کې ښودل کیږي کله چې زموږ برنامې او ډیمو نسخې چلوي.

تایید شوی خپرونکی - موږ د نړۍ په کچه د سازمانونو سره د کوچني سوداګرۍ څخه تر لویو پورې کار کوو. زموږ شرکت د شرکتونو په نړیوال راجستر کې شامل دی او د بریښنایی باور نښه لري.

د باور نښه
چټک لیږد.
اوس څه کول غواړې؟
که تاسو غواړئ د برنامه سره آشنا شئ ، ترټولو ګړندۍ لاره دا ده چې لومړی بشپړ ویډیو وګورئ ، او بیا وړیا ډیمو نسخه ډاونلوډ کړئ او پخپله ورسره کار وکړئ. که اړتیا وي، د تخنیکي مالتړ څخه د پریزنټشن غوښتنه وکړئ یا لارښوونې ولولئ.
WhatsApp
د سوداګرۍ ساعتونو په جریان کې موږ معمولا په 1 دقیقو کې ځواب ورکوو
برنامه څنګه واخلئ؟
د پروګرام سکرین شاټ وګورئ
د پروګرام په اړه ویډیو وګورئ
ډیمو نسخه ډاونلوډ کړئ
د پروګرام ترتیبونه پرتله کړئ
د سافټویر لګښت محاسبه کړئ
د بادل لګښت محاسبه کړئ که تاسو د بادل سرور ته اړتیا لرئ
پرمخ وړونکی څوک دی؟
د پروګرام سکرین شاټ
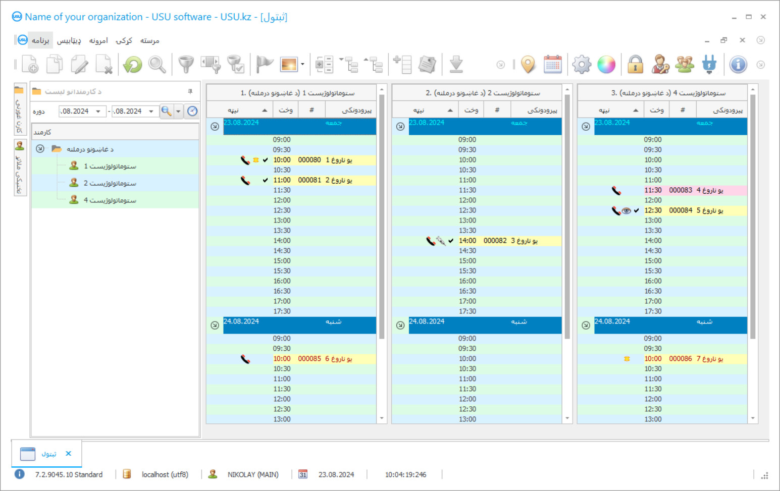
یو سکرین شاټ د سافټویر چلولو عکس دی. له دې څخه تاسو کولی شئ سمدلاسه پوه شئ چې د CRM سیسټم څه ډول ښکاري. موږ د UX/UI ډیزاین لپاره د ملاتړ سره د کړکۍ انٹرفیس پلي کړی. دا پدې مانا ده چې د کاروونکي انٹرفیس د کاروونکي تجربې پراساس دی. هر عمل په سمه توګه موقعیت لري چیرې چې دا ترسره کول خورا اسانه دي. د داسې وړ چلند څخه مننه، ستاسو د کار تولید به اعظمي وي. په کوچني عکس کلیک وکړئ ترڅو سکرین شاټ په بشپړ انداز کې خلاص کړئ.
که تاسو د لږترلږه "معیاري" ترتیب سره د USU CRM سیسټم وپیرئ، نو تاسو به له پنځوسو څخه ډیر ټیمپلیټونو څخه ډیزاین انتخاب ولرئ. د سافټویر هر کارونکي به د دې فرصت ولري چې د خپل ذوق سره سم د برنامه ډیزاین غوره کړي. د کار هره ورځ باید خوښۍ راوړي!
په غاښونو کلینیک کې د اتومات برنامې معرفي کول د سازمان هر مشر لپاره ترټولو حیاتي شی دی! او موږ په مسلکي توګه تاسو سره پدې دنده کې مرسته کوو! د USU - نرم غاښونو کلینیک ، د نړیوال مدیریت برنامه ، د فعالیتونو ټولو برخو کې د اتومات پلي کولو لپاره کارول کیدی شي. د غاښونو کلینیک کنټرول برنامې سره ، هر غاښ لرونکی د دې وړتیا لري چې د خپلو ناروغانو درملنه ، د دوی شتون او تادیه کنټرول کړي. د USU - نرم برنامه کې د غاښونو کلینیک محاسب د هر مراجعینو ټولو ایکس ری عکسونو آرشیف لید سره امکان سره ترسره کیږي. د غاښونو کلینیک مدیریت زموږ برنامه ، کوم چې معقول مینو لري ، ډاډه دي چې ستاسو په اداره کې ریښتینی مرسته کونکی شي! د برنامې وینډوز لید کولی شي د هر کاروونکي لخوا په انفرادي ډول د ښکلي ډیزاین ټیمپلیټونو په کارولو سره تنظیم شي. د غاښونو کلینیک کمپیوټر برنامه ټول کارونکي تنظیمات په اتومات ډول خوندي کوي. د غاښونو کلینیک برنامه زموږ ویب پا forه کې وړیا ډاونلوډ کیدی شي! یوازینۍ توپیر دا دی چې د برنامې په نمایش ب versionه کې تاسو نشئ کولی ډایرکټریانو ته نوي معلومات داخل کړئ. موږ د غاښونو کلینیک داسې برنامه رامینځته کړې ، له کوم سره چې تاسو ډاډه یاست چې د خپلو عملیاتو په ترسره کولو خوښ یاست! خپل کار د USU - نرم غاښونو کلینیک برنامې سره اتومات کړئ ، او پدې توګه تاسو کولی شئ ټوله اداره اتومات کړئ!
پرمخ وړونکی څوک دی؟
2026-05-28
د غاښونو کلینیک لپاره د برنامې ویډیو
دا ویډیو په انګلیسي ژبه ده. مګر تاسو کولی شئ په خپله مورنۍ ژبه کې فرعي سرلیکونه فعال کړئ.
د غاښونو کلینیک مدیریت د USU - نرم برنامه کې تاسو کولی شئ د مراجع ډیټابیس سره په فعاله توګه کار وکړئ. نن ورځ د غاښونو ډاکټر او کلینیک لپاره دا مهمه ده چې د ناروغانو ساتلو لپاره هر ممکن کار وکړي او دوی کلینیک او ډاکټر ته وفادار کړي. د دې کولو لپاره ، دا تل اړین دی چې د ناروغانو د خدمت او درملنې لوړ کیفیت وساتي ، نو له همدې امله ناروغ خوښ او راحته و چې درملنه یې وکړي ، او همدا رنګه یوازې په کلینیک کې اوسیدل. ډیری کلینیکونه د بازارموندنې اصولو سره سم د ناروغانو سره اړیکې رامینځته کوي. پاملرنه وکړئ چې د ګرځنده آپریټرونو ، پرچون زنځیرونو او برانډ پلورنځیو پیرودونکو سره په اړیکه کې بازارموندنه څنګه فعاله کارول کیږي. دوی په دوامداره توګه د ځان په اړه یادونه کوي ، په هڅونو کې برخه اخیستل وړاندیز کوي ، د نوي محصولاتو ، تخفیفونو په اړه معلومات ورکوي ، د زیږون او عامه رخصتیو مبارکي. د غاښونو ډیری کلینیکونه په فعاله توګه د کمپیوټر برنامې USU-Soft کاروي. هره ورځ دوی د ناروغانو سره د لیدنې یادداشت ، د زیږون مبارکۍ ، او جلا رالېږل شوي پیغامونه لیږي چې هر څوک په رخصتیو کې مبارکي وکړي او د کلینیک نوي خدمتونه او هڅونې اعلان کړي.
ډیمو نسخه ډاونلوډ کړئ
کله چې برنامه پیل کړئ ، تاسو ژبه وټاکئ.

تاسو کولی شئ د ډیمو نسخه وړیا ډاونلوډ کړئ. او د دوو اونیو لپاره په پروګرام کې کار وکړي. ځینې معلومات لا دمخه د وضاحت لپاره شامل شوي دي.
ژباړن څوک دی؟
د ادغام شرکت نوي ټیکنالوژیو کارول د دې امکان رامینځته کړی چې د SMS پیغامونو لګښت کم کړي. دا اکثرا د سیلولر آپریټرونو په پرتله خورا ارزانه وي. ایس ایم ایس کولی شي په مستقیم ډول د یوه کلیک سره د غاښونو کلینیک کنټرول برنامې څخه واستول شي. ټیمپلیټونه د شخصي شوي SMS پیغامونو جوړولو لپاره کارول کیدی شي. سیسټم د نظر ترلاسه کولو فرصت چمتو کوي؛ د ناروغ پیغام SMS ټاکل شوي بریښنالیک ته راځي. د USU - سافټ برنامه کې د بازارموندنې ماډل تاسو ته اجازه درکوي چې له ډیټابیس څخه د ناروغانو انتخاب وکړي ، د درملنې او مخنیوي پاملرنې راتلونکي مرحلو لپاره دوی ته زنګ ووهئ. دا خورا ګټور دی کله چې د غاښونو پراخه بیارغونه د امپلانټ شوي ملاتړ شوي غاښونو سره ترسره کړئ ، د دورې ناروغۍ درملنه کې او هم د ماشومانو د غاښونو مرکز کې. د پیرودونکي ډیټابیس سره فعال کار کلینیکونو ته اجازه ورکوي چې ناروغان له لاسه ورنکړي ، اضافي عاید او مالي ثبات راولي ، او ناروغانو ته اجازه ورکوي چې د موجوده ستونزو مخنیوي درملنې سره خپل روغتیا غوره ساتي.
د غاښونو کلینیک لپاره برنامه ترتیب کړئ
د برنامه پیرودلو لپاره ، یوازې موږ ته زنګ ووهئ یا ولیکئ. زموږ متخصصین به تاسو سره د مناسب سافټویر ترتیب په اړه موافق وي، یو تړون او د تادیې لپاره رسید چمتو کړي.
برنامه څنګه واخلئ؟
د تړون لپاره توضیحات واستوئ
موږ د هر پیرودونکي سره یو تړون ته ننوځو. قرارداد ستاسو تضمین دی چې تاسو به هغه څه ترلاسه کړئ چې تاسو ورته اړتیا لرئ. له همدې امله، لومړی تاسو اړتیا لرئ چې موږ ته د قانوني ادارې یا فرد توضیحات واستوئ. دا معمولا له 5 دقیقو څخه ډیر وخت نه نیسي
مخکینۍ پیسې ورکړئ
تاسو ته د تړون سکین شوي کاپي او د تادیې لپاره رسید لیږلو وروسته ، دمخه تادیه اړینه ده. مهرباني وکړئ په یاد ولرئ چې د CRM سیسټم نصبولو دمخه، دا کافي ده چې بشپړ پیسې نه ورکړئ، مګر یوازې یوه برخه. د تادیې مختلف میتودونه ملاتړ کیږي. تقریبا 15 دقیقې
برنامه به نصب شي
له دې وروسته، د نصب کولو ځانګړې نیټه او وخت به ستاسو سره موافقه وشي. دا معمولا په ورته یا بله ورځ د کاغذ کار بشپړیدو وروسته پیښیږي. د CRM سیسټم نصبولو سمدستي وروسته، تاسو کولی شئ د خپل کارمند لپاره د روزنې غوښتنه وکړئ. که برنامه د 1 کارونکي لپاره پیرود شوی وي ، نو دا به له 1 ساعت څخه ډیر وخت ونه نیسي
د پایلې څخه خوند واخلئ
په پای کې د پایلې څخه خوند واخلئ :) هغه څه چې په ځانګړي ډول خوښ دي نه یوازې هغه کیفیت دی چې سافټویر یې د ورځني کار اتومات کولو لپاره رامینځته شوی ، بلکه د میاشتني ګډون فیس په شکل کې د انحصار نشتوالی هم دی. په هرصورت، تاسو به یوازې یو ځل د پروګرام لپاره پیسې ورکړئ.
یو چمتو شوی پروګرام واخلئ
همدارنګه تاسو کولی شئ د دودیز سافټویر پراختیا امر وکړئ
که تاسو ځانګړي سافټویر اړتیاوې لرئ، د دودیز پراختیا امر وکړئ. بیا تاسو اړتیا نلرئ برنامه سره تطابق وکړئ ، مګر برنامه به ستاسو د سوداګرۍ پروسو سره تنظیم شي!
د غاښونو کلینیک لپاره برنامه
ډیری ډیری دندې شتون لري چې زموږ په سیسټم کې ترسره کیدی شي. دلته یوازې یو څو شتون لري: د ساده راپورونو سره ستاسو د کلینیک ترویج پایلې وڅارئ چې تاسو ته اجازه درکوي د پیرودونکي سفر باندې ښه پوه شئ او د پلور سم تاکتیکونه غوره کړئ؛ د پیرودونکو معلومات د دوی لیدنې تاریخ تحلیل کولو لپاره وکاروئ؛ د برخې پیرودونکي د جنسیت ، عمر ، وروستي لیدنې ، او نورو په واسطه. د زنګ وهلو ، لیکلو او بریښنالیکونو لپاره سم لیستونه تولید کړئ؛ د سپیم پرځای هدف شوي اتومات خبرتیاوې واستوئ؛ د پیرودونکو لپاره د بونس سیسټمونه رامینځته کړئ ترڅو دوی هر وخت کې علاقه ولري؛ د قیمتونو مختلف پلانونه پلي کړئ.
د اعلاناتو د پالیسۍ د تاثیر ارزولو لپاره ، د مدیرانو لپاره اړینه ده چې د هر ابتدايي ناروغ پوښتنې سره د اعلاناتو سرچینه په دقت سره په نښه کړئ تاسو زموږ په اړه څنګه اوریدلي؟. د USU- نرم غاښونو برنامه تاسو ته اجازه درکوي چې دا پروسه اړینه کړي. د اعلاناتو موثریت په اړه سم راپورونه د کلینیک هدف او د هر وخت لپاره د اعلاناتو پانګوونې موثریت په اړه معتبر معلومات ورکوي ، د بازارموندنې او اعلاناتو څانګې ته اجازه ورکوي چې په مؤثره توګه کار وکړي او نه د اعلاناتو بودیجه ضایع کړي. د USU - نرم غاښونو سیسټم د هر اندازې د غاښونو سوداګرۍ اداره کولو لپاره مدرن او موثر وسیله ده. تاسو کولی شئ د غاښونو برنامه مؤثره کار کولو تجربه د شرکت پراختیا کونکي مالتړ خدمت او همدارنګه د دې سیسټم پلي کولو کې د متخصصینو لخوا تنظیم شوي متخصص سیمینارونو څخه ترلاسه کړئ.
د غاښونو کلینیک مدیریت پرمختللي برنامه کولی شي ډیری راپورونه رامینځته کړي ، کوم چې د هغې په جوړښت کې ورته ندي. سیسټم د راپور ورکولو ب featureه متنوع او ډیر ګټور رامینځته کولو لپاره بیلابیل الګوریتمونه کاروي. د پایلې په توګه ، تاسو په دې اړه یو مفصل عکس ترلاسه کوئ چې اداره په بشپړ ډول فعالیت کوي ، په بیله بیا د کوم کارمند ، ناروغانو محاسبې ، او همدارنګه د تجهیزاتو او درملو کنټرول په اړه. سربیره پردې ، تاسو د خپلو مالیاتو تخصیص ګورئ او کولی شئ په خورا مؤثر ډول بودیجه وکاروئ.

