Sistema eragilea: Windows, Android, macOS
Programa taldea: Negozioen automatizazioa
Hortz-klinikarako programa
- Copyrightak gure programetan erabiltzen diren negozioen automatizazio metodo bereziak babesten ditu.

Copyright - Egiaztatutako software-argitaratzailea gara. Hau sistema eragilean bistaratzen da gure programak eta demo-bertsioak exekutatzen direnean.

Egiaztatutako argitaletxea - Mundu osoko erakundeekin lan egiten dugu enpresa txikietatik hasi eta handietaraino. Gure enpresa nazioarteko enpresen erregistroan sartuta dago eta konfiantzazko marka elektronikoa du.

Konfiantza seinale
Trantsizio azkarra.
Zer egin nahi duzu orain?
Programa ezagutu nahi baduzu, modurik azkarrena lehenik bideo osoa ikustea da, eta gero doako demo bertsioa deskargatu eta zuk zeuk lan egin. Beharrezkoa izanez gero, eskatu aurkezpen bat laguntza teknikoari edo irakurri argibideak.
WhatsApp
Lanorduetan normalean minutu bateko epean erantzuten dugu
Nola erosi programa?
Ikusi programaren pantaila-argazkia
Ikusi programari buruzko bideo bat
Deskargatu demo bertsioa
Konparatu programaren konfigurazioak
Kalkulatu softwarearen kostua
Kalkulatu hodeiaren kostua hodeiko zerbitzari bat behar baduzu
Nor da garatzailea?
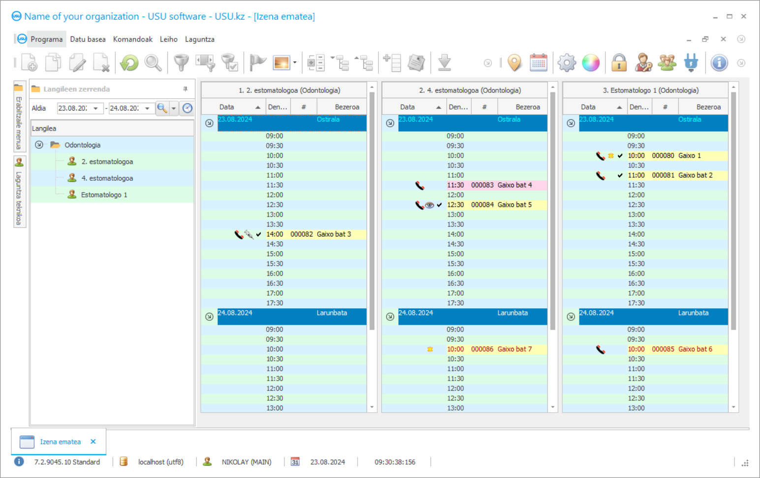
Programaren pantaila-argazkia
Pantaila-argazkia martxan dagoen softwarearen argazki bat da. Bertatik berehala ulertu dezakezu nolakoa den CRM sistema bat. Leiho interfaze bat ezarri dugu UX/UI diseinurako laguntzarekin. Horrek esan nahi du erabiltzailearen interfazea erabiltzailearen urteetako esperientzian oinarritzen dela. Ekintza bakoitza gauzatzea komeni den lekuan kokatzen da. Horrelako ikuspegi eskudun bati esker, zure lanaren produktibitatea maximoa izango da. Egin klik irudi txikian pantaila-argazkia tamaina osoan irekitzeko.
Gutxienez "Estandarra" konfigurazio duen USU CRM sistema bat erosten baduzu, berrogeita hamar txantiloi baino gehiagoren diseinuak aukeratuko dituzu. Softwarearen erabiltzaile bakoitzak programaren diseinua aukeratzeko aukera izango du bere gustura. Laneko egun bakoitzak poza ekarri behar du!
Automatizazio programa hortz klinikan sartzea funtsezkoa da erakundeko edozein burutarako! Zeregin horretan profesionalki laguntzen dizugu! USU-Soft hortz klinika, kudeaketa programa unibertsala, jarduera alderdi guztietan automatizazioa ezartzeko erabil daiteke. Hortz klinikaren kontrol programarekin, dentista bakoitzak bere gaixoen tratamendua, bertaratzea eta ordainketa kontrolatzeko gai da. USU-Soft programako hortz klinikaren kontabilitatea bezeroen X izpien argazki guztiak artxibatzeko aukera eskaintzen da. Hortz klinikaren kudeaketa programa, menu intuitiboa duena, zure erakundean benetako laguntzaile bihurtuko dela ziur! Programaren leihoen ikuspegia erabiltzaile bakoitzak banaka molda dezake diseinu txantiloiak erabiliz. Odontologia klinikako programa informatikoak erabiltzaileen ezarpen guztiak automatikoki gordetzen ditu. Hortz klinikaren programa doan deskargatu daiteke gure webgunean! Desberdintasun bakarra da programaren frogapen bertsioan ezin dituzula datu berriak sartu direktorioetan. Hortz klinikako programa bat garatu dugu, eta horrekin ziur zure operazioak pozik egongo zarela! Automatizatu zure lana USU-Soft hortz klinika programarekin eta horrela erakunde osoa automatiza dezakezu!
Nor da garatzailea?
Akulov Nikolay
Software honen diseinuan eta garapenean parte hartu zuen aditua eta programatzaile nagusia.
2026-05-28
Hortz klinikarako programaren bideoa
Bideo hau ingelesez dago. Baina saia zaitezke zure jatorrizko hizkuntzako azpitituluak aktibatzen.
Hortz klinikaren kudeaketa USU-Soft programan bezeroen datu basearekin aktiboki lan egin dezakezu. Gaur egun, garrantzitsua da dentistak eta klinikak gaixoak atxikitzeko eta klinikari eta medikuari leial bihurtzeko ahal den guztia egitea. Horretarako, beti beharrezkoa da pazienteen zerbitzuaren eta tratamenduaren kalitate handia mantentzea, horrela, pazientea gustura eta eroso egon dadin artatu ahal izateko, baita klinikan egoteko ere. Klinika asko gaixoekin harremanak sortzen ari dira marketinaren printzipio modernoen arabera. Arreta jarri marketina aktiboki nola erabiltzen den mugikorren operadoreen, txikizkako kateen eta markako denden bezeroekin harremanetan jartzeko. Etengabe gogoratzen dute beren buruaz, promozioetan parte hartzeko eskaintzen dute, produktu berrien berri ematen dute, beherapenak egiten dituzte, urtebetetzeak eta jaiegunak zoriontzen dituzte. Hortz klinika askok USU-Soft programa informatikoa aktiboki erabiltzen dute. Egunero SMS mezuak bidaltzen dizkiete gaixoei, bisitaren oroitzapenarekin, urtebetetze agurrekin eta posta elektronikoz bananduta oporretan denak zoriontzeko eta klinikako zerbitzu eta promozio berriak iragartzeko.
Deskargatu demo bertsioa
Programa abiaraztean, hizkuntza aukeratu dezakezu.

Demo bertsioa doan deskargatu dezakezu. Eta bi astez programan lan egin. Dagoeneko informazio batzuk sartu dira bertan argitasunerako.
Nor da itzultzailea?
Khoilo Roman
Software honen hizkuntza ezberdinetarako itzulpenean parte hartu zuen programatzaile nagusia.
Enpresa integratzailearen teknologia berriak erabiltzeak SMS mezuen kostua murriztea ahalbidetu zuen. Operadore zelularrak baino askoz ere merkeagoa izan ohi da. SMSak hortz klinikaren kontrol programatik zuzenean bidali daitezke klik bakarrarekin. Txantiloiak SMS mezu pertsonalizatuak sortzeko erabil daitezke. Sistemak iritzia jasotzeko aukera eskaintzen du; gaixoaren SMS-erantzuna zehaztutako helbide elektronikora heltzen da. USU-Soft programako marketin moduluak datu-basetik gaixoen hautaketak egin, tratamenduaren eta prebentziozko zainketen hurrengo faseak deitu ahal izango ditu. Hori oso erabilgarria da inplanteak babestutako hortzekin hortzetako zaharberritze integrala burutzerakoan, gaixotasun periodontalaren tratamenduan eta haurren zentro dentistikoan. Bezeroen datu basearekin lan aktiboa izateak klinikak gaixoak ez galtzea ahalbidetzen du, diru sarrera osagarriak eta finantza egonkortasuna ekartzen ditu eta gaixoei osasuna hobeto zaintzeko aukera dago, dauden arazoen prebentziozko tratamendua eginez.
Agindu programa hortz-klinikarako
Programa erosteko, deitu edo idatzi besterik ez dago. Gure espezialistek zurekin adostuko dute softwarearen konfigurazio egokia, kontratu bat prestatuko dute eta ordainketarako faktura bat prestatuko dute.
Nola erosi programa?
Bidali kontratuaren xehetasunak
Bezero bakoitzarekin akordio bat egiten dugu. Kontratua zure bermea da behar duzuna jasoko duzula. Hori dela eta, lehenik eta behin pertsona juridiko edo pertsona fisiko baten datuak bidali behar dizkiguzu. Normalean ez da 5 minutu baino gehiago behar
Egin aldez aurretik ordainketa
Kontratuaren eta ordainketaren faktura eskaneatutako kopiak bidali ondoren, aldez aurretik ordainketa egin behar da. Kontuan izan CRM sistema instalatu aurretik nahikoa dela kopuru osoa ez ordaintzea, zati bat baizik. Hainbat ordainketa-metodo onartzen dira. 15 minutu inguru
Programa instalatuko da
Horren ondoren, instalazio-data eta ordu zehatz bat adostuko da zurekin. Hau, normalean, tramiteak amaitu eta hurrengo egunean bertan edo hurrengo egunean gertatzen da. CRM sistema instalatu eta berehala, zure langileentzako prestakuntza eska dezakezu. Programa erabiltzaile batentzat erosten bada, ordu bat baino gehiago ez du beharko
Gozatu emaitzaz
Gozatu emaitza etengabe :) Bereziki pozgarria dena ez da soilik eguneroko lana automatizatzeko softwarea garatu den kalitatea, baita hileroko harpidetzaren kuota moduko menpekotasun eza ere. Azken finean, behin bakarrik ordainduko duzu programagatik.
Erosi prest egindako programa bat
Gainera, pertsonalizatutako software garapena eska dezakezu
Software-eskakizun bereziak badituzu, eskatu garapen pertsonalizatua. Orduan ez duzu programara egokitu beharko, baina programa zure negozio prozesuetara egokituko da!
Hortz-klinikarako programa
Gure sisteman zeregin asko egin daitezke. Horietako batzuk baino ez daude: zure klinika sustatzearen emaitzak kontrolatu bezeroaren ibilbidea hobeto ulertzeko eta salmenta taktika egokiak aukeratzeko aukera ematen duten txosten sinpleekin; bezeroen informazioa erabiltzea bisiten historia aztertzeko; segmentatu bezeroak sexuaren, adinaren, azken bisitaren eta abarren arabera; sortu deiak egiteko, mezu elektronikoak bidaltzeko eta mezu elektronikoak bidaltzeko zerrenda egokiak; bidali norakoak jakinarazpen automatikoak spamaren ordez; bezeroentzako bonus sistemak sortu uneoro interesa izan dezaten; aplikatu prezioen eskema desberdinak.
Iragarkien gidalerroen eraginkortasuna ebaluatzeko, beharrezkoa da administratzaileek iragarkiaren iturria zehaztasunez markatzea lehen mailako paziente bakoitzari galdezka Nola jakin duzu gure berri ?. USU-Soft hortz programak prozedura hau derrigorrez bihurtzea ahalbidetzen du. Iragarkien eraginkortasunari buruzko txosten egokiek klinikako arduradunari informazio objektiboa eta fidagarria ematen diote iragarkien inbertsioen eraginkortasunari buruz, denbora guztian, marketin eta publizitate sailak modu eraginkorrean lan egiteko eta publizitate aurrekontua ez xahutzeko aukera ematen du. USU-Soft hortz sistema edozein neurriko hortz enpresa kudeatzeko tresna moderno eta eraginkorra da. Hortzetako programa modu eraginkorrean erabiltzeko esperientzia lor dezakezu enpresa garatzailearen laguntza zerbitzutik eta baita sistema hori ezartzeko espezialistek antolatutako mintegi espezializatuetatik ere.
Hortz klinikak kudeatzeko programa aurreratuak txosten ugari egin ditzake, egituran berdinak ez direnak. Sistemak algoritmo desberdinak erabiltzen ditu txostenen funtzioa anitza eta lagungarriagoa izan dadin. Ondorioz, erakundeak orokorrean nola funtzionatzen duen azalduko duzu, baita edozein langileri, pazienteen kontabilitateari eta ekipamenduen eta sendagaien kontrolari buruz ere. Gainera, zure finantzen zuzkidura ikusten duzu eta aurrekontua modu eraginkorrenean erabil dezakezu.

