இயக்க முறைமை: Windows, Android, macOS
நிரல்களின் குழு: வணிக ஆட்டோமேஷன்
பல் மருத்துவத்திற்கான திட்டம்
- எங்கள் திட்டங்களில் பயன்படுத்தப்படும் வணிக தன்னியக்கத்தின் தனித்துவமான முறைகளை பதிப்புரிமை பாதுகாக்கிறது.

காப்புரிமை - நாங்கள் சரிபார்க்கப்பட்ட மென்பொருள் வெளியீட்டாளர். எங்கள் புரோகிராம்கள் மற்றும் டெமோ-பதிப்புகளை இயக்கும் போது இது இயக்க முறைமையில் காட்டப்படும்.

சரிபார்க்கப்பட்ட வெளியீட்டாளர் - உலகெங்கிலும் உள்ள சிறிய வணிகங்கள் முதல் பெரிய நிறுவனங்கள் வரை நாங்கள் வேலை செய்கிறோம். எங்கள் நிறுவனம் நிறுவனங்களின் சர்வதேச பதிவேட்டில் சேர்க்கப்பட்டுள்ளது மற்றும் மின்னணு நம்பிக்கை அடையாளத்தைக் கொண்டுள்ளது.

நம்பிக்கையின் அடையாளம்
விரைவான மாற்றம்.
நீங்கள் இப்போது என்ன செய்ய விரும்புகிறீர்கள்?
நீங்கள் நிரலைப் பற்றி தெரிந்துகொள்ள விரும்பினால், வேகமான வழி முதலில் முழு வீடியோவையும் பார்க்கவும், பின்னர் இலவச டெமோ பதிப்பைப் பதிவிறக்கம் செய்து அதை நீங்களே வேலை செய்யவும். தேவைப்பட்டால், தொழில்நுட்ப ஆதரவிலிருந்து விளக்கக்காட்சியைக் கோரவும் அல்லது வழிமுறைகளைப் படிக்கவும்.
WhatsApp
வணிக நேரங்களில் நாங்கள் வழக்கமாக 1 நிமிடத்திற்குள் பதிலளிப்போம்
திட்டத்தை எப்படி வாங்குவது?
நிரலின் ஸ்கிரீன்ஷாட்டைப் பார்க்கவும்
திட்டத்தைப் பற்றிய வீடியோவைப் பாருங்கள்
டெமோ பதிப்பைப் பதிவிறக்குக
நிரலின் உள்ளமைவுகளை ஒப்பிடுக
மென்பொருளின் விலையைக் கணக்கிடுங்கள்
உங்களுக்கு கிளவுட் சர்வர் தேவைப்பட்டால், கிளவுட்டின் விலையைக் கணக்கிடுங்கள்
டெவலப்பர் யார்?
நிரல் ஸ்கிரீன்ஷாட்
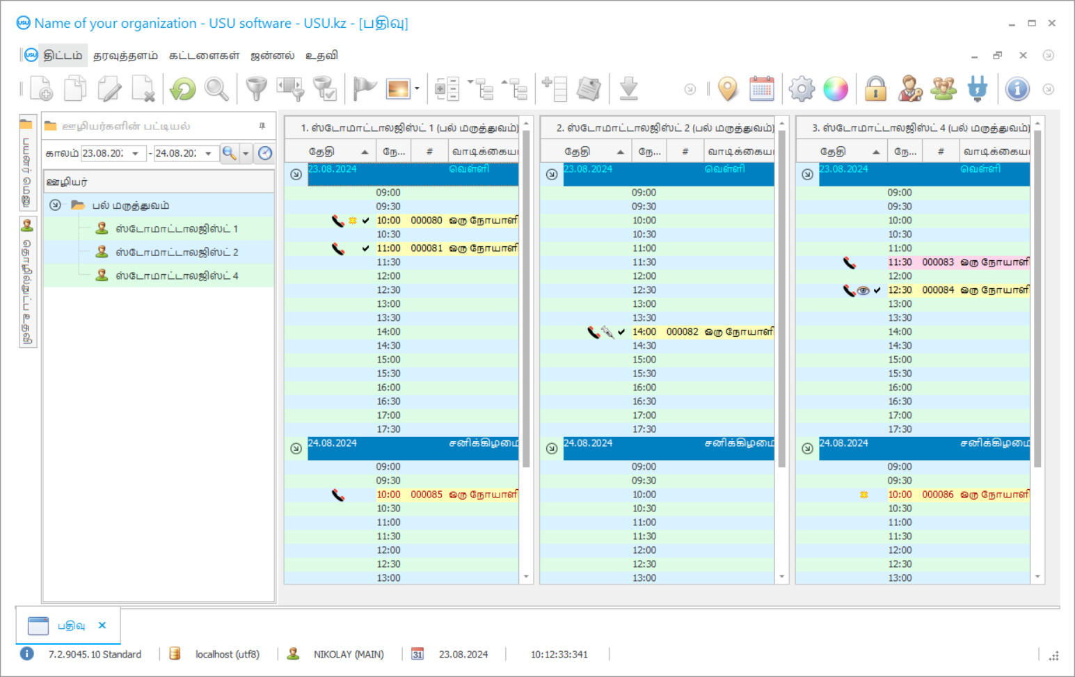
ஸ்கிரீன்ஷாட் என்பது மென்பொருள் இயங்கும் புகைப்படம். அதிலிருந்து ஒரு CRM அமைப்பு எப்படி இருக்கும் என்பதை நீங்கள் உடனடியாக புரிந்து கொள்ளலாம். UX/UI வடிவமைப்பிற்கான ஆதரவுடன் ஒரு சாளர இடைமுகத்தை செயல்படுத்தியுள்ளோம். இதன் பொருள் பயனர் இடைமுகம் பல வருட பயனர் அனுபவத்தை அடிப்படையாகக் கொண்டது. ஒவ்வொரு செயலும் அதைச் செய்ய மிகவும் வசதியான இடத்தில் அமைந்துள்ளது. அத்தகைய திறமையான அணுகுமுறைக்கு நன்றி, உங்கள் வேலை உற்பத்தித்திறன் அதிகபட்சமாக இருக்கும். ஸ்கிரீன்ஷாட்டை முழு அளவில் திறக்க சிறிய படத்தின் மீது கிளிக் செய்யவும்.
நீங்கள் USU CRM சிஸ்டத்தை குறைந்தபட்சம் "ஸ்டாண்டர்ட்" என்ற உள்ளமைவுடன் வாங்கினால், ஐம்பதுக்கும் மேற்பட்ட டெம்ப்ளேட்களில் இருந்து டிசைன்களின் தேர்வு உங்களுக்கு இருக்கும். மென்பொருளின் ஒவ்வொரு பயனரும் தங்கள் ரசனைக்கு ஏற்ப நிரலின் வடிவமைப்பைத் தேர்ந்தெடுக்கும் வாய்ப்பைப் பெறுவார்கள். ஒவ்வொரு நாளும் வேலை மகிழ்ச்சியைத் தர வேண்டும்!
ஒரு பல் மருத்துவ மனையில் ஆட்டோமேஷன் திட்டத்தை அறிமுகப்படுத்துவது அமைப்பின் எந்தவொரு தலைவருக்கும் மிக முக்கியமான விஷயம்! இந்த பணியில் நாங்கள் உங்களுக்கு தொழில் ரீதியாக உதவுகிறோம்! யு.எஸ்.யூ-மென்மையான பல் மருத்துவ மையம், உலகளாவிய மேலாண்மைத் திட்டம், செயல்பாடுகளின் அனைத்து அம்சங்களிலும் ஆட்டோமேஷனை செயல்படுத்த பயன்படுத்தலாம். பல் மருத்துவக் கட்டுப்பாட்டு திட்டத்தின் மூலம், ஒவ்வொரு பல் மருத்துவரும் தங்கள் நோயாளிகளின் சிகிச்சை, அவர்களின் வருகை மற்றும் கட்டணம் ஆகியவற்றைக் கட்டுப்படுத்த முடியும். யு.எஸ்.யூ-சாஃப்ட் திட்டத்தில் பல் கிளினிக்கின் கணக்கியல் எந்தவொரு வாடிக்கையாளரின் அனைத்து எக்ஸ்ரே படங்களையும் காப்பகமாகக் காணும் சாத்தியத்துடன் நடத்தப்படுகிறது. உள்ளுணர்வு மெனுவைக் கொண்ட பல் மருத்துவ முகாமைத்துவத்தின் எங்கள் திட்டம், உங்கள் நிறுவனத்தில் உண்மையான உதவியாளராக மாறுவது உறுதி! நிரல் சாளரங்களின் கண்ணோட்டத்தை ஒவ்வொரு பயனரும் தனித்தனியாக அழகான வடிவமைப்பு வார்ப்புருக்களைப் பயன்படுத்தி சரிசெய்யலாம். பல் கிளினிக் கணினி நிரல் அனைத்து பயனர் அமைப்புகளையும் தானாகவே சேமிக்கிறது. பல் கிளினிக் திட்டத்தை எங்கள் இணையதளத்தில் இலவசமாக பதிவிறக்கம் செய்யலாம்! ஒரே வித்தியாசம் என்னவென்றால், நிரலின் ஆர்ப்பாட்டம் பதிப்பில் நீங்கள் கோப்புகளில் புதிய தரவை உள்ளிட முடியாது. பல் கிளினிக்கின் அத்தகைய ஒரு திட்டத்தை நாங்கள் உருவாக்கியுள்ளோம், இதன் மூலம் உங்கள் செயல்பாடுகளை நிறைவேற்றுவதில் நீங்கள் மகிழ்ச்சியடைவீர்கள் என்பது உறுதி! யு.எஸ்.யூ-மென்மையான பல் மருத்துவ திட்டத்துடன் உங்கள் வேலையை தானியங்குபடுத்துங்கள், இதனால் நீங்கள் முழு நிறுவனத்தையும் தானியக்கமாக்கலாம்!
டெவலப்பர் யார்?
அகுலோவ் நிகோலே
இந்த மென்பொருளின் வடிவமைப்பு மற்றும் மேம்பாட்டில் பங்கேற்ற நிபுணர் மற்றும் தலைமை புரோகிராமர்.
2026-05-28
பல் மருத்துவத்திற்கான திட்டத்தின் வீடியோ
இந்த வீடியோ ஆங்கிலத்தில் உள்ளது. ஆனால் உங்கள் தாய்மொழியில் வசனங்களை இயக்க முயற்சி செய்யலாம்.
பல் மருத்துவ நிர்வாகத்தின் யு.எஸ்.யூ-மென்மையான திட்டத்தில் நீங்கள் கிளையன்ட் தரவுத்தளத்துடன் தீவிரமாக பணியாற்றலாம். நோயாளிகளைத் தக்க வைத்துக் கொள்வதற்கும், கிளினிக்கிற்கும் மருத்துவருக்கும் விசுவாசமாக மாற்றுவதற்கான எல்லாவற்றையும் பல் மருத்துவரும் கிளினிக்கும் செய்ய வேண்டியது இன்று முக்கியம். இதைச் செய்ய, நோயாளிகளின் உயர் தரமான சேவையையும் சிகிச்சையையும் பராமரிப்பது எப்போதுமே அவசியம், இதனால் நோயாளி மகிழ்ச்சியடைந்து சிகிச்சையளிக்க வசதியாக இருந்தார், அதே போல் கிளினிக்கில் இருக்க வேண்டும். மார்க்கெட்டிங் நவீன கொள்கைகளின்படி பல கிளினிக்குகள் நோயாளிகளுடன் உறவுகளை உருவாக்குகின்றன. மொபைல் ஆபரேட்டர்கள், சில்லறை சங்கிலிகள் மற்றும் பிராண்டட் கடைகளின் வாடிக்கையாளர்களுடனான உறவில் மார்க்கெட்டிங் எவ்வளவு தீவிரமாக பயன்படுத்தப்படுகிறது என்பதில் கவனம் செலுத்துங்கள். அவர்கள் தொடர்ந்து தங்களைப் பற்றி நினைவூட்டுகிறார்கள், விளம்பரங்களில் பங்கேற்க முன்வருகிறார்கள், புதிய தயாரிப்புகள், தள்ளுபடிகள் பற்றி அறிவிக்கிறார்கள், பிறந்த நாள் மற்றும் பொது விடுமுறை நாட்களில் வாழ்த்துக்கள். பல பல் கிளினிக்குகள் யு.எஸ்.யூ-சாஃப்ட் என்ற கணினி நிரலை தீவிரமாக பயன்படுத்துகின்றன. ஒவ்வொரு நாளும் அவர்கள் நோயாளிகளுக்கு எஸ்.எம்.எஸ் செய்திகளை வருகை, பிறந்தநாள் வாழ்த்துக்கள் மற்றும் தனித்தனி அஞ்சல்களுடன் விடுமுறை நாட்களில் அனைவருக்கும் வாழ்த்து தெரிவிக்க மற்றும் கிளினிக்கின் புதிய சேவைகள் மற்றும் விளம்பரங்களை அறிவிக்கிறார்கள்.
டெமோ பதிப்பைப் பதிவிறக்குக
நிரலைத் தொடங்கும்போது, நீங்கள் மொழியைத் தேர்ந்தெடுக்கலாம்.

டெமோ பதிப்பை நீங்கள் இலவசமாக பதிவிறக்கம் செய்யலாம். மேலும் திட்டத்தில் இரண்டு வாரங்கள் வேலை செய்யுங்கள். தெளிவுக்காக சில தகவல்கள் ஏற்கனவே சேர்க்கப்பட்டுள்ளன.
மொழிபெயர்ப்பாளர் யார்?
ஒருங்கிணைப்பாளர் நிறுவனத்தின் புதிய தொழில்நுட்பங்களைப் பயன்படுத்தி எஸ்எம்எஸ் செய்திகளின் விலையைக் குறைக்க முடிந்தது. இது பெரும்பாலும் செல்லுலார் ஆபரேட்டர்களை விட மிகவும் மலிவானது. ஒரே கிளிக்கில் பல் கிளினிக் கன்ட்ரோலின் திட்டத்திலிருந்து நேரடியாக எஸ்எம்எஸ் அனுப்பலாம். தனிப்பயனாக்கப்பட்ட எஸ்எம்எஸ் செய்திகளை உருவாக்க வார்ப்புருக்கள் பயன்படுத்தப்படலாம். கணினி கருத்துக்களைப் பெறுவதற்கான வாய்ப்பை வழங்குகிறது; நோயாளியின் எஸ்எம்எஸ் பதில் குறிப்பிட்ட மின்னஞ்சல் முகவரிக்கு வருகிறது. யு.எஸ்.யூ-மென்மையான திட்டத்தில் உள்ள சந்தைப்படுத்தல் தொகுதி, தரவுத்தளத்திலிருந்து நோயாளிகளைத் தேர்வுசெய்யவும், சிகிச்சையின் அடுத்த கட்டங்களுக்கு அவர்களை அழைக்கவும் மற்றும் தடுப்பு பராமரிப்புக்காகவும் உங்களை அனுமதிக்கிறது. உள்வைப்பு-ஆதரவு பற்களைக் கொண்டு பற்களின் விரிவான மறுசீரமைப்பை மேற்கொள்ளும்போது, பீரியண்டால்ட் நோய்க்கு சிகிச்சையளிப்பதில், அதே போல் குழந்தை பல் மையத்திலும் இது மிகவும் பயனுள்ளதாக இருக்கும். கிளையன்ட் தரவுத்தளத்துடன் செயலில் பணிபுரிவது கிளினிக்குகள் நோயாளிகளை இழக்கக்கூடாது, கூடுதல் வருமானம் மற்றும் நிதி ஸ்திரத்தன்மையைக் கொண்டுவருகிறது, மேலும் தற்போதுள்ள பிரச்சினைகளைத் தடுக்கும் சிகிச்சையின் மூலம் நோயாளிகளின் ஆரோக்கியத்தை சிறப்பாகப் பாதுகாக்க அனுமதிக்கிறது.
பல் மருத்துவத்திற்கான ஒரு திட்டத்தை ஆர்டர் செய்யுங்கள்
நிரலை வாங்க, எங்களை அழைக்கவும் அல்லது எழுதவும். பொருத்தமான மென்பொருள் உள்ளமைவு, ஒப்பந்தம் மற்றும் பணம் செலுத்துவதற்கான விலைப்பட்டியல் ஆகியவற்றைத் தயாரிப்பதில் எங்கள் வல்லுநர்கள் உங்களுடன் உடன்படுவார்கள்.
திட்டத்தை எப்படி வாங்குவது?
ஒப்பந்தத்திற்கான விவரங்களை அனுப்பவும்
ஒவ்வொரு வாடிக்கையாளருடனும் நாங்கள் ஒரு ஒப்பந்தம் செய்கிறோம். ஒப்பந்தம் என்பது உங்களுக்குத் தேவையானதை நீங்கள் சரியாகப் பெறுவீர்கள் என்பதற்கான உத்தரவாதமாகும். எனவே, முதலில் நீங்கள் ஒரு சட்ட நிறுவனம் அல்லது தனிநபரின் விவரங்களை எங்களுக்கு அனுப்ப வேண்டும். இதற்கு வழக்கமாக 5 நிமிடங்களுக்கு மேல் ஆகாது
முன்கூட்டியே பணம் செலுத்துங்கள்
பணம் செலுத்துவதற்கான ஒப்பந்தம் மற்றும் விலைப்பட்டியல் ஆகியவற்றின் ஸ்கேன் செய்யப்பட்ட நகல்களை உங்களுக்கு அனுப்பிய பிறகு, முன்கூட்டியே பணம் செலுத்த வேண்டும். CRM அமைப்பை நிறுவும் முன், முழுத் தொகையை அல்ல, ஒரு பகுதியை மட்டும் செலுத்தினால் போதும் என்பதை நினைவில் கொள்ளவும். பல்வேறு கட்டண முறைகள் ஆதரிக்கப்படுகின்றன. சுமார் 15 நிமிடங்கள்
நிரல் நிறுவப்படும்
இதற்குப் பிறகு, ஒரு குறிப்பிட்ட நிறுவல் தேதி மற்றும் நேரம் உங்களுடன் ஒப்புக் கொள்ளப்படும். இது வழக்கமாக அதே அல்லது அடுத்த நாளில் ஆவணங்கள் முடிந்த பிறகு நடக்கும். CRM அமைப்பை நிறுவிய உடனேயே, உங்கள் பணியாளருக்கான பயிற்சியை நீங்கள் கேட்கலாம். நிரல் 1 பயனருக்கு வாங்கப்பட்டால், அதற்கு 1 மணிநேரத்திற்கு மேல் ஆகாது
முடிவை அனுபவிக்கவும்
முடிவை முடிவில்லாமல் அனுபவிக்கவும் :) குறிப்பாக மகிழ்ச்சியான விஷயம் என்னவென்றால், அன்றாட வேலைகளை தானியங்குபடுத்தும் வகையில் மென்பொருள் உருவாக்கப்பட்டுள்ள தரம் மட்டுமல்ல, மாதாந்திர சந்தாக் கட்டணமாக சார்பு இல்லாததும் ஆகும். எல்லாவற்றிற்கும் மேலாக, நிரலுக்கு நீங்கள் ஒரு முறை மட்டுமே செலுத்துவீர்கள்.
ஒரு ஆயத்த திட்டத்தை வாங்கவும்
தனிப்பயன் மென்பொருள் மேம்பாட்டையும் நீங்கள் ஆர்டர் செய்யலாம்
உங்களுக்கு சிறப்பு மென்பொருள் தேவைகள் இருந்தால், தனிப்பயன் மேம்பாட்டை ஆர்டர் செய்யவும். பின்னர் நீங்கள் நிரலுக்கு மாற்றியமைக்க வேண்டியதில்லை, ஆனால் உங்கள் வணிக செயல்முறைகளுக்கு நிரல் சரிசெய்யப்படும்!
பல் மருத்துவத்திற்கான திட்டம்
எங்கள் கணினியில் செய்யக்கூடிய பல பணிகள் உள்ளன. அவற்றில் சில மட்டுமே உள்ளன: வாடிக்கையாளர் பயணத்தை நன்கு புரிந்துகொள்ளவும் சரியான விற்பனை தந்திரங்களைத் தேர்வுசெய்யவும் அனுமதிக்கும் எளிய அறிக்கைகளுடன் உங்கள் கிளினிக் விளம்பரத்தின் முடிவுகளை கண்காணிக்கவும்; அவர்களின் வருகை வரலாற்றை பகுப்பாய்வு செய்ய வாடிக்கையாளர் தகவலைப் பயன்படுத்தவும்; பிரிவு வாடிக்கையாளர்கள் பாலினம், வயது, கடைசி வருகை போன்றவற்றால்; அழைப்பு, குறுஞ்செய்தி மற்றும் மின்னஞ்சல் அனுப்புவதற்கான சரியான பட்டியல்களை உருவாக்குதல்; ஸ்பேமுக்கு பதிலாக இலக்கு தானியங்கி அறிவிப்புகளை அனுப்பவும்; எல்லா நேரங்களிலும் வாடிக்கையாளர்களுக்கு ஆர்வமாக இருக்க போனஸ் அமைப்புகளை உருவாக்குதல்; வெவ்வேறு விலை திட்டங்களைப் பயன்படுத்துங்கள்.
விளம்பரக் கொள்கையின் செயல்திறனை மதிப்பிடுவதற்கு, ஒவ்வொரு முதன்மை நோயாளியையும் கேட்பதன் மூலம் நிர்வாகிகள் விளம்பரத்தின் மூலத்தை துல்லியமாகக் குறிக்க வேண்டியது அவசியம். நீங்கள் எங்களைப் பற்றி எப்படி கேள்விப்பட்டீர்கள்? யு.எஸ்.யூ-மென்மையான பல் திட்டம் இந்த நடைமுறையை கட்டாயமாக்க உங்களை அனுமதிக்கிறது. விளம்பரத்தின் செயல்திறனைப் பற்றிய சரியான அறிக்கைகள் எந்தவொரு காலத்திற்கும் விளம்பர முதலீடுகளின் செயல்திறனைப் பற்றிய கிளினிக் குறிக்கோள் மற்றும் நம்பகமான தகவல்களைத் தருகின்றன, சந்தைப்படுத்தல் மற்றும் விளம்பரத் துறை திறம்பட செயல்பட அனுமதிக்கிறது மற்றும் விளம்பர வரவு செலவுத் திட்டத்தை அழிக்கக்கூடாது. யு.எஸ்.யூ-மென்மையான பல் அமைப்பு என்பது எந்த அளவிலான பல் வணிகத்தையும் நிர்வகிப்பதற்கான நவீன மற்றும் திறமையான கருவியாகும். நிறுவனம்-டெவலப்பரின் ஆதரவு சேவையிலிருந்தும், இந்த முறையை செயல்படுத்துவதில் நிபுணர்களால் ஏற்பாடு செய்யப்பட்ட சிறப்பு கருத்தரங்குகளிலிருந்தும் பல் திட்டத்தை திறம்பட பயன்படுத்துவதில் நீங்கள் அனுபவத்தைப் பெறலாம்.
பல் கிளினிக் நிர்வாகத்தின் மேம்பட்ட திட்டம் நிறைய அறிக்கைகளை உருவாக்க முடியும், அவை அதன் கட்டமைப்பில் ஒரே மாதிரியாக இல்லை. அறிக்கையிடல் அம்சத்தை மாறுபட்டதாகவும், மிகவும் பயனுள்ளதாகவும் மாற்ற கணினி வெவ்வேறு வழிமுறைகளைப் பயன்படுத்துகிறது. இதன் விளைவாக, அமைப்பு எவ்வாறு இயங்குகிறது என்பதையும், எந்தவொரு பணியாளர், நோயாளிகளின் கணக்கியல், அத்துடன் உபகரணங்கள் மற்றும் மருந்துக் கட்டுப்பாடு குறித்தும் விரிவான படம் கிடைக்கும். மேலும், உங்கள் நிதி ஒதுக்கீட்டை நீங்கள் காண்கிறீர்கள், மேலும் பட்ஜெட்டை மிகவும் பயனுள்ள வழியில் பயன்படுத்தலாம்.

