دانتوں کے کلینک کے لئے پروگرام
- کاپی رائٹ کاروباری آٹومیشن کے ان منفرد طریقوں کی حفاظت کرتا ہے جو ہمارے پروگراموں میں استعمال ہوتے ہیں۔

کاپی رائٹ - ہم ایک تصدیق شدہ سافٹ ویئر پبلشر ہیں۔ ہمارے پروگرامز اور ڈیمو ورژن چلاتے وقت یہ آپریٹنگ سسٹم میں ظاہر ہوتا ہے۔

تصدیق شدہ پبلشر - ہم دنیا بھر کی تنظیموں کے ساتھ چھوٹے کاروباروں سے لے کر بڑے تک کام کرتے ہیں۔ ہماری کمپنی کمپنیوں کے بین الاقوامی رجسٹر میں شامل ہے اور اس پر الیکٹرانک اعتماد کا نشان ہے۔

اعتماد کی علامت
فوری منتقلی۔
اب آپ کیا کرنا چاہتے ہیں؟
اگر آپ پروگرام سے واقفیت حاصل کرنا چاہتے ہیں تو تیز ترین طریقہ یہ ہے کہ پہلے مکمل ویڈیو دیکھیں، اور پھر مفت ڈیمو ورژن ڈاؤن لوڈ کریں اور خود اس کے ساتھ کام کریں۔ اگر ضروری ہو تو، تکنیکی مدد سے پیشکش کی درخواست کریں یا ہدایات پڑھیں۔
WhatsApp
کاروباری اوقات کے دوران ہم عام طور پر 1 منٹ کے اندر جواب دیتے ہیں۔
پروگرام کیسے خریدیں؟
پروگرام کا اسکرین شاٹ دیکھیں
پروگرام کے بارے میں ایک ویڈیو دیکھیں
ڈیمو ورژن ڈاؤن لوڈ کریں
پروگرام کی ترتیب کا موازنہ کریں۔
سافٹ ویئر کی قیمت کا حساب لگائیں۔
اگر آپ کو کلاؤڈ سرور کی ضرورت ہو تو کلاؤڈ کی قیمت کا حساب لگائیں۔
ڈویلپر کون ہے؟
پروگرام کا اسکرین شاٹ
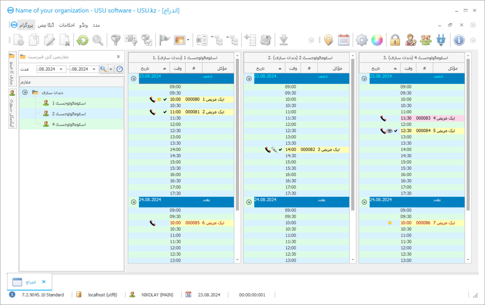
اسکرین شاٹ سافٹ ویئر کے چلنے کی تصویر ہے۔ اس سے آپ فوری طور پر سمجھ سکتے ہیں کہ CRM سسٹم کیسا لگتا ہے۔ ہم نے UX/UI ڈیزائن کے لیے سپورٹ کے ساتھ ایک ونڈو انٹرفیس نافذ کیا ہے۔ اس کا مطلب یہ ہے کہ یوزر انٹرفیس صارف کے تجربے کے سالوں پر مبنی ہے۔ ہر عمل بالکل وہی جگہ ہوتا ہے جہاں اسے انجام دینا سب سے زیادہ آسان ہوتا ہے۔ اس طرح کے قابل نقطہ نظر کا شکریہ، آپ کے کام کی پیداوری زیادہ سے زیادہ ہو جائے گا. اسکرین شاٹ کو مکمل سائز میں کھولنے کے لیے چھوٹی تصویر پر کلک کریں۔
اگر آپ کم از کم "معیاری" کی ترتیب کے ساتھ USU CRM سسٹم خریدتے ہیں، تو آپ کے پاس پچاس سے زیادہ ٹیمپلیٹس کے ڈیزائنوں کا انتخاب ہوگا۔ سافٹ ویئر کے ہر صارف کو اپنے ذائقہ کے مطابق پروگرام کے ڈیزائن کو منتخب کرنے کا موقع ملے گا۔ کام کا ہر دن خوشی لانا چاہئے!
ڈینٹل کلینک میں آٹومیشن پروگرام کا تعارف تنظیم کے کسی بھی سربراہ کے لئے سب سے اہم چیز ہے! اور ہم پیشہ ورانہ اس کام میں آپ کی مدد کرتے ہیں۔ یو ایس یو سافٹ ڈینٹل کلینک ، ایک عالمی انتظاماتی پروگرام ، سرگرمیوں کے تمام پہلوؤں میں آٹومیشن کو لاگو کرنے کے لئے استعمال کیا جاسکتا ہے۔ دانتوں کے کلینک پر قابو پانے کے پروگرام سے ، ہر دانتوں کا ڈاکٹر اپنے مریضوں کے علاج ، ان کی حاضری اور ادائیگی پر قابو پاسکتا ہے۔ یو ایس یو سافٹ پروگرام میں ڈینٹل کلینک کا اکاؤنٹنگ کسی بھی مؤکل کی ایکس رے کی تمام تصاویر کو آرکائیو دیکھنے کے امکان کے ساتھ کیا جاتا ہے۔ دانتوں کے کلینک مینجمنٹ کا ہمارا پروگرام ، جس میں بدیہی مینو ہے ، یقینی طور پر آپ کے ادارے میں حقیقی مددگار بن جائے گا! پروگرام کے ونڈوز کے آؤٹ لک کو ہر صارف انفرادی طور پر خوبصورت ڈیزائن ٹیمپلیٹس کا استعمال کرکے ایڈجسٹ کرسکتا ہے۔ ڈینٹل کلینک کمپیوٹر پروگرام صارف کی تمام ترتیبات کو خود بخود محفوظ کرتا ہے۔ ڈینٹل کلینک پروگرام ہماری ویب سائٹ پر مفت ڈاؤن لوڈ کیا جاسکتا ہے! فرق صرف اتنا ہے کہ پروگرام کے مظاہرے ورژن میں آپ ڈائریکٹریوں میں نیا ڈیٹا داخل نہیں کرسکتے ہیں۔ ہم نے ڈینٹل کلینک کا ایسا پروگرام تیار کیا ہے ، جس کے ساتھ آپ کو یقین ہے کہ آپ اپنی کارروائیوں کو پورا کر کے راضی ہوجائیں گے۔ اپنے کام کو یو ایس یو نرم ڈینٹل کلینک پروگرام سے خودکار بنائیں ، اور اس طرح آپ پوری تنظیم کو خودکار کرسکتے ہیں!
ڈویلپر کون ہے؟
2026-05-28
دانتوں کے کلینک کے لئے پروگرام کی ویڈیو
یہ ویڈیو انگریزی میں ہے۔ لیکن آپ اپنی مادری زبان میں سب ٹائٹلز کو آن کرنے کی کوشش کر سکتے ہیں۔
ڈینٹل کلینک مینجمنٹ کے یو ایس یو سافٹ پروگرام میں آپ کلائنٹ ڈیٹا بیس کے ساتھ فعال طور پر کام کرسکتے ہیں۔ آج دانتوں کے ڈاکٹر اور کلینک کے لئے یہ ضروری ہے کہ وہ مریضوں کو برقرار رکھنے اور انہیں کلینک اور ڈاکٹر سے وفادار بنانے کے لئے ہر ممکن کوشش کریں۔ ایسا کرنے کے ل patients ، مریضوں کی خدمت اور علاج کے ایک اعلی معیار کو برقرار رکھنے کے لئے ہمیشہ ضروری ہوتا ہے ، تاکہ مریض خوش طبع اور آرام دہ اور پرسکون ہو جس کا علاج کیا جاسکے ، نیز کلینک میں ہی رہنا پڑے۔ بہت سارے کلینک مریضوں کے ساتھ مارکیٹنگ کے جدید اصولوں کے مطابق تعلقات استوار کر رہے ہیں۔ اس بات پر توجہ دیں کہ موبائل آپریٹرز ، خوردہ زنجیروں اور برانڈڈ اسٹورز کے گاہکوں کے ساتھ تعلقات میں کس طرح فعال طور پر مارکیٹنگ کا استعمال کیا جاتا ہے۔ وہ مسلسل اپنے بارے میں یاد دلاتے ہیں ، ترقیوں میں حصہ لینے کی پیش کش کرتے ہیں ، نئی مصنوعات ، چھوٹ کے بارے میں آگاہ کرتے ہیں ، سالگرہ اور عوامی تعطیلات پر مبارکباد دیتے ہیں۔ دانتوں کے بہت سے کلینک کمپیوٹر پروگرام USU-Soft کے ساتھ استعمال کرتے ہیں۔ ہر دن وہ اپنے مریضوں کو دورے کی یاد دہانی ، سالگرہ کی مبارکبادیں ، اور چھٹیوں پر سب کو مبارکباد دینے اور کلینک کی نئی خدمات اور ترقیوں کا اعلان کرنے کے ساتھ اپنے پیغامات بھیجتے ہیں۔
ڈیمو ورژن ڈاؤن لوڈ کریں
پروگرام شروع کرتے وقت ، آپ زبان کا انتخاب کرسکتے ہیں۔

آپ ڈیمو ورژن مفت میں ڈاؤن لوڈ کرسکتے ہیں۔ اور پروگرام میں دو ہفتے کام کریں۔ وضاحت کے لیے کچھ معلومات پہلے ہی شامل کی جا چکی ہیں۔
مترجم کون ہے؟
انٹیگریٹر کمپنی کی نئی ٹیکنالوجیز کے استعمال سے ایس ایم ایس پیغامات کی لاگت کو کم کرنا ممکن ہوگیا۔ یہ اکثر سیلولر آپریٹرز سے کہیں زیادہ سستا ہوتا ہے۔ ایک کلک کے ذریعہ ڈینٹل کلینککنٹرول کے پروگرام سے براہ راست SMS بھیجا جاسکتا ہے۔ ٹیمپلیٹس کو ذاتی نوعیت کے SMS پیغامات تخلیق کرنے کے لئے استعمال کیا جاسکتا ہے۔ یہ نظام رائے وصول کرنے کا موقع فراہم کرتا ہے۔ مریض کا ایک SMS جواب مخصوص ای میل ایڈریس پر آتا ہے۔ یو ایس یو سافٹ پروگرام میں مارکیٹنگ کا ماڈیول آپ کو مریضوں کو ڈیٹا بیس سے انتخاب کرنے ، علاج اور احتیاطی دیکھ بھال کے اگلے مراحل کے لئے فون کرنے کی سہولت دیتا ہے۔ پیریڈینٹولل بیماری کے علاج کے ساتھ ساتھ اطفال دانتوں کے مرکز میں بھی ، جب امپلانٹ سپورٹ ڈینچرز کے ساتھ دانتوں کی جامع بحالی کرتے ہیں تو یہ انتہائی کارآمد ہے۔ کلائنٹ ڈیٹا بیس کے ساتھ فعال کام کلینکوں کو مریضوں سے محروم نہ ہونے کی اجازت دیتا ہے ، اضافی آمدنی اور مالی استحکام لاتا ہے ، اور مریضوں کو موجودہ پریشانیوں سے بچاؤ کے علاج سے اپنی صحت کو بہتر طور پر محفوظ رکھنے کی اجازت دیتا ہے۔
ڈینٹل کلینک کے لئے پروگرام ترتیب دیں
پروگرام خریدنے کے لیے، بس ہمیں کال کریں یا لکھیں۔ ہمارے ماہرین مناسب سافٹ ویئر کنفیگریشن پر آپ سے اتفاق کریں گے، ایک معاہدہ اور ادائیگی کے لیے ایک رسید تیار کریں گے۔
پروگرام کیسے خریدیں؟
معاہدے کی تفصیلات بھیجیں۔
ہم ہر کلائنٹ کے ساتھ ایک معاہدہ کرتے ہیں۔ معاہدہ آپ کی ضمانت ہے کہ آپ کو وہی ملے گا جس کی آپ کو ضرورت ہے۔ لہذا، پہلے آپ کو ہمیں کسی قانونی ادارے یا فرد کی تفصیلات بھیجنے کی ضرورت ہے۔ اس میں عام طور پر 5 منٹ سے زیادہ وقت نہیں لگتا ہے۔
پیشگی ادائیگی کریں۔
آپ کو معاہدے کی اسکین شدہ کاپیاں اور ادائیگی کے لیے رسید بھیجنے کے بعد، پیشگی ادائیگی کی ضرورت ہوتی ہے۔ براہ کرم نوٹ کریں کہ CRM سسٹم کو انسٹال کرنے سے پہلے، پوری رقم نہیں بلکہ صرف ایک حصہ ادا کرنا کافی ہے۔ ادائیگی کے مختلف طریقوں کی حمایت کی جاتی ہے۔ تقریباً 15 منٹ
پروگرام انسٹال ہو جائے گا۔
اس کے بعد، آپ کے ساتھ ایک مخصوص تنصیب کی تاریخ اور وقت پر اتفاق کیا جائے گا۔ یہ عام طور پر کاغذی کارروائی مکمل ہونے کے بعد اسی یا اگلے دن ہوتا ہے۔ CRM سسٹم کو انسٹال کرنے کے فوراً بعد، آپ اپنے ملازم کے لیے تربیت طلب کر سکتے ہیں۔ اگر پروگرام 1 صارف کے لیے خریدا جاتا ہے، تو اس میں 1 گھنٹے سے زیادہ وقت نہیں لگے گا۔
نتیجہ کا لطف اٹھائیں
لامتناہی نتیجہ کا لطف اٹھائیں :) جو چیز خاص طور پر خوش کن ہے وہ نہ صرف وہ معیار ہے جس کے ساتھ روزمرہ کے کام کو خودکار کرنے کے لیے سافٹ ویئر تیار کیا گیا ہے بلکہ ماہانہ سبسکرپشن فیس کی شکل میں انحصار کی کمی بھی ہے۔ سب کے بعد، آپ پروگرام کے لئے صرف ایک بار ادائیگی کریں گے.
ایک تیار پروگرام خریدیں۔
اس کے علاوہ آپ کسٹم سافٹ ویئر ڈویلپمنٹ کا آرڈر دے سکتے ہیں۔
اگر آپ کے پاس خصوصی سافٹ ویئر کی ضروریات ہیں تو اپنی مرضی کے مطابق ڈیولپمنٹ کا آرڈر دیں۔ تب آپ کو پروگرام کے مطابق ڈھالنے کی ضرورت نہیں ہوگی، لیکن پروگرام آپ کے کاروباری عمل کے مطابق ہو جائے گا!
دانتوں کے کلینک کے لئے پروگرام
ہمارے سسٹم میں بہت سارے کام انجام دیئے جاسکتے ہیں۔ ان میں سے کچھ صرف یہ ہیں: اپنی کلینک کی تشہیر کے نتائج کو سادہ رپورٹوں کے ساتھ مانیٹر کریں جو آپ کو گاہک کے سفر کو بہتر طور پر سمجھنے اور فروخت کے صحیح حربوں کا انتخاب کرنے کی اجازت دیتے ہیں۔ ان کے دورے کی تاریخ کا تجزیہ کرنے کے لئے صارفین کی معلومات کا استعمال کریں۔ صنف گاہک صنف ، عمر ، آخری وزٹ وغیرہ کے لحاظ سے۔ کال کرنے ، متن بھیجنے اور ای میل کرنے کیلئے صحیح فہرستیں تیار کریں۔ اسپام کے بجائے ھدف شدہ خودکار اطلاعات بھیجیں۔ صارفین کو ہر وقت دلچسپی رکھنے کے لئے بونس سسٹم تشکیل دیں۔ قیمتوں کا تعین کرنے کی مختلف اسکیمیں لگائیں۔
اشتہاری پالیسی کی تاثیر کا اندازہ لگانے کے ل administ ، منتظمین کے لئے ضروری ہے کہ ہر بنیادی مریض سے یہ پوچھیں کہ آپ ہمارے بارے میں کیسے سنا؟ یو ایس یو سافٹ ڈینٹل پروگرام آپ کو اس طریقہ کار کو لازمی قرار دینے کی اجازت دیتا ہے۔ اشتہار کی کارکردگی سے متعلق مناسب اطلاعات کلینک کے سربراہ کو کسی بھی مدت کے لئے اشتہاری سرمایہ کاری کی کارکردگی سے متعلق معتبر اور معتبر معلومات فراہم کرتی ہیں ، مارکیٹنگ اور اشتہاری محکمہ کو موثر انداز میں کام کرنے کی اجازت دیتی ہے اور اشتہاری بجٹ کو ضائع کرنے کی اجازت نہیں دیتی ہے۔ USU- نرم دانتوں کا نظام کسی بھی سائز کے دانتوں کے کاروبار کے انتظام کے ل a ایک جدید اور موثر ٹول ہے۔ آپ دانتوں کے پروگرام کے موثر استعمال کا تجربہ کمپنی کے ڈویلپر کی معاون خدمت کے ساتھ ساتھ اس نظام کے نفاذ میں ماہرین کے زیر اہتمام خصوصی سیمینار سے حاصل کرسکتے ہیں۔
ڈینٹل کلینک مینجمنٹ کا جدید ترین پروگرام بہت ساری رپورٹیں بنا سکتا ہے ، جو اس کے ڈھانچے میں یکساں نہیں ہیں۔ رپورٹنگ کی خصوصیت کو متنوع اور زیادہ مددگار بنانے کے لئے سسٹم مختلف الگورتھم استعمال کرتا ہے۔ نتیجے کے طور پر ، آپ کو ایک تفصیلی تصویر ملتی ہے کہ تنظیم کس طرح مکمل طور پر کام کرتی ہے ، نیز کسی بھی ملازم ، مریضوں کے اکاؤنٹنگ ، نیز آلات اور دوائیوں کے کنٹرول کے حوالے سے۔ مزید یہ کہ ، آپ اپنے فنانسز کی مختص دیکھتے ہیں اور بجٹ کو موثر طریقے سے استعمال کرسکتے ہیں۔

