Käyttöjärjestelmä: Windows, Android, macOS
Ohjelmaryhmä: Liiketoiminnan automaatio
Ohjelma hammasklinikalle
- Tekijänoikeus suojaa ohjelmissamme käytettyjä ainutlaatuisia liiketoiminnan automatisointimenetelmiä.

Tekijänoikeus - Olemme varmennettu ohjelmistojen julkaisija. Tämä näkyy käyttöjärjestelmässä ohjelmia ja demoversioita suoritettaessa.

Vahvistettu julkaisija - Työskentelemme organisaatioiden kanssa ympäri maailmaa pienistä yrityksistä suuriin yrityksiin. Yrityksemme on mukana kansainvälisessä yritysrekisterissä ja sillä on sähköinen luottamusmerkki.

Luottamuksen merkki
Nopea siirtyminen.
Mitä haluat tehdä nyt?
Jos haluat tutustua ohjelmaan, nopein tapa on katsoa ensin koko video ja ladata sitten ilmainen demoversio ja työstää sitä itse. Pyydä tarvittaessa esitys tekniseltä tuelta tai lue ohjeet.
WhatsApp
Aukioloaikoina vastaamme yleensä 1 minuutin kuluessa
Kuinka ostaa ohjelma?
Katso kuvakaappaus ohjelmasta
Katso video ohjelmasta
Lataa esittelyversio
Vertaa ohjelman kokoonpanoja
Laske ohjelmiston hinta
Laske pilven hinta, jos tarvitset pilvipalvelimen
Kuka on kehittäjä?
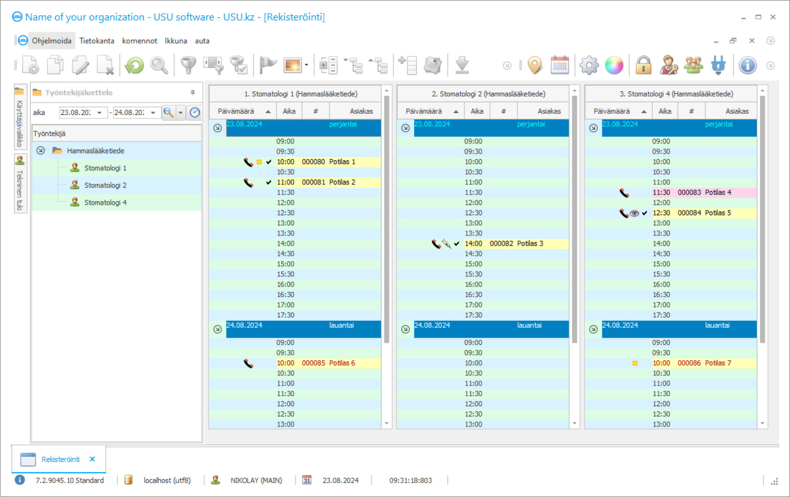
Ohjelman kuvakaappaus
Kuvakaappaus on kuva käynnissä olevasta ohjelmistosta. Siitä voit heti ymmärtää, miltä CRM-järjestelmä näyttää. Olemme toteuttaneet ikkunarajapinnan, joka tukee UX/UI-suunnittelua. Tämä tarkoittaa, että käyttöliittymä perustuu vuosien käyttökokemukseen. Jokainen toiminto sijaitsee juuri siellä, missä se on kätevintä suorittaa. Tällaisen pätevän lähestymistavan ansiosta työsi tuottavuus on maksimaalinen. Napsauta pientä kuvaa avataksesi kuvakaappauksen täysikokoisena.
Jos ostat USU CRM -järjestelmän, jonka kokoonpano on vähintään "Standard", voit valita mallin yli 50 mallista. Jokaisella ohjelmiston käyttäjällä on mahdollisuus valita ohjelman suunnittelu oman maun mukaan. Jokaisen työpäivän tulee tuoda iloa!
Automaatio-ohjelman käyttöönotto hammasklinikalla on elintärkeää kaikille organisaation johtajille! Ja me autamme ammattimaisesti sinua tässä tehtävässä! USU-Soft-hammasklinikkaa, universaalia hallintaohjelmaa, voidaan käyttää automaation toteuttamiseen kaikilla toiminnoilla. Hammasklinikan valvontaohjelmalla jokainen hammaslääkäri pystyy hallitsemaan potilaidensa hoitoa, heidän läsnäoloaan ja maksua. Hammaslääkäriaseman kirjanpito USU-Soft -ohjelmassa tehdään mahdollistamalla kaikkien asiakkaiden kaikkien röntgenkuvien arkistointi. Hammasklinikan johtamisohjelmastamme, jolla on intuitiivinen valikko, tulee varmasti todellinen apulainen laitoksessasi! Kukin käyttäjä voi säätää ohjelmaikkunoiden näkymiä erikseen käyttämällä kauniita suunnittelupohjia. Hammasklinikan tietokoneohjelma tallentaa kaikki käyttäjäasetukset automaattisesti. Hammasklinikkaohjelma voidaan ladata verkkosivustoltamme ilmaiseksi! Ainoa ero on, että ohjelman esittelyversiossa et voi kirjoittaa uusia tietoja hakemistoihin. Olemme kehittäneet sellaisen hammasklinikan ohjelman, jolla olet varmasti tyytyväinen suorittamaan toimintasi! Automatisoi työsi USU-Soft -hammasklinikkaohjelmalla, ja näin voit automatisoida koko organisaation!
Kuka on kehittäjä?
Akulov Nikolay
Asiantuntija ja pääohjelmoija, joka osallistui tämän ohjelmiston suunnitteluun ja kehittämiseen.
2026-05-28
Video hammasklinikan ohjelmasta
Tämä video on englanniksi. Mutta voit yrittää laittaa tekstitykset päälle omalla kielelläsi.
Hammasklinikan hallinnan USU-Soft-ohjelmassa voit työskennellä aktiivisesti asiakastietokannan kanssa. Nykyään on tärkeää, että hammaslääkäri ja klinikka tekevät kaikkensa potilaiden säilyttämiseksi ja heidän uskollisuudestaan klinikalle ja lääkärille. Tätä varten on aina ylläpidettävä potilaiden korkeatasoista palvelua ja hoitoa, jotta potilas olisi miellyttävä ja mukava hoitaa sekä olla vain klinikalla. Monet klinikat rakentavat suhteita potilaisiin markkinoinnin nykyaikaisten periaatteiden mukaisesti. Kiinnitä huomiota siihen, kuinka aktiivisesti markkinointia käytetään matkapuhelinoperaattoreiden, vähittäiskauppaketjujen ja merkkikauppojen asiakkaiden kanssa. He muistuttavat jatkuvasti itsestään, tarjoavat osallistumista kampanjoihin, ilmoittavat uusista tuotteista, alennuksista, onnittelevat syntymäpäivinä ja juhlapäivinä. Monet hammaslääkäriasemat käyttävät aktiivisesti tietokoneohjelmaa USU-Soft. Joka päivä he lähettävät tekstiviestejä potilailleen muistutuksella vierailusta, syntymäpäivän tervehdyksistä ja erillisistä postituksista onnitellakseen kaikkia lomapäivinä ja ilmoittaakseen klinikan uusista palveluista ja tarjouksista.
Lataa esittelyversio
Kun aloitat ohjelman, voit valita kielen.

Voit ladata demoversion ilmaiseksi. Ja työskennellä ohjelmassa kaksi viikkoa. Jotkin tiedot on jo sisällytetty siihen selvyyden vuoksi.
Kuka on kääntäjä?
Integraattoriyrityksen uuden tekniikan käyttö mahdollisti tekstiviestien kustannusten alentamisen. Se on usein paljon halvempaa kuin matkapuhelinoperaattorit. Tekstiviestit voidaan lähettää suoraan hammasklinikan ohjausohjelmasta yhdellä napsautuksella. Mallien avulla voidaan luoda henkilökohtaisia tekstiviestejä. Järjestelmä tarjoaa mahdollisuuden saada palautetta; potilaan tekstiviesti-vastaus tulee määritettyyn sähköpostiosoitteeseen. USU-Soft-ohjelman markkinointimoduulin avulla voit valita potilaita tietokannasta, kutsua heitä seuraaviin hoito- ja ennaltaehkäiseviin vaiheisiin. Tämä on erittäin hyödyllistä suoritettaessa kattava hampaiden kunnostus implantilla tuetuilla hammasproteeseilla, parodontiitin hoidossa sekä lasten hammaslääketieteellisessä keskuksessa. Aktiivinen työskentely asiakastietokannan kanssa antaa klinikoille mahdollisuuden menettää potilaita, tuo lisätuloja ja taloudellista vakautta ja antaa potilaille mahdollisuuden säilyttää terveytensä paremmin ennaltaehkäisevästi olemassa oleviin ongelmiin.
Tilaa ohjelma hammasklinikalle
Jos haluat ostaa ohjelman, soita tai kirjoita meille. Asiantuntijamme sopivat kanssasi sopivasta ohjelmistokokoonpanosta, laativat sopimuksen ja laskun maksua varten.
Kuinka ostaa ohjelma?
Lähetä sopimuksen tiedot
Teemme sopimuksen jokaisen asiakkaan kanssa. Sopimus takaa sen, että saat juuri sen mitä tarvitset. Siksi sinun on ensin lähetettävä meille oikeushenkilön tai yksityishenkilön tiedot. Tämä kestää yleensä enintään 5 minuuttia
Tee ennakkomaksu
Kun olet lähettänyt sinulle skannatut kopiot sopimuksesta ja laskusta maksua varten, vaaditaan ennakkomaksu. Huomaa, että ennen CRM-järjestelmän asentamista ei riitä, että maksat koko summaa, vaan vain osan. Erilaisia maksutapoja tuetaan. Noin 15 minuuttia
Ohjelma asennetaan
Tämän jälkeen sovitaan kanssasi tietystä asennuspäivästä ja -ajasta. Tämä tapahtuu yleensä samana tai seuraavana päivänä paperityön valmistumisen jälkeen. Heti CRM-järjestelmän asennuksen jälkeen voit pyytää koulutusta työntekijällesi. Jos ohjelma ostetaan yhdelle käyttäjälle, se kestää enintään 1 tunnin
Nauti tuloksesta
Nauti lopputuloksesta loputtomasti :) Erityisen ilahduttavaa ei ole pelkästään ohjelmiston laatu, jolla ohjelmisto on kehitetty automatisoimaan jokapäiväistä työtä, vaan myös riippuvuuden puute kuukausittaisen tilausmaksun muodossa. Loppujen lopuksi maksat vain kerran ohjelmasta.
Osta valmis ohjelma
Voit myös tilata räätälöityjä ohjelmistokehitystä
Jos sinulla on erityisiä ohjelmistovaatimuksia, tilaa mukautettu kehitys. Silloin sinun ei tarvitse sopeutua ohjelmaan, vaan ohjelma mukautetaan liiketoimintaprosesseihisi!
Ohjelma hammasklinikalle
Järjestelmässämme voidaan suorittaa monia tehtäviä. Niitä on vain joitain: seuraa klinikkakampanjasi tuloksia yksinkertaisilla raporteilla, joiden avulla voit ymmärtää paremmin asiakasmatkaa ja valita oikean myyntitaktiikan; käyttää asiakastietoja vierailuhistoriansa analysointiin; segmentoida asiakkaita sukupuolen, iän, viimeisen vierailun jne. mukaan; luoda oikeat luettelot soittamista, tekstiviestejä ja sähköpostiviestejä varten; lähettää kohdennettuja automaattisia ilmoituksia roskapostin sijaan; luoda asiakkaille bonusjärjestelmiä pitämään heidät jatkuvasti kiinnostuneina; soveltaa erilaisia hinnoittelujärjestelmiä.
Mainostuskäytännön tehokkuuden arvioimiseksi järjestelmänvalvojien on välttämätöntä merkitä mainonnan lähde tarkasti kysymällä jokaiselta ensisijaiselta potilaalta Kuinka kuulit meistä ?. USU-Soft-hammashoito-ohjelman avulla voit tehdä tämän toimenpiteen pakolliseksi. Asianmukaiset raportit mainonnan tehokkuudesta antavat klinikan johtajalle objektiivista ja luotettavaa tietoa mainosinvestointien tehokkuudesta milloin tahansa, mahdollistavat markkinointi- ja mainososaston tehokkaan toiminnan eikä tuhlaa mainosbudjettia. USU-Soft-hammaslääketieteellinen järjestelmä on moderni ja tehokas työkalu minkä tahansa kokoisen hammasliiketoiminnan hoitamiseen. Voit hankkia kokemusta hammaslääketieteen ohjelman tehokkaasta käytöstä yrityksen kehittäjän tukipalvelusta sekä erikoistuneista seminaareista, jotka asiantuntijat ovat järjestäneet tämän järjestelmän toteuttamiseksi.
Hammasklinikan hallinnan edistynyt ohjelma voi tehdä paljon raportteja, jotka eivät ole rakenteeltaan samat. Järjestelmä käyttää erilaisia algoritmeja, jotta raportointiominaisuus olisi monipuolinen ja hyödyllinen. Tuloksena saat yksityiskohtaisen kuvan organisaation toiminnasta kokonaisuutena sekä työntekijöiden, potilaiden kirjanpidon sekä laitteiden ja lääkkeiden valvonnasta. Lisäksi näet rahojesi jakautumisen ja voit käyttää budjettia tehokkaimmalla tavalla.

