Sisitemu y'imikorere: Windows, Android, macOS
Itsinda rya gahunda: Gutangiza ubucuruzi
Gahunda yo kuvura amenyo
- Uburenganzira burinda uburyo bwihariye bwo gutangiza ubucuruzi bukoreshwa muri gahunda zacu.

Uburenganzira - Turi abamamaji ba software. Ibi bigaragarira muri sisitemu y'imikorere iyo ikora progaramu zacu na demo-verisiyo.

Umwanditsi wagenzuwe - Dukorana nimiryango kwisi kuva mubucuruzi buciriritse kugeza binini. Isosiyete yacu ishyirwa mubitabo mpuzamahanga byamasosiyete kandi ifite ikimenyetso cya elegitoroniki.

Ikimenyetso c'icyizere
Inzibacyuho yihuse.
Urashaka gukora iki ubu?
Niba ushaka kumenyera gahunda, inzira yihuse nukubanza kureba videwo yuzuye, hanyuma ugakuramo verisiyo yubuntu hanyuma ugakorana nawe wenyine. Nibiba ngombwa, saba ikiganiro giturutse kubufasha bwa tekiniki cyangwa usome amabwiriza.
WhatsApp
Mugihe cyamasaha yakazi dusubiza muminota 1
Nigute wagura gahunda?
Reba amashusho ya porogaramu
Reba videwo ivuga kuri gahunda
Kuramo verisiyo yerekana
Gereranya iboneza rya porogaramu
Kubara ikiguzi cya software
Kubara ikiguzi cyigicu niba ukeneye seriveri
Ninde uteza imbere?
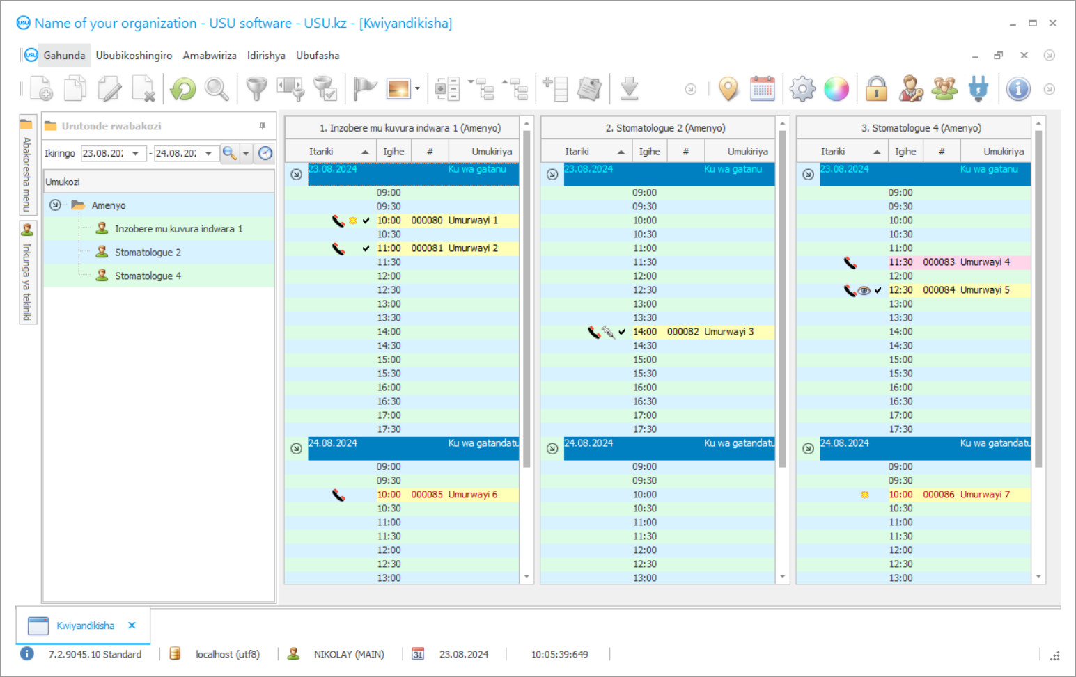
Ishusho ya porogaramu
Ishusho ni ifoto ya software ikora. Kuva aho, ushobora guhita wumva uburyo sisitemu ya CRM isa. Twashyize mubikorwa idirishya ryimbere hamwe ninkunga ya UX / UI igishushanyo. Ibi bivuze ko ukoresha interineti ishingiye kumyaka yuburambe bwabakoresha. Buri gikorwa giherereye neza aho byoroshye kubikora. Turabikesha uburyo bushoboye, umusaruro wawe wakazi uzaba mwinshi. Kanda kumashusho ntoya kugirango ufungure amashusho mubunini bwuzuye.
Niba uguze sisitemu ya USU CRM ifite iboneza byibura "Bisanzwe", uzagira amahitamo y'ibishushanyo biva hejuru ya mirongo itanu. Buri mukoresha wa software azagira amahirwe yo guhitamo igishushanyo cya porogaramu ijyanye nuburyohe bwabo. Buri munsi w'akazi ugomba kuzana umunezero!
Kwinjiza gahunda yo gutangiza amavuriro y amenyo nicyo kintu cyingenzi kubayobozi bose b'umuryango! Kandi turagufasha mubuhanga muri iki gikorwa! Ivuriro ry’amenyo rya USU-Soft, gahunda yo kuyobora isi yose, rirashobora gukoreshwa mugushira mubikorwa ibintu byose mubikorwa. Hamwe na gahunda yo kugenzura ivuriro ry amenyo, buri muganga w amenyo arashobora kugenzura imiti yabarwayi babo, kwitabira no kwishyura. Ibaruramari ryivuriro ry amenyo muri gahunda ya USU-Soft rikorwa hamwe nogushobora kubika archive amashusho yose ya X-ray yabakiriya bose. Gahunda yacu yubuvuzi bw amenyo, ifite menu ya intuitive, byanze bikunze izahinduka umufasha nyawe mubigo byawe! Imiterere ya porogaramu Windows irashobora guhindurwa na buri mukoresha kugiti cye ukoresheje igishushanyo mbonera cyiza. Porogaramu ya mudasobwa ivura amenyo ikiza igenamigambi ryabakoresha mu buryo bwikora. Gahunda yo kuvura amenyo irashobora gukurwa kurubuga rwacu kubuntu! Itandukaniro gusa nuko muburyo bwo kwerekana porogaramu udashobora kwinjiza amakuru mashya mububiko. Twateguye gahunda nkiyi yivuriro ry amenyo, wizeye neza ko uzishimira kurangiza ibikorwa byawe! Hindura akazi kawe hamwe na gahunda yo kuvura amenyo ya USU-Soft, bityo urashobora gutangiza ishyirahamwe ryose!
Ninde uteza imbere?
Akulov Nikolay
Impuguke numuyobozi mukuru wagize uruhare mugushushanya no guteza imbere iyi software.
2026-05-28
Video ya gahunda yo kuvura amenyo
Iyi videwo iri mu Cyongereza. Ariko urashobora kugerageza gufungura subtitles mururimi rwawe kavukire.
Muri gahunda ya USU-Yoroheje yubuvuzi bw amenyo urashobora gukorana umwete nububiko bwabakiriya. Uyu munsi, ni ngombwa ko muganga w’amenyo n’ivuriro bakora ibishoboka byose kugira ngo abarwayi bagumane kandi babe abizerwa ku ivuriro na muganga. Kugira ngo ubikore, buri gihe ni ngombwa gukomeza serivisi nziza no kuvura abarwayi, kugira ngo umurwayi yishimye kandi yorohewe no kuvurwa, ndetse no kuba ari mu ivuriro. Amavuriro menshi yubaka umubano n’abarwayi ukurikije amahame agezweho yo kwamamaza. Witondere uburyo kwamamaza byifashishwa mubufatanye nabakiriya ba mobile mobile, iminyururu yo kugurisha hamwe nububiko bwanditse. Bahora bibutsa ibyabo, batanga kwitabira kuzamurwa mu ntera, kumenyesha ibicuruzwa bishya, kugabanuka, kwishimira iminsi y'amavuko n'ikiruhuko rusange. Amavuriro menshi y amenyo akoresha cyane gahunda ya mudasobwa USU-Soft. Buri munsi bohereza ubutumwa bugufi kubarwayi babo bibutsa uruzinduko, indamutso y'amavuko, hamwe no kohereza ubutumwa butandukanye kugirango bashimire buriwese muminsi mikuru kandi batangaze serivisi nshya no kuzamura ivuriro.
Kuramo verisiyo yerekana
Mugihe utangiye gahunda, urashobora guhitamo ururimi.

Urashobora gukuramo verisiyo ya demo kubuntu. Kandi ukore muri gahunda ibyumweru bibiri. Amakuru amwe yamaze gushyirwamo hariya kugirango byumvikane.
Ninde musemuzi?
Gukoresha tekinoroji nshya ya societe yibikorwa byatumye bishoboka kugabanya ikiguzi cyubutumwa bwa SMS. Akenshi usanga bihendutse cyane kuruta abakoresha selile. SMS irashobora koherezwa biturutse kuri porogaramu yubuvuzi bw'amenyo ukanze rimwe. Inyandikorugero zirashobora gukoreshwa mugukora ubutumwa bwihariye bwa SMS. Sisitemu itanga amahirwe yo kwakira ibitekerezo; SMS-igisubizo cyumurwayi kiza kuri e-imeri yerekanwe. Module yo kwamamaza muri gahunda ya USU-Soft igufasha guhitamo abarwayi kuva muri data base, ubahamagare mubyiciro bikurikira byo kuvura no kuvura indwara. Ibi ni ingirakamaro cyane mugihe ukora igarura ryuzuye ryinyo hamwe n amenyo yatewe inkunga, mukuvura indwara zigihe kirekire, ndetse no mubigo by’amenyo byabana. Imirimo ifatika hamwe nububiko bwabakiriya ituma amavuriro adatakaza abarwayi, azana amafaranga yinyongera nubukungu bwifashe neza, kandi atuma abarwayi barushaho kubungabunga ubuzima bwabo bakoresheje uburyo bwo gukumira ibibazo biriho.
Tegeka gahunda yo kuvura amenyo
Kugura porogaramu, hamagara gusa cyangwa utwandikire. Inzobere zacu zizemeranya nawe kubijyanye na software ikwiye, gutegura amasezerano na fagitire yo kwishyura.
Nigute wagura gahunda?
Ohereza ibisobanuro birambuye kumasezerano
Twinjiye mu masezerano na buri mukiriya. Amasezerano ni garanti yawe ko uzakira neza ibyo ukeneye. Kubwibyo, ubanza ugomba kutwoherereza amakuru yumuryango wemewe cyangwa umuntu ku giti cye. Ibi mubisanzwe bifata iminota itarenze 5
Kwishura mbere
Nyuma yo kohereza kopi ya skaneri yamasezerano na fagitire yo kwishyura, birasabwa kwishyura mbere. Nyamuneka menya ko mbere yo gushiraho sisitemu ya CRM, birahagije kwishyura ntabwo byuzuye, ariko igice gusa. Uburyo butandukanye bwo kwishyura burashyigikiwe. Hafi yiminota 15
Porogaramu izashyirwaho
Nyuma yibi, itariki yihariye yo kwishyiriraho nigihe bizumvikanaho nawe. Ibi mubisanzwe bibaho kumunsi umwe cyangwa ejobundi nyuma yimpapuro zirangiye. Ako kanya nyuma yo gushiraho sisitemu ya CRM, urashobora gusaba amahugurwa kumukozi wawe. Niba porogaramu iguzwe kumukoresha 1, ntibizatwara isaha imwe
Ishimire ibisubizo
Ishimire ibisubizo ubuziraherezo :) Igishimishije cyane cyane ntabwo ari ireme ryakozwe na software kugirango ikore imirimo ya buri munsi, ahubwo ni no kubura kwishingikiriza muburyo bwo kwishyura buri kwezi. Nyuma ya byose, uzishyura rimwe gusa kuri gahunda.
Gura gahunda yiteguye
Urashobora kandi gutumiza iterambere rya software
Niba ufite software idasanzwe isabwa, tegeka iterambere ryigenga. Noneho ntuzakenera kumenyera gahunda, ariko gahunda izahindurwa mubikorwa byubucuruzi!
Gahunda yo kuvura amenyo
Hariho imirimo myinshi ishobora gukorwa muri sisitemu yacu. Hariho bimwe muribi gusa: gukurikirana ibisubizo byiterambere ryamavuriro yawe hamwe na raporo yoroshye igufasha kumva neza urugendo rwabakiriya no guhitamo uburyo bwiza bwo kugurisha; koresha amakuru yabakiriya gusesengura amateka yabo yo gusura; igice cyabakiriya ukurikije igitsina, imyaka, gusurwa bwa nyuma, nibindi; kubyara urutonde rukwiye rwo guhamagara, kohereza ubutumwa no kohereza imeri; ohereza imenyesha ryikora ryihuse aho kuba spam; kora sisitemu ya bonus kubakiriya kugirango bakomeze gushimishwa igihe cyose; Koresha gahunda zitandukanye.
Kugirango dusuzume imikorere ya politiki yo kwamamaza, birakenewe ko abayobozi berekana neza inkomoko yamamaza babaza buri murwayi wibanze Watwumvise ute?. Porogaramu y'amenyo ya USU-Yoroheje igufasha gukora ubu buryo. Raporo ikwiye ku bijyanye no kwamamaza neza iha umuyobozi w’ivuriro intego n’amakuru yizewe ku bijyanye n’ishoramari ryamamaza mu gihe icyo ari cyo cyose, ryemerera ishami rishinzwe kwamamaza no kwamamaza gukora neza no kudasesagura ingengo y’iyamamaza. Sisitemu y'amenyo ya USU-Soft nigikoresho kigezweho kandi cyiza cyo gucunga ubucuruzi bw amenyo yubunini. Urashobora kunguka uburambe mugukoresha neza gahunda y amenyo uhereye kuri serivisi ishigikira umushinga-utezimbere kimwe no mumahugurwa yihariye yateguwe ninzobere mugushyira mubikorwa ubu buryo.
Porogaramu yateye imbere yubuvuzi bw amenyo irashobora gukora raporo nyinshi, zidahuye nimiterere. Sisitemu ikoresha algorithms zitandukanye kugirango raporo yo gutanga raporo itandukanye kandi ifashe cyane. Nkigisubizo, urabona ishusho irambuye yukuntu ishyirahamwe rikora muri rusange, ndetse no mubireba umukozi uwo ari we wese, ibaruramari ry’abarwayi, kimwe nibikoresho no kugenzura imiti. Byongeye, urabona igabanywa ryimari yawe kandi urashobora gukoresha bije muburyo bwiza.

