Sistema operativo: Windows, Android, macOS
Grupo de programas: Automatización de negocios
Programa para clinica dental
- Los derechos de autor protegen los métodos exclusivos de automatización empresarial que se utilizan en nuestros programas.

Derechos de autor - Somos un editor de software verificado. Esto se muestra en el sistema operativo cuando se ejecutan nuestros programas y versiones de demostración.

Editor verificado - Trabajamos con organizaciones de todo el mundo, desde pequeñas hasta grandes empresas. Nuestra empresa está incluida en el registro internacional de empresas y tiene una marca de confianza electrónica.

señal de confianza
Transición rápida.
¿Qué quieres hacer ahora?
Si desea familiarizarse con el programa, la forma más rápida es ver primero el vídeo completo y luego descargar la versión de demostración gratuita y trabajar con él usted mismo. Si es necesario, solicite una presentación al soporte técnico o lea las instrucciones.
WhatsApp
Durante el horario comercial generalmente respondemos en 1 minuto.
¿Cómo comprar el programa?
Ver una captura de pantalla del programa
Ver un video sobre el programa.
Descargar la versión demo
Comparar configuraciones del programa
Calcular el costo del software.
Calcula el coste de la nube si necesitas un servidor en la nube
¿Quién es el desarrollador?
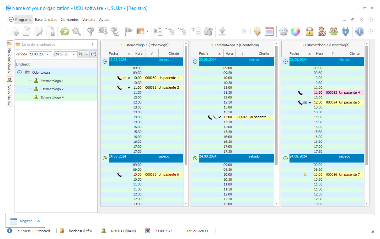
Captura de pantalla del programa
Una captura de pantalla es una foto del software ejecutándose. Desde allí podrá comprender inmediatamente cómo es un sistema CRM. Hemos implementado una interfaz de ventana con soporte para diseño UX/UI. Esto significa que la interfaz de usuario se basa en años de experiencia de usuario. Cada acción se ubica exactamente donde es más conveniente realizarla. Gracias a un enfoque tan competente, su productividad laboral será máxima. Haga clic en la imagen pequeña para abrir la captura de pantalla en tamaño completo.
Si compra un sistema USU CRM con una configuración de al menos “Estándar”, podrá elegir entre más de cincuenta plantillas. Cada usuario del software tendrá la oportunidad de elegir el diseño del programa a su gusto. ¡Cada día de trabajo debería traer alegría!
¡La introducción del programa de automatización en una clínica dental es lo más importante para cualquier jefe de organización! ¡Y te ayudamos profesionalmente en esta tarea! La clínica dental USU-Soft, un programa de gestión universal, se puede utilizar para implementar la automatización en todos los aspectos de las actividades. Con el programa de control de la clínica dental, cada odontólogo puede controlar el tratamiento de sus pacientes, su asistencia y pago. La contabilidad de la clínica dental en el programa USU-Soft se realiza con la posibilidad de visualización de archivo de todas las imágenes de rayos X de cualquier cliente. ¡Nuestro programa de gestión de la clínica dental, que tiene un menú intuitivo, seguramente se convertirá en un verdadero ayudante en su institución! La perspectiva de las ventanas del programa puede ser ajustada por cada usuario individualmente usando hermosas plantillas de diseño. El programa informático de la clínica dental guarda automáticamente todos los ajustes del usuario. El programa de la clínica dental se puede descargar en nuestro sitio web de forma gratuita. La única diferencia es que en la versión de demostración del programa no puede ingresar nuevos datos en los directorios. Hemos desarrollado un programa de la clínica dental de este tipo, con el que seguramente estará complacido de cumplir con sus operaciones. Automatice su trabajo con el programa de clínica dental USU-Soft, ¡y así podrá automatizar toda la organización!
¿Quién es el desarrollador?
2026-05-28
Video del programa para clinica dental
Este vídeo está en inglés. Pero puedes intentar activar los subtítulos en tu idioma nativo.
En el programa USU-Soft de gestión de clínicas dentales, puede trabajar activamente con la base de datos de clientes. Hoy en día es importante que el dentista y la clínica hagan todo lo posible por retener a los pacientes y fidelizarlos a la clínica y al médico. Para ello, siempre es necesario mantener una alta calidad en el servicio y tratamiento de los pacientes, para que el paciente se sienta complacido y cómodo de ser tratado, así como solo de estar en la clínica. Muchas clínicas están estableciendo relaciones con los pacientes de acuerdo con los principios modernos de marketing. Preste atención a cómo se utiliza activamente el marketing en la relación con los clientes de los operadores móviles, las cadenas minoristas y las tiendas de marca. Se recuerdan constantemente, se ofrecen a participar en promociones, informan sobre nuevos productos, descuentos, felicitan en cumpleaños y festivos. Muchas clínicas dentales utilizan activamente el programa informático USU-Soft. Todos los días envían mensajes SMS a sus pacientes con un recordatorio de la visita, felicitaciones de cumpleaños y correos separados para felicitar a todos los días festivos y anunciar nuevos servicios y promociones de la clínica.
Descargar la versión demo
Al iniciar el programa, puede seleccionar el idioma.

Puede descargar la versión demo de forma gratuita. Y trabajar en el programa durante dos semanas. Alguna información ya se ha incluido allí para mayor claridad.
¿Quién es el traductor?
khoilo romano
Programador jefe que participó en la traducción de este software a diferentes idiomas.
El uso de las nuevas tecnologías de la empresa integradora permitió reducir el costo de los mensajes SMS. Suele ser mucho más barato que los operadores de telefonía móvil. Los SMS se pueden enviar directamente desde el programa de control de la clínica dental con un solo clic. Las plantillas se pueden utilizar para crear mensajes SMS personalizados. El sistema brinda la oportunidad de recibir comentarios; una respuesta SMS del paciente llega a la dirección de correo electrónico especificada. El módulo de marketing del programa USU-Soft le permite hacer selecciones de pacientes de la base de datos, llamarlos para las siguientes etapas de tratamiento y atención preventiva. Esto es de gran utilidad a la hora de realizar una restauración integral de los dientes con prótesis implantosoportadas, en el tratamiento de la enfermedad periodontal, así como en un centro odontológico pediátrico. El trabajo activo con la base de datos de clientes permite a las clínicas no perder pacientes, aporta ingresos adicionales y estabilidad financiera, y permite a los pacientes preservar mejor su salud mediante el tratamiento preventivo de los problemas existentes.
Solicite un programa para clínica dental
Para comprar el programa, simplemente llámanos o escríbenos. Nuestros especialistas acordarán con usted la configuración de software adecuada, prepararán un contrato y una factura de pago.
¿Cómo comprar el programa?
Enviar detalles del contrato.
Celebramos un acuerdo con cada cliente. El contrato es su garantía de que recibirá exactamente lo que necesita. Por lo tanto, primero debe enviarnos los datos de una persona jurídica o física. Esto no suele tardar más de 5 minutos.
Realizar un pago por adelantado
Después de enviarle copias escaneadas del contrato y la factura para el pago, se requiere un pago por adelantado. Tenga en cuenta que antes de instalar el sistema CRM, basta con pagar no el importe total, sino solo una parte. Se admiten varios métodos de pago. Aproximadamente 15 minutos
El programa se instalará.
Después de esto, se acordará con usted una fecha y hora de instalación específicas. Esto suele ocurrir el mismo día o al día siguiente de completar el trámite. Inmediatamente después de instalar el sistema CRM, puede solicitar capacitación para su empleado. Si el programa se compra para 1 usuario, no tardará más de 1 hora
Disfruta del resultado
Disfruta del resultado sin cesar :) Lo que resulta especialmente satisfactorio no sólo es la calidad con la que se ha desarrollado el software para automatizar el trabajo diario, sino también la ausencia de dependencia en forma de cuota de suscripción mensual. Después de todo, sólo pagarás una vez por el programa.
Compre un programa listo para usar
También puedes solicitar desarrollo de software personalizado.
Si tiene requisitos de software especiales, solicite un desarrollo personalizado. Entonces no tendrá que adaptarse al programa, ¡sino que el programa se ajustará a sus procesos comerciales!
Programa para clinica dental
Hay muchas tareas que se pueden realizar en nuestro sistema. Solo hay algunos de ellos: supervise los resultados de la promoción de su clínica con informes simples que le permitan comprender mejor el recorrido del cliente y elegir las tácticas de venta adecuadas; utilizar la información del cliente para analizar su historial de visitas; segmentar a los clientes por sexo, edad, última visita, etc; generar las listas adecuadas para llamar, enviar mensajes de texto y enviar correos electrónicos; enviar notificaciones automáticas específicas en lugar de spam; crear sistemas de bonificación para que los clientes mantengan su interés en todo momento; aplicar diferentes esquemas de precios.
Para evaluar la efectividad de la política publicitaria, es necesario que los administradores marquen con precisión la fuente de publicidad preguntando a cada paciente primario ¿Cómo se enteró de nosotros? El programa dental USU-Soft le permite hacer obligatorio este procedimiento. Los informes adecuados sobre la eficiencia de la publicidad dan al jefe de la clínica información objetiva y confiable sobre la eficiencia de las inversiones publicitarias durante cualquier período de tiempo, permite que el departamento de marketing y publicidad funcione de manera efectiva y no desperdicie el presupuesto publicitario. El sistema dental USU-Soft es una herramienta moderna y eficiente para administrar un negocio dental de cualquier tamaño. Se puede adquirir experiencia en el uso efectivo del programa odontológico a partir del servicio de apoyo de la empresa desarrolladora así como de los seminarios especializados organizados por los especialistas en la implementación de este sistema.
El programa avanzado de gestión de la clínica dental puede generar muchos informes, que no son iguales en su estructura. El sistema utiliza diferentes algoritmos para hacer que la función de informes sea diversa y más útil. Como resultado, obtiene una imagen detallada de cómo opera la organización en general, así como con respecto a cualquier empleado, la contabilidad de los pacientes, así como el control de equipos y medicamentos. Además, puede ver la asignación de sus finanzas y puede utilizar el presupuesto de la manera más eficaz.

