Operacijski sustav: Windows, Android, macOS
Skupina programa: Automatizacija poslovanja
Program stomatološke ordinacije
- Autorska prava štite jedinstvene metode automatizacije poslovanja koje se koriste u našim programima.

Autorsko pravo - Mi smo provjereni izdavač softvera. To se prikazuje u operativnom sustavu kada izvodimo naše programe i demo verzije.

Provjereni izdavač - Radimo s organizacijama diljem svijeta od malih do velikih poduzeća. Naša tvrtka je uvrštena u međunarodni registar tvrtki i ima elektroničku oznaku povjerenja.

Znak povjerenja
Brzi prijelaz.
Što želiš sada učiniti?
Ako se želite upoznati s programom, najbrži način je da prvo pogledate cijeli video, a zatim preuzmete besplatnu demo verziju i sami radite s njom. Po potrebi zatražite prezentaciju od tehničke podrške ili pročitajte upute.
WhatsApp
Tijekom radnog vremena obično odgovaramo u roku od 1 minute
Kako kupiti program?
Pogledajte snimku zaslona programa
Pogledajte video o programu
Preuzmi demo verziju
Usporedite konfiguracije programa
Izračunajte cijenu softvera
Izračunajte cijenu oblaka ako trebate poslužitelj u oblaku
Tko je programer?
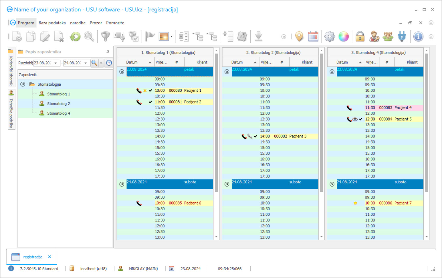
Snimka zaslona programa
Snimka zaslona je fotografija pokrenutog softvera. Iz njega odmah možete shvatiti kako izgleda CRM sustav. Implementirali smo prozorsko sučelje s podrškom za UX/UI dizajn. To znači da se korisničko sučelje temelji na godinama korisničkog iskustva. Svaka se radnja nalazi točno tamo gdje je najprikladnije izvesti. Zahvaljujući takvom kompetentnom pristupu, vaša radna produktivnost bit će maksimalna. Kliknite na malu sliku kako biste otvorili snimku zaslona u punoj veličini.
Ako kupite USU CRM sustav s konfiguracijom najmanje "Standard", imat ćete izbor dizajna iz više od pedeset predložaka. Svaki korisnik softvera imat će priliku odabrati dizajn programa po svom ukusu. Svaki radni dan treba donositi radost!
Uvođenje programa automatizacije u stomatološkoj klinici najvažnije je za svakog šefa organizacije! I mi vam profesionalno pomažemo u ovom zadatku! Zubna klinika USU-Soft, univerzalni program upravljanja, može se koristiti za primjenu automatizacije u svim aspektima aktivnosti. Pomoću programa kontrole stomatološke klinike svaki stomatolog može kontrolirati liječenje svojih pacijenata, njihovo prisustvo i plaćanje. Računovodstvo stomatološke klinike u programu USU-Soft provodi se s mogućnošću arhivskog pregleda svih rentgenskih slika bilo kojih klijenata. Naš program upravljanja stomatološkom klinikom, koji ima intuitivan meni, zasigurno će postati pravi pomoćnik u vašoj ustanovi! Izgled prozora programa svaki korisnik može prilagoditi pojedinačno pomoću prekrasnih predložaka dizajna. Računalni program stomatološke klinike automatski sprema sve korisničke postavke. Program stomatološke klinike možete besplatno preuzeti na našoj web stranici! Jedina je razlika što u demonstracijskoj verziji programa ne možete unijeti nove podatke u direktorije. Razvili smo takav program stomatološke klinike, s kojim ćete sigurno zadovoljiti svoje operacije! Automatizirajte svoj rad pomoću programa stomatološke klinike USU-Soft, a time možete automatizirati cijelu organizaciju!
Tko je programer?
2026-05-28
Video programa za stomatološku kliniku
Ovaj video je na engleskom. Ali možete pokušati uključiti titlove na svom materinjem jeziku.
U programu USU-Soft za upravljanje stomatološkom klinikom možete aktivno raditi s bazom podataka klijenata. Danas je važno da zubar i klinika učine sve što je moguće kako bi zadržali pacijente i učinili ih lojalnima klinici i liječniku. Da biste to učinili, uvijek je potrebno održavati visoku kvalitetu usluge i liječenja pacijenata, tako da je pacijent bio zadovoljan i ugodno se liječiti, kao i samo biti u klinici. Mnoge klinike grade odnose s pacijentima prema suvremenim marketinškim načelima. Obratite pažnju na to koliko se aktivno koristi marketing u odnosu s klijentima mobilnih operatera, maloprodajnih lanaca i robnih marki. Stalno podsjećaju na sebe, nude sudjelovanje u promocijama, informiraju o novim proizvodima, popustima, čestitaju rođendane i državne praznike. Mnoge stomatološke klinike aktivno koriste računalni program USU-Soft. Svakog dana svojim pacijentima šalju SMS poruke s podsjetnikom na posjet, čestitkama za rođendan i odvojenim poštanskim porukama kako bi svima čestitali blagdane i najavili nove usluge i promocije klinike.
Preuzmi demo verziju
Prilikom pokretanja programa možete odabrati jezik.

Možete besplatno preuzeti demo verziju. I raditi u programu dva tjedna. Neke informacije su već uključene radi jasnoće.
Tko je prevoditelj?
Korištenje novih tehnologija tvrtke integrator omogućilo je smanjenje troškova SMS poruka. Često je mnogo jeftiniji od mobilnih operatera. SMS se jednim klikom može poslati izravno iz programa stomatološke klinike. Predlošci se mogu koristiti za stvaranje personaliziranih SMS poruka. Sustav pruža mogućnost primanja povratnih informacija; SMS-odgovor pacijenta dolazi na navedenu e-adresu. Marketinški modul u programu USU-Soft omogućuje vam odabir pacijenata iz baze podataka, njihovo pozivanje za sljedeće faze liječenja i preventivne skrbi. To je izuzetno korisno kada se vrši sveobuhvatna restauracija zuba protezama poduprtim implantatima, u liječenju parodontalne bolesti, kao i u dječjem zubnom centru. Aktivan rad s bazom podataka klijenata omogućuje klinikama da ne gube pacijente, donosi dodatni prihod i financijsku stabilnost, a pacijentima omogućuje bolje očuvanje zdravlja preventivnim liječenjem postojećih problema.
Naručite program za stomatološku kliniku
Za kupnju programa samo nas nazovite ili nam pišite. Naši stručnjaci dogovorit će s Vama odgovarajuću konfiguraciju softvera, pripremiti ugovor i fakturu za plaćanje.
Kako kupiti program?
Pošaljite detalje za ugovor
Sa svakim klijentom sklapamo ugovor. Ugovor je vaša garancija da ćete dobiti upravo ono što tražite. Dakle, prvo nam morate poslati podatke pravne ili fizičke osobe. To obično ne traje više od 5 minuta
Uplatite akontaciju
Nakon slanja skeniranih kopija ugovora i računa za plaćanje, potrebno je uplatiti akontaciju. Imajte na umu da je prije instaliranja CRM sustava dovoljno platiti ne cijeli iznos, već samo dio. Podržani su različiti načini plaćanja. Otprilike 15 minuta
Program će biti instaliran
Nakon toga s vama će se dogovoriti konkretan datum i vrijeme montaže. To se obično događa isti ili sljedeći dan nakon završetka papirologije. Odmah nakon instalacije CRM sustava možete zatražiti obuku za svog zaposlenika. Ako je program kupljen za 1 korisnika, neće trajati više od 1 sata
Uživajte u rezultatu
Beskrajno uživajte u rezultatu :) Ono što posebno veseli nije samo kvaliteta s kojom je softver razvijen za automatizaciju svakodnevnog rada, već i izostanak ovisnosti u vidu mjesečne pretplate. Uostalom, program ćete platiti samo jednom.
Kupite gotov program
Također možete naručiti razvoj softvera po narudžbi
Ako imate posebne zahtjeve za softverom, naručite razvoj po narudžbi. Tada se nećete morati prilagođavati programu, već će program biti prilagođen vašim poslovnim procesima!
Program stomatološke ordinacije
U našem se sustavu može izvršiti mnogo zadataka. Postoje samo neke od njih: pratite rezultate promocije vaše klinike jednostavnim izvješćima koja vam omogućuju da bolje razumijete putovanje kupaca i odaberete pravu taktiku prodaje; koristiti podatke o kupcima za analizu njihove povijesti posjeta; segmentirati kupce prema spolu, dobi, zadnjem posjetu itd .; generirati prave popise za pozivanje, slanje poruka i slanje e-pošte; šaljite ciljane automatske obavijesti umjesto neželjene pošte; stvoriti bonus sisteme za kupce koji će ih uvijek zanimati; primjenjuju različite cjenovne sheme.
Da bi procijenili učinkovitost politike oglašavanja, potrebno je da administratori precizno označe izvor oglašavanja pitajući svakog primarnog pacijenta Kako ste čuli za nas ?. Zubni program USU-Soft omogućuje vam da ovaj postupak učinite obveznim. Ispravna izvješća o učinkovitosti oglašavanja daju šefu klinike objektivne i pouzdane informacije o učinkovitosti ulaganja u oglašavanje u bilo kojem vremenskom razdoblju, omogućuju odjelu za marketing i oglašavanje da djelotvorno rade, a ne da rasipa proračun za oglašavanje. Zubni sustav USU-Soft moderan je i učinkovit alat za upravljanje stomatološkim poslovima bilo koje veličine. Iskustvo u učinkovitom korištenju stomatološkog programa možete steći u službi podrške programera tvrtke, kao i na specijaliziranim seminarima koje su organizirali stručnjaci za provedbu ovog sustava.
Napredni program upravljanja stomatološkom klinikom može dati puno izvještaja, koji nisu jednaki u svojoj strukturi. Sustav koristi različite algoritme kako bi značajku izvješćivanja učinio raznovrsnijom i korisnijom. Kao rezultat, dobivate detaljnu sliku o tome kako organizacija djeluje u cjelini, kao i u pogledu bilo kojeg zaposlenika, računovodstva pacijenata, kao i kontrole opreme i lijekova. Štoviše, vidite raspodjelu svojih financija i proračun možete koristiti na najučinkovitiji način.

