दंत चिकित्सालयासाठीचा कार्यक्रम
- कॉपीराइट आमच्या प्रोग्राममध्ये वापरल्या जाणार्या व्यवसाय ऑटोमेशनच्या अद्वितीय पद्धतींचे संरक्षण करते.

कॉपीराइट - आम्ही एक सत्यापित सॉफ्टवेअर प्रकाशक आहोत. आमचे प्रोग्राम्स आणि डेमो-आवृत्त्या चालवताना हे ऑपरेटिंग सिस्टममध्ये प्रदर्शित केले जाते.

सत्यापित प्रकाशक - आम्ही लहान व्यवसायांपासून ते मोठ्या व्यवसायांपर्यंत जगभरातील संस्थांसोबत काम करतो. आमची कंपनी कंपनीच्या आंतरराष्ट्रीय रजिस्टरमध्ये समाविष्ट आहे आणि तिच्याकडे इलेक्ट्रॉनिक ट्रस्ट मार्क आहे.

विश्वासाचे चिन्ह
जलद संक्रमण.
तुला आता काय करायचे?
आपण प्रोग्रामशी परिचित होऊ इच्छित असल्यास, सर्वात वेगवान मार्ग म्हणजे प्रथम संपूर्ण व्हिडिओ पहा आणि नंतर विनामूल्य डेमो आवृत्ती डाउनलोड करा आणि स्वतः त्यासह कार्य करा. आवश्यक असल्यास, तांत्रिक समर्थनाकडून सादरीकरणाची विनंती करा किंवा सूचना वाचा.
WhatsApp
व्यवसायाच्या वेळेत आम्ही सहसा 1 मिनिटात प्रतिसाद देतो
कार्यक्रम कसा खरेदी करायचा?
कार्यक्रमाचा स्क्रीनशॉट पहा
कार्यक्रमाबद्दल एक व्हिडिओ पहा
डेमो आवृत्ती डाउनलोड करा
प्रोग्रामच्या कॉन्फिगरेशनची तुलना करा
सॉफ्टवेअरची किंमत मोजा
तुम्हाला क्लाउड सर्व्हरची आवश्यकता असल्यास क्लाउडची किंमत मोजा
विकासक कोण आहे?
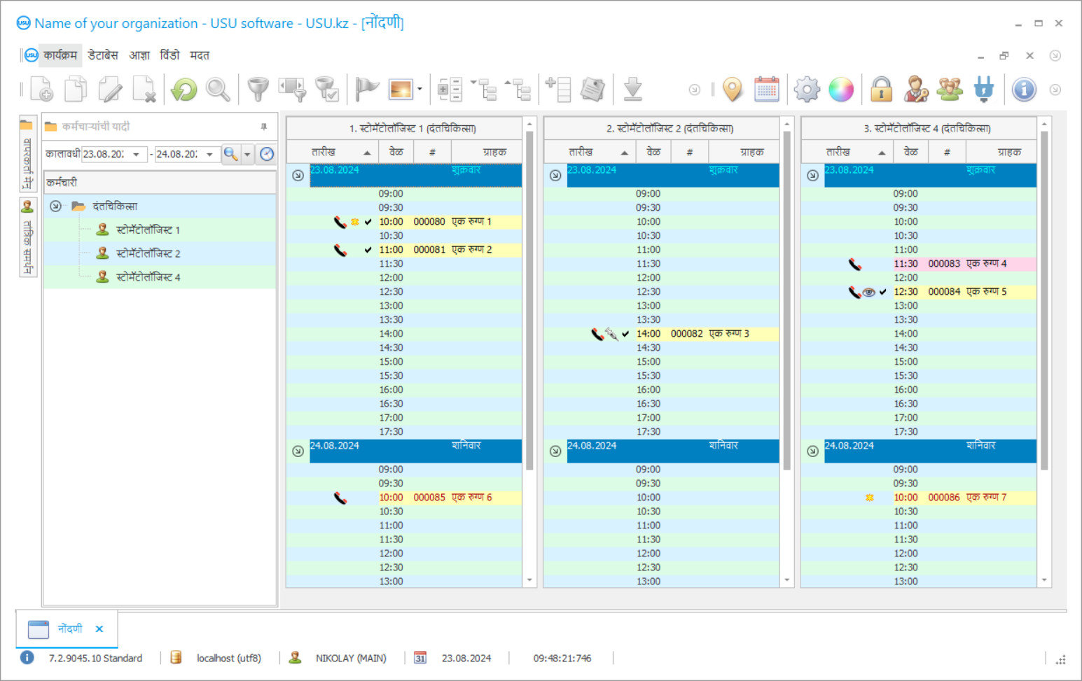
कार्यक्रम स्क्रीनशॉट
स्क्रीनशॉट म्हणजे सॉफ्टवेअर चालू असतानाचा फोटो. त्यावरून तुम्ही लगेच समजू शकता की सीआरएम प्रणाली कशी दिसते. आम्ही UX/UI डिझाइनसाठी समर्थनासह विंडो इंटरफेस लागू केला आहे. याचा अर्थ वापरकर्ता इंटरफेस वापरकर्त्याच्या अनुभवावर आधारित आहे. प्रत्येक कृती ती करणे सर्वात सोयीस्कर आहे तिथे नेमके असते. अशा सक्षम दृष्टिकोनाबद्दल धन्यवाद, आपली कार्य उत्पादकता जास्तीत जास्त असेल. पूर्ण आकारात स्क्रीनशॉट उघडण्यासाठी छोट्या प्रतिमेवर क्लिक करा.
तुम्ही किमान “मानक” च्या कॉन्फिगरेशनसह USU CRM सिस्टीम विकत घेतल्यास, तुमच्याकडे पन्नासपेक्षा जास्त टेम्प्लेट्समधील डिझाइन्सची निवड असेल. सॉफ्टवेअरच्या प्रत्येक वापरकर्त्याला त्यांच्या आवडीनुसार प्रोग्रामचे डिझाइन निवडण्याची संधी असेल. कामाचा प्रत्येक दिवस आनंद आणला पाहिजे!
दंत चिकित्सालयात ऑटोमेशन प्रोग्रामची ओळख ही संस्थेच्या कोणत्याही प्रमुखांकरिता सर्वात महत्वाची बाब आहे! आणि आम्ही या कार्यात आपल्याला व्यावसायिक सहाय्य करतो! यूएसयू-सॉफ्ट डेंटल क्लिनिक, एक सार्वभौम व्यवस्थापन प्रोग्राम, उपक्रमांच्या सर्व बाबींमध्ये ऑटोमेशनची अंमलबजावणी करण्यासाठी वापरला जाऊ शकतो. दंत क्लिनिक नियंत्रणाच्या प्रोग्रामसह, प्रत्येक दंतचिकित्सक त्यांच्या रूग्णांवर उपचार, त्यांची उपस्थिती आणि देयके नियंत्रित करण्यास सक्षम आहे. यूएसयू-सॉफ्ट प्रोग्राममधील डेंटल क्लिनिकचे अकाउंटिंग कोणत्याही क्लायंटच्या सर्व एक्स-रे चित्रांचे आर्काइव्हल पाहण्याच्या शक्यतेसह आयोजित केले जाते. अंतर्ज्ञानी मेनू असलेल्या डेंटल क्लिनिक व्यवस्थापनाचा आपला प्रोग्राम आपल्या संस्थेमध्ये खरोखर मदतनीस होण्याची खात्री आहे! प्रोग्राम विंडोजचा दृष्टीकोन प्रत्येक वापरकर्त्याद्वारे सुंदर डिझाइन टेम्पलेट्सद्वारे वैयक्तिकरित्या समायोजित केला जाऊ शकतो. डेंटल क्लिनिक संगणक प्रोग्राम स्वयंचलितपणे सर्व वापरकर्ता सेटिंग्ज जतन करतो. डेंटल क्लिनिक प्रोग्राम आमच्या वेबसाइटवर विनामूल्य डाउनलोड केला जाऊ शकतो! फरक इतकाच आहे की प्रोग्रामच्या प्रात्यक्षिक आवृत्तीमध्ये आपण निर्देशिका मध्ये नवीन डेटा प्रविष्ट करू शकत नाही. आम्ही डेंटल क्लिनिकचा असा प्रोग्राम विकसित केला आहे, ज्याद्वारे आपली खात्री आहे की आपण आपले ऑपरेशन पूर्ण करण्यास आनंदित आहात! यूएसयू-सॉफ्ट डेंटल क्लिनिक प्रोग्रामसह आपले कार्य स्वयंचलित करा आणि अशा प्रकारे आपण संपूर्ण संस्था स्वयंचलित करू शकता!
विकासक कोण आहे?
अकुलोव्ह निकोले
तज्ञ आणि मुख्य प्रोग्रामर ज्यांनी या सॉफ्टवेअरच्या डिझाइन आणि विकासामध्ये भाग घेतला.
2026-05-28
दंत चिकित्सालयाच्या कार्यक्रमाचा व्हिडिओ
हा व्हिडिओ इंग्रजीत आहे. पण तुम्ही तुमच्या मूळ भाषेत सबटायटल्स चालू करण्याचा प्रयत्न करू शकता.
दंत चिकित्सालय व्यवस्थापनाच्या यूएसयू-सॉफ्ट प्रोग्राममध्ये आपण क्लायंट डेटाबेससह सक्रियपणे कार्य करू शकता. आज दंतचिकित्सक आणि क्लिनिकसाठी रूग्णांना टिकवून ठेवण्यासाठी आणि क्लिनिक आणि डॉक्टरांशी निष्ठावान होण्यासाठी सर्वकाही करणे महत्वाचे आहे. हे करण्यासाठी, रुग्णांची सेवा आणि उपचाराची उच्च गुणवत्तेची देखभाल करणे नेहमीच आवश्यक असते, जेणेकरुन रूग्ण उपचार करण्यात आरामात आणि आरामदायक होईल, तसेच फक्त क्लिनिकमध्ये रहावे. बरेच क्लिनिक मार्केटिंगच्या आधुनिक तत्त्वांनुसार रूग्णांशी संबंध निर्माण करतात. मोबाइल ऑपरेटर, रिटेल चेन आणि ब्रँडेड स्टोअरच्या ग्राहकांशी संबंधात विपणन कसे सक्रियपणे वापरले जाते याकडे लक्ष द्या. ते सतत स्वतःबद्दल स्मरण करून देतात, बढतींमध्ये सहभागी होण्याची ऑफर देतात, नवीन उत्पादनांविषयी माहिती देतात, सवलत देतात, वाढदिवसाच्या दिवशी आणि सार्वजनिक सुट्टीच्या दिवशी अभिनंदन करतात. अनेक दंत चिकित्सालय यूएसयू-सॉफ्ट संगणक प्रोग्राम सक्रियपणे वापरतात. दररोज ते त्यांच्या रूग्णांना भेटीचे स्मरणपत्र, वाढदिवसाच्या शुभेच्छा आणि सुट्टीच्या दिवशी प्रत्येकाचे अभिनंदन करण्यासाठी आणि क्लिनिकच्या नवीन सेवा आणि जाहिरातींची घोषणा करून स्वतंत्र मेलिंग पाठवतात.
डेमो आवृत्ती डाउनलोड करा
प्रोग्राम सुरू करताना आपण भाषा निवडू शकता.

आपण डेमो आवृत्ती विनामूल्य डाउनलोड करू शकता. आणि दोन आठवडे कार्यक्रमात काम करा. स्पष्टतेसाठी काही माहिती आधीच समाविष्ट केली आहे.
अनुवादक कोण आहे?
इंटिग्रेटर कंपनीची नवीन तंत्रज्ञान वापरल्याने एसएमएस संदेशांची किंमत कमी करणे शक्य झाले. सेल्युलर ऑपरेटरपेक्षा बर्याचदा स्वस्त असतात. एसएमएस थेट एका क्लिकवर दंत चिकित्सालयांच्या प्रोग्रामवरून पाठविला जाऊ शकतो. वैयक्तिकृत एसएमएस संदेश तयार करण्यासाठी टेम्पलेट्सचा वापर केला जाऊ शकतो. प्रणाली अभिप्राय प्राप्त करण्याची संधी प्रदान करते; रुग्णाची एसएमएस-उत्तर निर्दिष्ट ई-मेल पत्त्यावर येते. यूएसयू-सॉफ्ट प्रोग्राममधील विपणन मॉड्यूल आपल्याला डेटाबेसमधून रूग्णांची निवड करण्याची परवानगी देते, उपचार आणि प्रतिबंधात्मक काळजीच्या पुढील चरणांसाठी कॉल करते. पीरियडॉन्टल रोगाचा उपचार तसेच बालरोग दंत केंद्रामध्ये रोपण-समर्थित दातांसह दातांची पुनर्संचयित करताना हे अत्यंत उपयुक्त आहे. क्लायंट डेटाबेससह सक्रिय कार्यामुळे क्लिनिक रुग्णांना गमावू नयेत, अतिरिक्त उत्पन्न आणि आर्थिक स्थिरता आणते आणि विद्यमान समस्यांवरील प्रतिबंधात्मक उपचारांद्वारे रूग्णांचे आरोग्य चांगले जतन करण्यास अनुमती देते.
दंत चिकित्सालयासाठी प्रोग्राम ऑर्डर करा
प्रोग्राम खरेदी करण्यासाठी, फक्त कॉल करा किंवा आम्हाला लिहा. आमचे तज्ञ तुमच्याशी योग्य सॉफ्टवेअर कॉन्फिगरेशनवर सहमत होतील, एक करार आणि पेमेंटसाठी बीजक तयार करतील.
कार्यक्रम कसा खरेदी करायचा?
करारासाठी तपशील पाठवा
आम्ही प्रत्येक क्लायंटशी करार करतो. करार ही तुमची हमी आहे की तुम्हाला जे हवे आहे तेच तुम्हाला मिळेल. म्हणून, प्रथम तुम्ही आम्हाला कायदेशीर संस्था किंवा व्यक्तीचे तपशील पाठवणे आवश्यक आहे. यास सहसा 5 मिनिटांपेक्षा जास्त वेळ लागत नाही
आगाऊ पेमेंट करा
तुम्हाला कराराच्या स्कॅन केलेल्या प्रती आणि पेमेंटसाठी बीजक पाठवल्यानंतर, आगाऊ पेमेंट आवश्यक आहे. कृपया लक्षात घ्या की सीआरएम सिस्टम स्थापित करण्यापूर्वी, संपूर्ण रक्कम नाही तर फक्त एक भाग भरणे पुरेसे आहे. विविध पेमेंट पद्धती समर्थित आहेत. अंदाजे 15 मिनिटे
कार्यक्रम स्थापित केला जाईल
यानंतर, एक विशिष्ट स्थापना तारीख आणि वेळ आपल्याशी सहमत होईल. हे सहसा पेपरवर्क पूर्ण झाल्यानंतर त्याच दिवशी किंवा दुसऱ्या दिवशी होते. CRM सिस्टीम स्थापित केल्यानंतर लगेचच, तुम्ही तुमच्या कर्मचाऱ्यासाठी प्रशिक्षणासाठी विचारू शकता. जर प्रोग्राम 1 वापरकर्त्यासाठी खरेदी केला असेल तर यास 1 तासापेक्षा जास्त वेळ लागणार नाही
परिणामाचा आनंद घ्या
परिणामाचा अविरत आनंद घ्या :) दैनंदिन काम स्वयंचलित करण्यासाठी सॉफ्टवेअर विकसित करण्यात आलेली गुणवत्ता हीच नाही तर मासिक सबस्क्रिप्शन फीच्या रूपात अवलंबित्वाचा अभाव देखील विशेषतः आनंददायी आहे. शेवटी, आपण प्रोग्रामसाठी फक्त एकदाच पैसे द्याल.
तयार प्रोग्राम खरेदी करा
तसेच तुम्ही सानुकूल सॉफ्टवेअर डेव्हलपमेंट ऑर्डर करू शकता
तुमच्याकडे विशेष सॉफ्टवेअर आवश्यकता असल्यास, सानुकूल विकास ऑर्डर करा. मग तुम्हाला प्रोग्रामशी जुळवून घेण्याची गरज नाही, परंतु प्रोग्राम तुमच्या व्यवसाय प्रक्रियेत समायोजित केला जाईल!
दंत चिकित्सालयासाठीचा कार्यक्रम
आमच्या सिस्टममध्ये बरीच कामे केली जाऊ शकतात. त्यापैकी फक्त काहीच आहेतः आपल्या क्लिनिकच्या पदोन्नतीच्या परिणामाचे साध्या अहवालांसह निरीक्षण करा जे आपल्याला ग्राहक प्रवासाला चांगल्या प्रकारे समजून घेण्यास आणि योग्य विक्री रणनीती निवडण्याची परवानगी देतात; त्यांच्या भेट इतिहासाचे विश्लेषण करण्यासाठी ग्राहकांची माहिती वापरा; लिंग, वय, शेवटची भेट इ. द्वारे विभागातील ग्राहक; कॉल करणे, मजकूर पाठविणे आणि ईमेल करण्यासाठी योग्य याद्या तयार करा; स्पॅमऐवजी लक्ष्यित स्वयंचलित सूचना पाठवा; ग्राहकांना नेहमीच त्यांना रस ठेवण्यासाठी बोनस सिस्टम तयार करा; वेगवेगळ्या किंमती योजना लागू करा.
जाहिरात धोरणाच्या प्रभावीतेचे मूल्यांकन करण्यासाठी प्रशासकांनी प्रत्येक प्राथमिक रूग्णाला विचारून जाहिरातीचे स्रोत अचूकपणे चिन्हांकित करणे आवश्यक आहे. आपण आमच्याविषयी कसे ऐकले ?. यूएसयू-सॉफ्ट डेंटल प्रोग्राम आपल्याला ही प्रक्रिया अनिवार्य करण्याची परवानगी देते. जाहिरातींच्या कार्यक्षमतेबद्दल योग्य अहवाल क्लिनिकचे प्रमुख आणि कोणत्याही कालावधीसाठी जाहिरातींच्या गुंतवणूकीच्या कार्यक्षमतेबद्दल विश्वसनीय माहिती देतात, विपणन आणि जाहिरात विभागास प्रभावीपणे कार्य करण्यास परवानगी देतात आणि जाहिरातीचे बजेट वाया घालवू शकत नाहीत. यूएसयू-सॉफ्ट दंत प्रणाली कोणत्याही आकाराचे दंत व्यवसाय व्यवस्थापित करण्यासाठी एक आधुनिक आणि कार्यक्षम साधन आहे. आपण दंत प्रोग्रामच्या प्रभावी वापराचा अनुभव कंपनी-विकसकाच्या समर्थन सेवेद्वारे तसेच या सिस्टमच्या अंमलबजावणीसाठी तज्ञांनी आयोजित केलेल्या विशेष सेमिनारमधून मिळवू शकता.
दंत चिकित्सालय व्यवस्थापनाचा प्रगत कार्यक्रम बर्याच अहवाल देऊ शकतो, जे त्याच्या संरचनेत एकसारखे नसतात. अहवाल वैशिष्ट्य विविध आणि अधिक उपयुक्त करण्यासाठी सिस्टम भिन्न अल्गोरिदम वापरते. परिणामी, संस्था संपूर्णपणे कशी कार्य करते यावर तसेच कोणत्याही कर्मचारी, रूग्णांच्या लेखा, तसेच उपकरणे आणि औषधाच्या नियंत्रणाबद्दल आपल्याला तपशीलवार चित्र मिळते. याव्यतिरिक्त, आपण आपल्या वित्तीय पैशाचे वाटप पाहिले आणि सर्वात प्रभावी मार्गाने बजेट वापरू शकता.

