Операційна система: Windows, Android, macOS
Група програм: Автоматизація бізнесу
Програма для стоматологічної клініки
- Авторське право захищає унікальні методи автоматизації бізнесу, які використовуються в наших програмах.

Авторське право - Ми перевірений видавець програмного забезпечення. Це відображається в операційній системі під час запуску наших програм і демо-версій.

Перевірений видавець - Ми працюємо з організаціями по всьому світу від малого бізнесу до великих. Наша компанія включена до міжнародного реєстру компаній і має електронний знак довіри.

Знак довіри
Швидкий перехід.
Що ти хочеш зараз робити?
Якщо ви хочете ознайомитися з програмою, найшвидший спосіб - це спочатку переглянути повне відео, а потім завантажити безкоштовну демо-версію і працювати з нею самостійно. При необхідності замовте презентацію в техпідтримці або прочитайте інструкцію.
WhatsApp
У робочий час ми зазвичай відповідаємо протягом 1 хвилини
Як купити програму?
Переглянути скріншот програми
Подивіться відео про програму
Завантажте демо-версію
Порівняйте конфігурації програми
Розрахувати вартість програмного забезпечення
Розрахуйте вартість хмари, якщо вам потрібен хмарний сервер
Хто розробник?
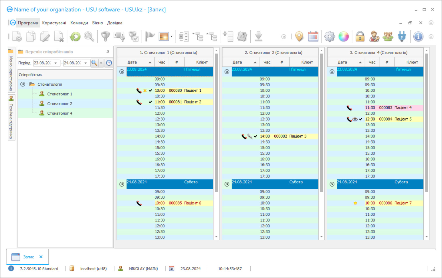
Скріншот програми
Скріншот — це фотографія запущеного програмного забезпечення. З нього відразу можна зрозуміти, як виглядає CRM система. Ми реалізували віконний інтерфейс з підтримкою UX/UI дизайну. Це означає, що інтерфейс користувача базується на багаторічному досвіді користувача. Кожна дія розташована саме там, де її найзручніше виконувати. Завдяки такому грамотному підходу продуктивність вашої роботи буде максимальною. Натисніть на маленьке зображення, щоб відкрити скріншот у повному розмірі.
Якщо ви купуєте CRM-систему USU з конфігурацією не нижче «Стандарт», у вас буде вибір дизайнів із понад півсотні шаблонів. Кожен користувач програмного забезпечення матиме можливість вибрати дизайн програми на свій смак. Кожен день праці повинен приносити радість!
Впровадження програми автоматизації в стоматологічній клініці - найважливіше для будь-якого керівника організації! І ми професійно допомагаємо вам у виконанні цього завдання! Стоматологічна клініка USU-Soft, універсальна програма управління, може бути використана для впровадження автоматизації у всіх аспектах діяльності. Завдяки програмі контролю стоматологічної клініки кожен стоматолог має можливість контролювати лікування своїх пацієнтів, їх відвідування та оплату. Облік стоматологічної клініки за програмою USU-Soft ведеться з можливістю архівного перегляду всіх рентгенівських знімків будь-яких клієнтів. Наша програма управління стоматологічною клінікою, яка має інтуїтивне меню, обов’язково стане справжнім помічником у вашому закладі! Перспективи вікон програми можуть бути налаштовані кожним користувачем окремо за допомогою красивих шаблонів дизайну. Комп’ютерна програма стоматологічної клініки автоматично зберігає всі налаштування користувача. Програму стоматологічної клініки можна безкоштовно завантажити на нашому веб-сайті! Єдина відмінність полягає в тому, що в демонстраційній версії програми ви не можете вводити нові дані в каталоги. Ми розробили таку програму стоматологічної клініки, за допомогою якої ви напевно будете раді виконати свої операції! Автоматизуйте свою роботу за допомогою програми стоматологічної клініки USU-Soft, і таким чином ви зможете автоматизувати всю організацію!
Хто розробник?
Акулов Микола
Експерт та головний програміст, який брав участь у проектуванні та розробці цього програмного забезпечення.
2026-05-28
Відео програми для стоматологічної клініки
У програмі USU-Soft управління стоматологічною клінікою ви можете активно працювати з базою даних клієнтів. Сьогодні для стоматолога та клініки важливо зробити все можливе, щоб утримати пацієнтів і зробити їх лояльними до клініки та лікаря. Для цього завжди необхідно підтримувати високу якість обслуговування та лікування пацієнтів, щоб пацієнтові було приємно та комфортно лікуватися, а також просто перебувати в поліклініці. Багато клінік будують стосунки з пацієнтами відповідно до сучасних принципів маркетингу. Зверніть увагу на те, наскільки активно використовується маркетинг у відносинах з клієнтами мобільних операторів, торгових мереж та фірмових магазинів. Вони постійно нагадують про себе, пропонують взяти участь в акціях, інформують про нові товари, знижки, вітають з Днями народження та святами. Багато стоматологічних клінік активно використовують комп'ютерну програму USU-Soft. Щодня вони надсилають своїм пацієнтам SMS-повідомлення із нагадуванням про візит, привітаннями з днем народження та окремими розсилками, щоб привітати всіх зі святами та оголосити про нові послуги та акції клініки.
Завантажте демо-версію
Під час запуску програми ви можете вибрати мову.

Ви можете завантажити демо-версію безкоштовно. І працювати в програмі два тижні. Деяка інформація вже включена туди для ясності.
Хто такий перекладач?
Хойло Роман
Головний програміст, який брав участь у перекладі цього програмного забезпечення на різні мови.
Використання нових технологій компанії-інтегратора дозволило знизити вартість SMS-повідомлень. Це часто набагато дешевше, ніж стільникові оператори. SMS можна відправити безпосередньо з програми стоматологічної клініки контролем одним клацанням миші. Шаблони можна використовувати для створення персоналізованих SMS-повідомлень. Система надає можливість отримання зворотного зв'язку; на вказану електронну адресу приходить SMS-відповідь пацієнта. Маркетинговий модуль у програмі USU-Soft дозволяє робити вибірки пацієнтів із бази даних, викликати їх на наступні етапи лікування та профілактичної допомоги. Це надзвичайно корисно при проведенні комплексної реставрації зубів за допомогою протезів, що підтримуються імплантатами, при лікуванні пародонтозу, а також у дитячому стоматологічному центрі. Активна робота з базою даних клієнтів дозволяє клінікам не втрачати пацієнтів, приносить додатковий дохід та фінансову стабільність, а також дозволяє пацієнтам краще зберегти своє здоров'я шляхом профілактичного лікування існуючих проблем.
Замовте програму для стоматологічної клініки
Щоб купити програму, просто зателефонуйте або напишіть нам. Наші спеціалісти узгодять з вами відповідну конфігурацію програмного забезпечення, підготують договір та рахунок на оплату.
Як купити програму?
Надішліть реквізити для договору
З кожним клієнтом укладаємо договір. Договір - це ваша гарантія того, що ви отримаєте саме те, що вам потрібно. Тому спочатку вам необхідно надіслати нам реквізити юридичної або фізичної особи. Зазвичай це займає не більше 5 хвилин
Внести передоплату
Після надсилання вам сканованих копій договору та рахунка на оплату, необхідна передоплата. Зверніть увагу, що перед установкою CRM-системи достатньо сплатити не всю суму, а лише частину. Підтримуються різні способи оплати. Приблизно 15 хвилин
Програма буде встановлена
Після цього з вами буде узгоджено конкретну дату та час монтажу. Зазвичай це відбувається того ж або наступного дня після оформлення документів. Відразу після встановлення CRM-системи ви можете замовити навчання для свого співробітника. Якщо програма купується на 1 користувача, це займе не більше 1 години
Насолоджуйтесь результатом
Насолоджуйтесь результатом нескінченно :) Особливо радує не тільки якість, з якою розроблено програмне забезпечення для автоматизації повсякденної роботи, але й відсутність залежності у вигляді щомісячної абонплати. Адже ви заплатите за програму лише один раз.
Купити готову програму
Також ви можете замовити розробку програмного забезпечення на замовлення
Якщо у вас є особливі вимоги до програмного забезпечення, замовте розробку на замовлення. Тоді вам не доведеться підлаштовуватися під програму, а програма буде адаптована до ваших бізнес-процесів!
Програма для стоматологічної клініки
У нашій системі можна виконати багато завдань. Є лише деякі з них: відстежуйте результати просування вашої клініки за допомогою простих звітів, що дозволяють краще зрозуміти подорож клієнта та вибрати правильну тактику продажів; використовувати інформацію про клієнта для аналізу історії їх відвідувань; сегментувати клієнтів за статтю, віком, останнім відвідуванням тощо; створити правильні списки для дзвінків, надсилання текстових повідомлень та надсилання електронних листів; надсилати цільові автоматичні сповіщення замість спаму; створити бонусні системи для клієнтів, щоб постійно цікавити їх; застосовувати різні схеми ціноутворення.
Для того, щоб оцінити ефективність рекламної політики, адміністраторам необхідно точно позначити джерело реклами, запитуючи кожного основного пацієнта. Як ви про нас чули ?. Стоматологічна програма USU-Soft дозволяє зробити цю процедуру обов’язковою. Належні звіти про ефективність реклами дають керівнику клініки об'єктивну та достовірну інформацію про ефективність рекламних інвестицій на будь-який період часу, дозволяють маркетинговому та рекламному відділу ефективно працювати, а не витрачати рекламний бюджет. Стоматологічна система USU-Soft - це сучасний та ефективний інструмент для управління стоматологічним бізнесом будь-якого розміру. Ви можете отримати досвід ефективного використання стоматологічної програми в службі підтримки компанії-розробника, а також на спеціалізованих семінарах, організованих спеціалістами для впровадження цієї системи.
Просунута програма управління стоматологічною клінікою може скласти багато звітів, які не однакові за своєю структурою. Система використовує різні алгоритми, щоб зробити функцію звітування різноманітною та кориснішою. В результаті ви отримуєте детальну картину того, як працює організація в цілому, а також стосовно будь-якого працівника, бухгалтерського обліку пацієнтів, а також контролю обладнання та ліків. Більше того, ви бачите розподіл своїх фінансів і можете використовувати бюджет найбільш ефективно.

