Operatsioonisüsteem: Windows, Android, macOS
Programmide rühm: Ettevõtte automatiseerimine
Hambakliiniku programm
- Autoriõigus kaitseb ainulaadseid ettevõtte automatiseerimise meetodeid, mida meie programmides kasutatakse.

Autoriõigus - Oleme kontrollitud tarkvara väljaandja. See kuvatakse meie programmide ja demoversioonide käitamisel operatsioonisüsteemis.

Kinnitatud väljaandja - Teeme koostööd organisatsioonidega üle maailma alates väikeettevõtetest kuni suurteni. Meie ettevõte on kantud rahvusvahelisse ettevõtete registrisse ja omab elektroonilist usaldusmärki.

Usalduse märk
Kiire üleminek.
Mida sa tahad nüüd teha?
Kui soovite programmiga tutvuda, on kõige kiirem viis esmalt vaadata täismahus videot, seejärel laadida alla tasuta demoversioon ja sellega ise töötada. Vajadusel küsige esitlust tehnilisest toest või lugege juhiseid.
WhatsApp
Tööajal vastame tavaliselt 1 minuti jooksul
Kuidas programmi osta?
Vaadake programmi ekraanipilti
Vaadake programmi kohta videot
Laadige alla demoversioon
Võrrelge programmi konfiguratsioone
Arvutage tarkvara maksumus
Arvutage pilve maksumus, kui vajate pilveserverit
Kes on arendaja?
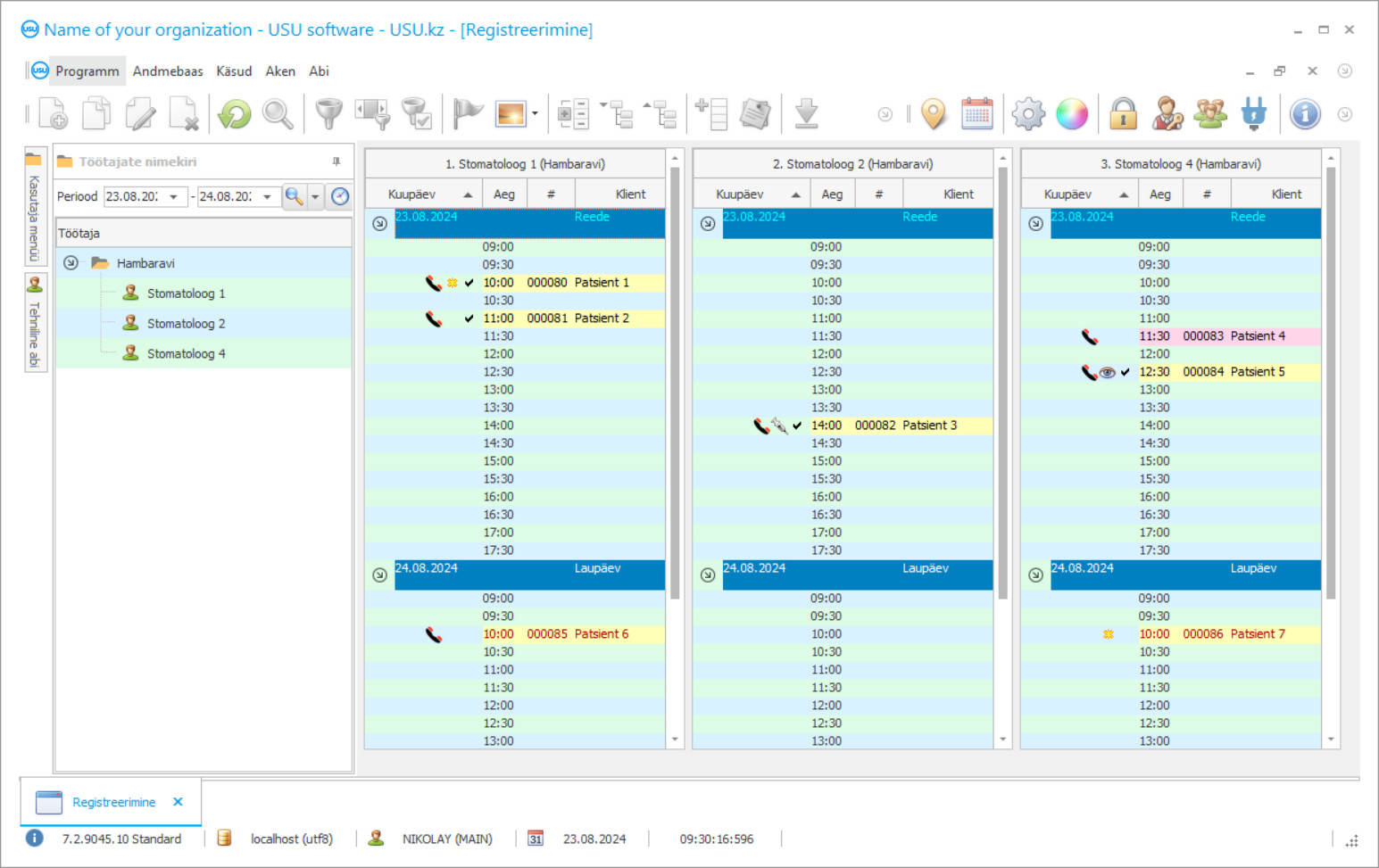
Programmi ekraanipilt
Ekraanipilt on foto töötavast tarkvarast. Sellest saate kohe aru, kuidas CRM-süsteem välja näeb. Oleme juurutanud aknaliidese, mis toetab UX/UI disaini. See tähendab, et kasutajaliides põhineb aastatepikkusel kasutajakogemusel. Iga toiming asub täpselt seal, kus seda on kõige mugavam teha. Tänu sellisele pädevale lähenemisele on teie töö tootlikkus maksimaalne. Ekraanipildi täissuuruses avamiseks klõpsake väikesel pildil.
Kui ostate USU CRM-süsteemi, mille konfiguratsioon on vähemalt "Standardne", on teil valida rohkem kui viiekümne malli hulgast. Igal tarkvara kasutajal on võimalus valida oma maitsele sobiv programmi kujundus. Iga tööpäev peaks tooma rõõmu!
Programmi ekraanipilt - На русском
Automaatikaprogrammi juurutamine hambakliinikus on organisatsiooni juhi jaoks kõige olulisem! Ja me aitame teid selle ülesande täitmisel professionaalselt! USU-Soft hambakliinikut, universaalset juhtimisprogrammi, saab kasutada automatiseerimise rakendamiseks kõigis tegevuste aspektides. Hambakliiniku kontrolli programmiga on igal hambaarstil võimalik kontrollida oma patsientide ravi, nende külastamist ja tasumist. Hambakliiniku raamatupidamine USU-Soft programmis toimub koos võimalusega arhiveerida kõiki klientide röntgenpilte. Meie hambakliiniku juhtimise programm, millel on intuitiivne menüü, saab kindlasti teie asutuses tõeliseks abistajaks! Programmiakende väljavaateid saab iga kasutaja kaunite kujundusmallide abil eraldi reguleerida. Hambakliiniku arvutiprogramm salvestab kõik kasutaja seaded automaatselt. Hambakliiniku programmi saab meie veebisaidilt alla laadida tasuta! Ainus erinevus on see, et programmi tutvustusversioonis ei saa te kataloogidesse uusi andmeid sisestada. Oleme välja töötanud sellise hambakliiniku programmi, millega teil on kindlasti hea meel oma operatsioone täita! Automatiseerige oma tööd USU-Soft hambakliiniku programmiga ja seega saate automatiseerida kogu organisatsiooni!
Kes on arendaja?
2026-05-28
Video hambakliiniku programmist
See video on inglise keeles. Kuid võite proovida sisse lülitada oma emakeeles subtiitrid.
Video hambakliiniku programmist - На русском
Hambakliiniku juhtimise programmis USU-Soft saate aktiivselt töötada klientide andmebaasiga. Täna on hambaarstil ja kliinikul oluline teha kõik, et patsiente kinni hoida ja muuta nad kliiniku ja arsti suhtes lojaalseks. Selleks on alati vaja säilitada patsientide kõrge teenindus- ja ravikvaliteet, nii et patsiendil oleks hea meel ja mugav temaga ravida, samuti lihtsalt kliinikus viibida. Paljud kliinikud loovad patsientidega suhteid vastavalt turunduse tänapäevastele põhimõtetele. Pöörake tähelepanu sellele, kui aktiivselt turundust kasutatakse mobiilsideoperaatorite, jaekettide ja kaubamärgiga kaupluste klientidega. Nad tuletavad endast pidevalt meelde, pakuvad võimalust osaleda kampaaniates, teavitavad uutest toodetest, allahindlustest, õnnitlevad sünnipäevade ja riigipühade puhul. Paljud hambakliinikud kasutavad aktiivselt arvutiprogrammi USU-Soft. Iga päev saadavad nad oma patsientidele SMS-sõnumeid meeldetuletusega visiidist, sünnipäevaõnnitlusi ja eraldi postitusi, et õnnitleda kõiki pühade puhul ning teatada kliiniku uutest teenustest ja kampaaniatest.
Laadige alla demoversioon
Programmi käivitamisel saate valida keele.

Saate demoversiooni tasuta alla laadida. Ja töötage programmis kaks nädalat. Osa teavet on selguse huvides sinna juba lisatud.
Kes on tõlkija?
Integraatori ettevõtte uute tehnoloogiate kasutamine võimaldas SMS-sõnumite kulusid vähendada. Sageli on see palju odavam kui mobiilsideoperaatoritel. SMS-e saab ühe klõpsuga saata otse hambakliinikukontrolli programmist. Malle saab kasutada isikupärastatud SMS-sõnumite loomiseks. Süsteem annab võimaluse tagasisidet saada; määratud e-posti aadressile tuleb patsiendi SMS-vastus. Programmi USU-Soft turundusmoodul võimaldab teil teha patsiente andmebaasist valikuid, helistada neile järgmisteks ravi- ja ennetusravi etappideks. See on ülimalt kasulik implantaatidega toetatud hambaproteesidega hammaste terviklikuks taastamiseks, parodontiidi ravis, samuti laste hambaravikeskuses. Aktiivne töö klientide andmebaasiga võimaldab kliinikutel mitte kaotada patsiente, toob täiendavat sissetulekut ja finantsstabiilsust ning võimaldab patsientidel oma tervist paremini säilitada olemasolevate probleemide ennetava raviga.
Tellige hambakliiniku programm
Programmi ostmiseks lihtsalt helistage või kirjutage meile. Meie spetsialistid lepivad teiega kokku sobiva tarkvara konfiguratsiooni, koostavad lepingu ja arve tasumiseks.
Kuidas programmi osta?
Saatke lepingu üksikasjad
Iga kliendiga sõlmime lepingu. Leping on teie garantii, et saate täpselt seda, mida vajate. Seetõttu peate esmalt saatma meile juriidilise või füüsilise isiku andmed. See ei kesta tavaliselt rohkem kui 5 minutit
Tee ettemaks
Pärast lepingu skaneeritud koopiate ja arve saatmist tasumiseks on vajalik ettemaks. Pange tähele, et enne CRM-süsteemi installimist piisab, kui maksta mitte kogu summa, vaid ainult osa. Toetatakse erinevaid makseviise. Umbes 15 minutit
Programm installitakse
Pärast seda lepitakse teiega kokku konkreetne paigalduskuupäev ja kellaaeg. Tavaliselt juhtub see samal või järgmisel päeval pärast paberimajandust. Kohe peale CRM-süsteemi paigaldamist saad küsida oma töötajale koolitust. Kui programm ostetakse 1 kasutajale, ei kesta see rohkem kui 1 tund
Naudi tulemust
Nautige tulemust lõputult :) Eriti rõõmustav pole mitte ainult kvaliteet, millega tarkvara on igapäevatöö automatiseerimiseks välja töötatud, vaid ka sõltuvuse puudumine igakuise liitumistasu näol. Lõppude lõpuks maksate programmi eest ainult üks kord.
Ostke valmis programm
Samuti saate tellida kohandatud tarkvaraarendust
Kui teil on tarkvara erinõuded, tellige kohandatud arendus. Siis ei pea te programmiga kohanema, vaid programm kohandatakse teie äriprotsessidega!
Hambakliiniku programm
Meie süsteemis saab täita palju ülesandeid. Neid on ainult mõned: jälgige oma kliinikukampaania tulemusi lihtsate aruannetega, mis võimaldavad teil paremini mõista kliendi teekonda ja valida õige müügitaktika; kasutada klienditeavet nende külastuste ajaloo analüüsimiseks; segmenteerige kliendid soo, vanuse, viimase külastuse jne järgi; genereerige õiged loendid helistamiseks, tekstisõnumite saatmiseks ja e-posti saatmiseks; saata rämpsposti asemel sihitud automaatseid märguandeid; luua klientidele boonussüsteeme, et hoida neid alati huvitatud; rakendada erinevaid hinnakavasid.
Reklaamipoliitika tõhususe hindamiseks on administraatoritel vaja reklaamiallikas täpselt ära märkida, küsides igalt esmaselt patsiendilt Kuidas te meist kuulsite ?. Hambaraviprogramm USU-Soft võimaldab teil selle protseduuri kohustuslikuks muuta. Korralikud aruanded reklaami tõhususe kohta annavad kliiniku juhile objektiivset ja usaldusväärset teavet reklaamiinvesteeringute efektiivsuse kohta mis tahes ajaperioodiks, võimaldavad turundus- ja reklaamiosakonnal tõhusalt töötada ning reklaami eelarvet mitte raisata. USU-Soft hambaravisüsteem on kaasaegne ja tõhus vahend igas suuruses hambaraviettevõtte haldamiseks. Hambaraviprogrammi tõhusa kasutamise kogemusi saate omandada nii ettevõtte arendaja tugiteenusest kui ka spetsialistide poolt selle süsteemi juurutamiseks korraldatud spetsiaalsetest seminaridest.
Hambakliiniku juhtimise täiustatud programm võib teha palju aruandeid, mis pole oma ülesehituselt ühesugused. Süsteem kasutab erinevaid algoritme, et muuta aruandlusfunktsioon mitmekesisemaks ja kasulikumaks. Selle tulemusel saate üksikasjaliku pildi organisatsiooni toimimise kohta tervikuna, samuti kõigi töötajate, patsientide raamatupidamise, samuti seadmete ja ravimite kontrolli kohta. Lisaks näete oma rahanduse jaotust ja saate eelarvet kõige tõhusamalt kasutada.

