Ang operating system: Windows, Android, macOS
Grupo sa mga programa: Ang automation sa negosyo
Program alang sa klinika sa ngipon
- Gipanalipdan sa copyright ang talagsaon nga mga pamaagi sa automation sa negosyo nga gigamit sa among mga programa.

Copyright - Kami usa ka napamatud-an nga tigmantala sa software. Gipakita kini sa operating system kung nagpadagan sa among mga programa ug demo-bersyon.

Gipamatud-an nga magmamantala - Nagtrabaho kami sa mga organisasyon sa tibuuk kalibutan gikan sa gagmay nga mga negosyo hangtod sa dagkong mga negosyo. Nalakip ang among kompanya sa internasyonal nga rehistro sa mga kompanya ug adunay marka sa pagsalig sa elektroniko.

Timailhan sa pagsalig
Dali nga transisyon.
Unsay gusto nimong buhaton karon?
Kung gusto nimo mahibal-an ang programa, ang labing kadali nga paagi mao ang pagtan-aw una sa tibuuk nga video, ug dayon i-download ang libre nga bersyon sa demo ug pagtrabaho kini sa imong kaugalingon. Kung gikinahanglan, paghangyo ug presentasyon gikan sa teknikal nga suporta o basaha ang mga instruksyon.
WhatsApp
Sa mga oras sa negosyo kasagaran kami motubag sulod sa 1 ka minuto
Unsaon pagpalit sa programa?
Tan-awa ang screenshot sa programa
Tan-awa ang usa ka video bahin sa programa
I-download ang bersyon sa demo
Itandi ang mga configuration sa programa
Kalkulahin ang gasto sa software
Kalkulahin ang gasto sa cloud kung kinahanglan nimo ang cloud server
Kinsa ang developer?
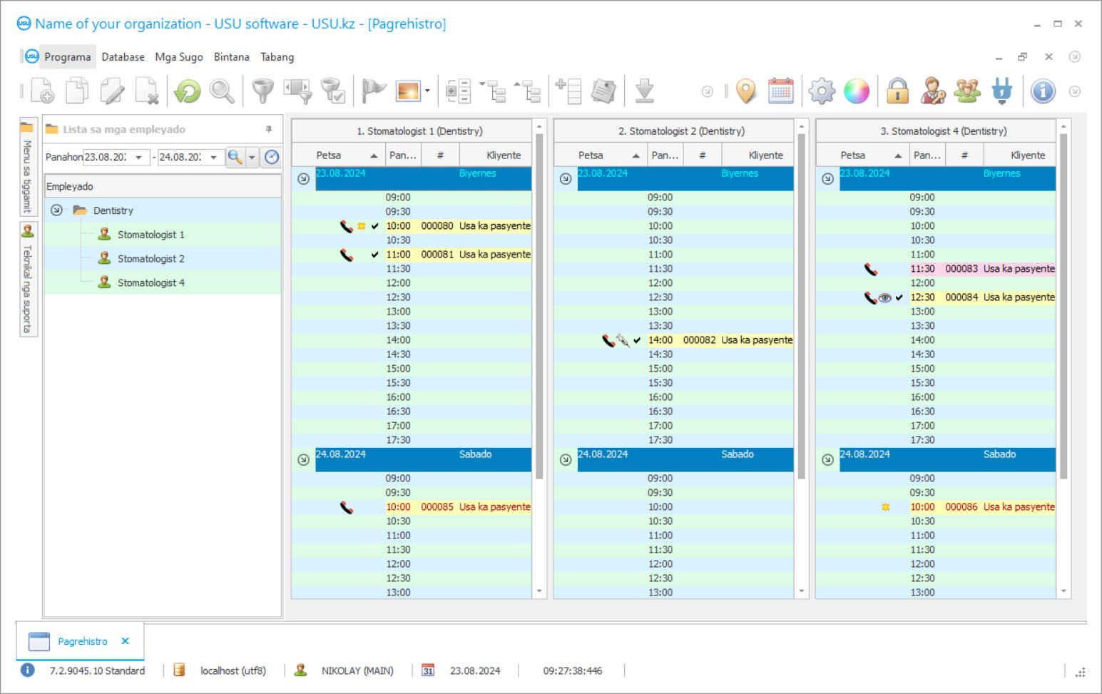
Screenshot sa programa
Ang screenshot usa ka litrato sa software nga nagdagan. Gikan niini masabtan dayon nimo kung unsa ang hitsura sa usa ka CRM system. Nagpatuman kami og interface sa bintana nga adunay suporta alang sa disenyo sa UX/UI. Kini nagpasabot nga ang user interface gibase sa mga tuig sa user nga kasinatian. Ang matag aksyon nahimutang sa eksakto kung diin kini labing kombenyente sa pagbuhat niini. Salamat sa ingon nga usa ka takos nga pamaagi, ang imong produktibo sa trabaho mahimong labing kataas. Pag-klik sa gamay nga imahe aron maablihan ang screenshot sa tibuuk nga gidak-on.
Kung mopalit ka ug USU CRM system nga adunay configuration nga labing menos "Standard", aduna kay kapilian nga mga disenyo gikan sa sobra sa kalim-an nga templates. Ang matag tiggamit sa software adunay higayon sa pagpili sa disenyo sa programa nga mohaum sa ilang lami. Ang matag adlaw sa trabaho kinahanglan magdala og kalipay!
Ang pagpaila sa programa nga awtomatiko sa usa ka klinika sa ngipon mao ang labi ka hinungdanon nga butang sa bisan kinsa nga pangulo sa organisasyon! Ug propesyonal kami nga gitabangan sa niining buluhaton! Ang USU-Soft dental clinic, usa ka universal nga programa sa pagdumala, mahimong magamit aron mapatuman ang awtomatiko sa tanan nga aspeto sa mga kalihokan. Uban sa programa sa pagpugong sa klinika sa ngipon, ang matag dentista makahimo sa pagpugong sa pagtambal sa ilang mga pasyente, ilang pagtambong ug pagbayad. Ang pag-asoy sa klinika sa ngipon sa programa nga USU-Soft gihimo uban ang posibilidad nga pagtan-aw sa archival sa tanan nga mga litrato sa X-ray sa bisan kinsa nga kliyente. Ang among programa sa pagdumala sa klinika sa ngipon, nga adunay usa ka intuitive menu, sigurado nga mahimong usa ka tinuud nga katabang sa imong institusyon! Ang panan-aw sa mga bintana sa programa mahimong mapaigoigo sa matag tiggamit nga tagsatagsa nga naggamit nindot nga mga template sa laraw. Ang programa sa kompyuter sa klinika sa ngipon awtomatiko nga gitipig ang tanan nga mga setting sa gumagamit. Ang programa sa dental clinic mahimong ma-download sa among website nga libre! Ang kalainan ra mao nga sa bersyon sa demonstrasyon sa programa dili ka makasulod bag-ong datos sa mga direktoryo. Gipalambo namon ang ingon nga programa sa klinika sa ngipon, diin sigurado ka nga malipay ka nga matuman ang imong operasyon! Ig-awtomatiko ang imong trabaho sa programa sa USU-Soft dental clinic, ug sa ingon mahimo nimo nga i-awtomatiko ang tibuuk nga kapunungan!
Kinsa ang developer?
Akulov Nikolay
Eksperto ug punong programmer nga miapil sa pagdesinyo ug pagpalambo niini nga software.
2026-05-28
Video sa programa alang sa klinika sa ngipon
Kini nga video kay sa English. Apan mahimo nimong sulayan nga i-on ang mga subtitle sa imong lumad nga sinultian.
Sa USU-Soft nga programa sa pagdumala sa klinika sa ngipon mahimo ka aktibo nga magtrabaho kauban ang database sa kliyente. Karon hinungdanon nga buhaton sa dentista ug klinika ang tanan nga mahimo aron mapadayon ang mga pasyente ug himuon silang maunongon sa klinika ug sa doktor. Aron mahimo kini, kinahanglan kanunay nga ipadayon ang usa ka hataas nga kalidad sa serbisyo ug pagtambal sa mga pasyente, aron ang pasyente nalipay ug komportable nga matambalan, maingon usab nga naa sa klinika. Daghang mga klinika ang naghimo sa mga relasyon sa mga pasyente sumala sa moderno nga mga prinsipyo sa pagpamaligya. Hatagi'g pagtagad kung giunsa nga aktibo nga gigamit ang pagpamaligya nga adunay kalabotan sa mga kliyente sa mga mobile operator, mga kadena sa retail ug mga branded nga tindahan. Kanunay nila nga gipahinumduman ang bahin sa ilang kaugalingon, nagtanyag nga moapil sa mga promosyon, ipahibalo ang bahin sa mga bag-ong produkto, diskwento, pahalipay sa mga natawhan ug mga pangilin sa publiko. Daghang mga klinika sa ngipon nga aktibo nga gigamit ang programa sa kompyuter nga USU-Soft. Matag adlaw nagpadala sila mga mensahe sa SMS sa ilang mga pasyente nga adunay pahinumdom sa pagbisita, mga pangumusta sa adlawng natawhan, ug managlahi nga mga pag-mail aron pahalipayan ang tanan sa mga piyesta opisyal ug ipahibalo ang mga bag-ong serbisyo ug promosyon sa klinika.
I-download ang bersyon sa demo
Kung nagsugod ka sa programa, mahimo nimo mapili ang sinultian.

Mahimo nimong i-download ang demo nga bersyon nga libre. Ug pagtrabaho sa programa sulod sa duha ka semana. Naapil na ang pipila ka impormasyon didto para maklaro.
Kinsa ang tighubad?
Khoilo Roman
Chief programmer nga miapil sa paghubad niini nga software ngadto sa lain-laing mga pinulongan.
Ang paggamit sa bag-ong mga teknolohiya sa kompanya nga integrator nagpaposible nga maminusan ang gasto sa mga mensahe sa SMS. Kanunay kini labi ka barato kaysa mga operator sa cellular. Ang SMS mahimong ipadala direkta gikan sa programa sa dental cliniccontrol nga adunay usa ka pag-klik. Ang mga template mahimong magamit aron makahimo sa kaugalingon nga mga mensahe sa SMS. Naghatag ang sistema og higayon nga makadawat feedback; ang usa ka SMS-tubag sa pasyente moabut sa gitino nga e-mail address. Ang module sa pamaligya sa programa nga USU-Soft nagtugot kanimo sa pagpili sa mga pasyente gikan sa database, tawagan sila alang sa sunod nga mga lakang sa pagtambal ug pag-atiman sa paglikay. Kini labing kapuslan kung nagdala sa usa ka komprehensibo nga pagpahiuli sa ngipon nga adunay gisuportaran nga pustiso, sa pagtambal sa sakit nga periodontal, maingon man sa pediatric dental center Ang aktibo nga pagtrabaho sa database sa kliyente nagtugot sa mga klinika nga dili mawad-an sa mga pasyente, nagdala dugang nga kita ug kalig-on sa pinansya, ug gitugotan ang mga pasyente nga mas mapreserba ang ilang kahimsog pinaagi sa pagpugong sa pagtambal sa mga kasamtangan nga problema.
Pag-order usa ka programa alang sa klinika sa ngipon
Sa pagpalit sa programa, tawag lang o pagsulat kanamo. Ang among mga espesyalista mouyon kanimo sa angay nga pagsumpo sa software, pag-andam og kontrata ug invoice alang sa pagbayad.
Unsaon pagpalit sa programa?
Ipadala ang mga detalye alang sa kontrata
Nagsulod kami sa usa ka kasabutan sa matag kliyente. Ang kontrata mao ang imong garantiya nga makadawat ka kung unsa gyud ang imong gikinahanglan. Busa, una kinahanglan nimo nga ipadala kanamo ang mga detalye sa usa ka ligal nga entidad o indibidwal. Kini kasagaran dili molapas sa 5 ka minuto
Paghimo og advance nga bayad
Human ipadala kanimo ang gi-scan nga mga kopya sa kontrata ug invoice alang sa pagbayad, gikinahanglan ang usa ka advance nga bayad. Palihug timan-i nga sa dili pa i-install ang CRM nga sistema, igo na ang pagbayad dili sa tibuok nga kantidad, apan usa lamang ka bahin. Gisuportahan ang lainlaing mga paagi sa pagbayad. Mga 15 minutos
Ang programa i-install
Pagkahuman niini, usa ka piho nga petsa ug oras sa pag-install ang magkauyon kanimo. Kasagaran kini mahitabo sa parehas o sa sunod nga adlaw pagkahuman sa mga papeles. Diha-diha dayon human sa pag-instalar sa CRM nga sistema, mahimo kang mangayo og pagbansay alang sa imong empleyado. Kung ang programa gipalit alang sa 1 nga tiggamit, dili molapas sa 1 ka oras
Enjoy sa resulta
Enjoy sa resulta nga walay katapusan :) Ang labi nga makapahimuot dili lamang ang kalidad nga gihimo sa software aron ma-automate ang adlaw-adlaw nga trabaho, apan usab ang kakulang sa pagsalig sa porma sa usa ka binulan nga bayad sa suskrisyon. Tuod man, kausa ra ka magbayad alang sa programa.
Pagpalit ug andam nga programa
Mahimo ka usab mag-order sa custom nga software development
Kung ikaw adunay espesyal nga mga kinahanglanon sa software, pag-order sa naandan nga pag-uswag. Unya dili ka kinahanglan nga mopahiangay sa programa, apan ang programa ipahiangay sa imong mga proseso sa negosyo!
Program alang sa klinika sa ngipon
Daghang mga buluhaton nga mahimo’g buhaton sa among sistema. Adunay pipila ra sa kanila: monitoron ang mga sangputanan sa imong promosyon sa klinika nga adunay yano nga mga ulat nga nagtugot kanimo nga mas masabtan ang panaw sa kustomer ug pilion ang husto nga taktika sa pagpamaligya; gamita ang kasayuran sa kostumer aron masusi ang ilang kaagi sa pagbisita; bahin sa mga kustomer pinaagi sa gender, edad, katapusan nga pagbisita, ug uban pa; paghimo sa husto nga mga lista alang sa pagtawag, pag-text ug pag-email; ipadala ang gipunting nga awtomatikong mga pahibalo imbis nga spam; paghimo mga sistema sa bonus alang sa mga kostumer nga magpadayon nga interesado sila sa tanan nga oras; paggamit sa lainlaing mga laraw sa pagpepresyo.
Aron masusi ang kaepektibo sa patakaran sa advertising, kinahanglan nga husto nga markahan sa mga tagdumala ang gigikanan sa advertising pinaagi sa pagpangutana sa matag punoan nga pasyente Giunsa nimo nadungog ang bahin sa amon ?. Gitugotan ka sa USU-Soft dental program nga himuon nimo nga obligado kini nga pamaagi. Ang husto nga mga taho bahin sa pagkaepisyente sa advertising naghatag ulo sa katuyoan sa klinika ug kasaligan nga kasayuran sa kahusayan sa mga pagpamuhunan sa advertising alang sa bisan unsang yugto sa oras, gitugotan ang departamento sa pagpamaligya ug advertising nga epektibo nga molihok ug dili mausik ang badyet sa advertising. Ang USU-Soft dental system usa ka moderno ug episyente nga gamit alang sa pagdumala sa negosyo sa ngipon sa bisan unsang gidak-on. Mahimo nimo makuha ang kasinatian sa epektibo nga paggamit sa programa sa ngipon gikan sa pagsuporta sa serbisyo sa tigpasiugda sa kompanya ingon man gikan sa mga espesyalista nga seminar nga giorganisar sa mga espesyalista sa pagpatuman sa kini nga sistema.
Ang advanced nga programa sa pagdumala sa klinika sa ngipon makahimo paghimo daghang mga ulat, nga dili parehas sa istraktura niini. Gigamit sa sistema ang lainlaing mga algorithm aron mahimo ang pagkalainlain nga bahin sa pagreport ug labi nga makatabang. Ingon usa ka sangputanan, nakakuha ka usa ka detalyado nga hulagway kung giunsa ang pagpalihok sa organisasyon sa tibuuk, ingon man bahin sa bisan kinsa nga empleyado, pag-account sa mga pasyente, ingon man pagkontrol sa kagamitan ug tambal. Dugang pa, nakita nimo ang paggahin sa imong panalapi ug magamit ang badyet sa labing epektibo nga paagi.

