.પરેટિંગ સિસ્ટમ: Windows, Android, macOS
કાર્યક્રમોનું જૂથ: વ્યવસાય ઓટોમેશન
ડેન્ટલ ક્લિનિક માટેનો પ્રોગ્રામ
- કૉપિરાઇટ બિઝનેસ ઑટોમેશનની અનન્ય પદ્ધતિઓનું રક્ષણ કરે છે જેનો ઉપયોગ અમારા પ્રોગ્રામ્સમાં થાય છે.

કોપીરાઈટ - અમે ચકાસાયેલ સોફ્ટવેર પ્રકાશક છીએ. અમારા પ્રોગ્રામ્સ અને ડેમો-વર્ઝન ચલાવતી વખતે આ ઑપરેટિંગ સિસ્ટમમાં પ્રદર્શિત થાય છે.

ચકાસાયેલ પ્રકાશક - અમે નાના વ્યવસાયોથી લઈને મોટા વ્યવસાયો સુધી વિશ્વભરની સંસ્થાઓ સાથે કામ કરીએ છીએ. અમારી કંપની આંતરરાષ્ટ્રીય રજિસ્ટરમાં સામેલ છે અને ઇલેક્ટ્રોનિક ટ્રસ્ટ માર્ક ધરાવે છે.

વિશ્વાસની નિશાની
ઝડપી સંક્રમણ.
તમે હવે શું કરવા માગો છો?
જો તમે પ્રોગ્રામથી પરિચિત થવા માંગતા હો, તો સૌથી ઝડપી રીત એ છે કે પ્રથમ સંપૂર્ણ વિડિઓ જુઓ, અને પછી મફત ડેમો સંસ્કરણ ડાઉનલોડ કરો અને તેની સાથે જાતે કામ કરો. જો જરૂરી હોય તો, તકનીકી સપોર્ટ પાસેથી પ્રસ્તુતિની વિનંતી કરો અથવા સૂચનાઓ વાંચો.
WhatsApp
કામકાજના કલાકો દરમિયાન અમે સામાન્ય રીતે 1 મિનિટની અંદર જવાબ આપીએ છીએ
પ્રોગ્રામ કેવી રીતે ખરીદવો?
પ્રોગ્રામનો સ્ક્રીનશોટ જુઓ
પ્રોગ્રામ વિશે વિડિઓ જુઓ
ડેમો આવૃત્તિ ડાઉનલોડ કરો
પ્રોગ્રામની ગોઠવણીની તુલના કરો
સૉફ્ટવેરની કિંમતની ગણતરી કરો
જો તમને ક્લાઉડ સર્વરની જરૂર હોય તો ક્લાઉડની કિંમતની ગણતરી કરો
વિકાસકર્તા કોણ છે?
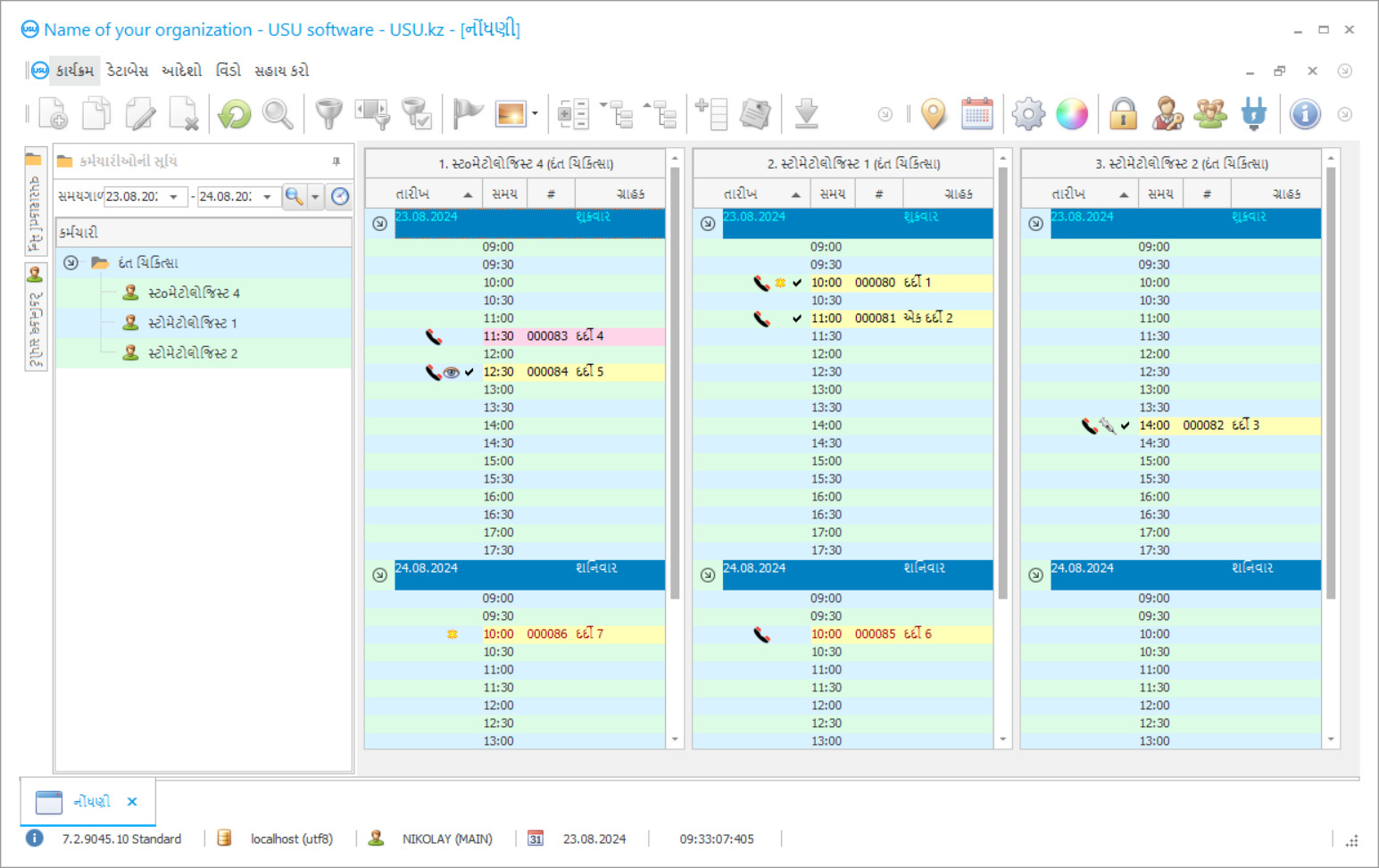
પ્રોગ્રામ સ્ક્રીનશોટ
સ્ક્રીનશૉટ એ ચાલી રહેલ સૉફ્ટવેરનો ફોટો છે. તેમાંથી તમે તરત જ સમજી શકો છો કે CRM સિસ્ટમ કેવી દેખાય છે. અમે UX/UI ડિઝાઇન માટે સપોર્ટ સાથે વિન્ડો ઇન્ટરફેસ લાગુ કર્યું છે. આનો અર્થ એ છે કે વપરાશકર્તા ઇન્ટરફેસ વપરાશકર્તાઓના અનુભવના વર્ષો પર આધારિત છે. દરેક ક્રિયા બરાબર તે જગ્યાએ સ્થિત છે જ્યાં તે કરવા માટે સૌથી અનુકૂળ છે. આવા સક્ષમ અભિગમ માટે આભાર, તમારી કાર્ય ઉત્પાદકતા મહત્તમ હશે. સ્ક્રીનશૉટને પૂર્ણ કદમાં ખોલવા માટે નાની છબી પર ક્લિક કરો.
જો તમે ઓછામાં ઓછા "સ્ટાન્ડર્ડ" ની ગોઠવણી સાથે USU CRM સિસ્ટમ ખરીદો છો, તો તમારી પાસે પચાસથી વધુ નમૂનાઓમાંથી ડિઝાઇનની પસંદગી હશે. સૉફ્ટવેરના દરેક વપરાશકર્તાને તેમના સ્વાદને અનુરૂપ પ્રોગ્રામની ડિઝાઇન પસંદ કરવાની તક મળશે. કામનો દરેક દિવસ આનંદ લાવવો જોઈએ!
ડેન્ટલ ક્લિનિકમાં ઓટોમેશન પ્રોગ્રામની રજૂઆત એ સંસ્થાના કોઈપણ વડા માટે સૌથી મહત્વપૂર્ણ બાબત છે! અને અમે વ્યવસાયિક રૂપે તમને આ કાર્યમાં સહાય કરીએ છીએ! યુ.એસ.યુ.-સોફ્ટ ડેન્ટલ ક્લિનિક, એક સાર્વત્રિક મેનેજમેન્ટ પ્રોગ્રામ, પ્રવૃત્તિઓના તમામ પાસાઓમાં ઓટોમેશનને લાગુ કરવા માટે વાપરી શકાય છે. ડેન્ટલ ક્લિનિક નિયંત્રણના પ્રોગ્રામ સાથે, દરેક દંત ચિકિત્સક તેમના દર્દીઓની સારવાર, તેમની હાજરી અને ચુકવણીને નિયંત્રિત કરવા માટે સક્ષમ છે. યુ.એસ.યુ.-સોફ્ટ પ્રોગ્રામમાં ડેન્ટલ ક્લિનિકનું એકાઉન્ટિંગ કોઈપણ ગ્રાહકોના તમામ એક્સ-રે ચિત્રોના આર્કાઇવલ જોવાની સંભાવના સાથે હાથ ધરવામાં આવે છે. ડેન્ટલ ક્લિનિક મેનેજમેન્ટનો અમારો પ્રોગ્રામ, જેમાં એક સાહજિક મેનૂ છે, તે તમારી સંસ્થામાં વાસ્તવિક સહાયક બનવાની ખાતરી છે! પ્રોગ્રામ વિંડોઝનો અંદાજ દરેક વપરાશકર્તા સુંદર ડિઝાઇન ટેમ્પલેટનો ઉપયોગ કરીને વ્યક્તિગત રીતે ગોઠવી શકાય છે. ડેન્ટલ ક્લિનિક કમ્પ્યુટર પ્રોગ્રામ બધી વપરાશકર્તા સેટિંગ્સને આપમેળે સાચવે છે. ડેન્ટલ ક્લિનિક પ્રોગ્રામ અમારી વેબસાઇટ પર મફત ડાઉનલોડ કરી શકાય છે! ફરક માત્ર એટલો છે કે પ્રોગ્રામના નિદર્શન સંસ્કરણમાં તમે ડિરેક્ટરીઓમાં નવો ડેટા દાખલ કરી શકતા નથી. અમે ડેન્ટલ ક્લિનિકનો આવા પ્રોગ્રામનો વિકાસ કર્યો છે, જેની સાથે તમને ખાતરી છે કે તમે તમારા ઓપરેશન્સ પૂરા કરીને રાજી થશો! તમારા કાર્યને યુ.એસ.યુ.-સોફ્ટ ડેન્ટલ ક્લિનિક પ્રોગ્રામથી સ્વચાલિત કરો, અને તેથી તમે આખી સંસ્થાને સ્વચાલિત કરી શકો છો!
વિકાસકર્તા કોણ છે?
2026-05-28
ડેન્ટલ ક્લિનિક માટેના કાર્યક્રમનો વિડિઓ
આ વીડિયો અંગ્રેજીમાં છે. પરંતુ તમે તમારી મૂળ ભાષામાં સબટાઈટલ ચાલુ કરવાનો પ્રયાસ કરી શકો છો.
ડેન્ટલ ક્લિનિક મેનેજમેન્ટના યુએસયુ-સોફ્ટ પ્રોગ્રામમાં તમે ક્લાયંટ ડેટાબેસ સાથે સક્રિય રીતે કાર્ય કરી શકો છો. દંત ચિકિત્સક અને ક્લિનિક માટે આજે દર્દીઓને જાળવી રાખવા અને ક્લિનિક અને ડ doctorક્ટરને વફાદાર બનાવવા માટે શક્ય તે બધું કરવું તે મહત્વપૂર્ણ છે. આ કરવા માટે, દર્દીઓની ઉચ્ચ ગુણવત્તાની સેવા અને સારવાર જાળવવી હંમેશાં જરૂરી છે, જેથી દર્દીને સારવાર કરવામાં આનંદ થાય અને આરામદાયક રહે, તેમજ ક્લિનિકમાં જ રહે. ઘણા ક્લિનિક્સ દર્દીઓ સાથે માર્કેટિંગના આધુનિક સિદ્ધાંતો અનુસાર સંબંધો બનાવી રહ્યા છે. મોબાઇલ torsપરેટર્સ, રિટેલ ચેન અને બ્રાન્ડેડ સ્ટોર્સના ગ્રાહકો સાથેના સંબંધમાં માર્કેટિંગનો સક્રિય રીતે ઉપયોગ કેવી રીતે થાય છે તેના પર ધ્યાન આપો. તેઓ સતત પોતાને વિશે યાદ અપાવે છે, બionsતીઓમાં ભાગ લેવાની offerફર કરે છે, નવા ઉત્પાદનો વિશે માહિતી આપે છે, છૂટ આપે છે, જન્મદિવસ અને જાહેર રજાઓ પર અભિનંદન આપે છે. ઘણા ડેન્ટલ ક્લિનિક્સ કમ્પ્યુટર પ્રોગ્રામ યુ.એસ.યુ.-સોફ્ટનો સક્રિયપણે ઉપયોગ કરે છે. દરરોજ તેઓ તેમના દર્દીઓને મુલાકાતની યાદ અપાવે છે, જન્મદિવસની શુભેચ્છાઓ અને રજાના દિવસે દરેકને અભિનંદન આપવા અને ક્લિનિકની નવી સેવાઓ અને બionsતીની જાહેરાત સાથે એસએમએસ સંદેશાઓ મોકલે છે.
ડેમો આવૃત્તિ ડાઉનલોડ કરો
પ્રોગ્રામ શરૂ કરતી વખતે, તમે ભાષા પસંદ કરી શકો છો.

તમે ડેમો સંસ્કરણ મફતમાં ડાઉનલોડ કરી શકો છો. અને બે અઠવાડિયા માટે પ્રોગ્રામમાં કામ કરો. સ્પષ્ટતા માટે કેટલીક માહિતી પહેલાથી જ સામેલ કરવામાં આવી છે.
અનુવાદક કોણ છે?
ઇન્ટિગ્રેટર કંપનીની નવી તકનીકીઓનો ઉપયોગ કરીને એસએમએસ સંદેશાઓની કિંમત ઘટાડવાનું શક્ય બનાવ્યું. તે સેલ્યુલર torsપરેટર્સ કરતા ઘણી વાર સસ્તી હોય છે. એક જ ક્લિકથી ડેન્ટલ ક્લિનિકોન્ટ્રોલના પ્રોગ્રામ પરથી એસએમએસ મોકલી શકાય છે. નમૂનાઓનો ઉપયોગ વ્યક્તિગત એસએમએસ સંદેશા બનાવવા માટે કરી શકાય છે. સિસ્ટમ પ્રતિસાદ પ્રાપ્ત કરવાની તક પૂરી પાડે છે; દર્દીનો એસ.એમ.એસ. જવાબ, સ્પષ્ટ ઈ-મેલ સરનામાં પર આવે છે. યુએસયુ-સોફ્ટ પ્રોગ્રામમાં માર્કેટિંગ મોડ્યુલ તમને ડેટાબેઝમાંથી દર્દીઓની પસંદગી કરવા, સારવાર અને નિવારક સંભાળના આગલા તબક્કા માટે ક forલ કરવાની મંજૂરી આપે છે. પિરિઓડોન્ટલ રોગની સારવારમાં, તેમજ બાળરોગના દાંતના કેન્દ્રમાં, જ્યારે ઇમ્પ્લાન્ટ-સપોર્ટેડ ડેન્ટર્સવાળા દાંતની વ્યાપક પુનorationસ્થાપન હાથ ધરવામાં આવે ત્યારે આ ખૂબ ઉપયોગી છે. ક્લાયન્ટ ડેટાબેઝ સાથે સક્રિય કાર્ય ક્લિનિક્સને દર્દીઓને ન ગુમાવવાની મંજૂરી આપે છે, વધારાની આવક અને નાણાકીય સ્થિરતા લાવે છે, અને દર્દીઓને હાલની સમસ્યાઓના નિવારક ઉપચાર દ્વારા તેમના આરોગ્યને વધુ સારી રીતે બચાવવા માટે પરવાનગી આપે છે.
ડેન્ટલ ક્લિનિક માટે પ્રોગ્રામ મંગાવો
પ્રોગ્રામ ખરીદવા માટે, ફક્ત અમને કૉલ કરો અથવા લખો. અમારા નિષ્ણાતો યોગ્ય સૉફ્ટવેર ગોઠવણી પર તમારી સાથે સંમત થશે, ચુકવણી માટે કરાર અને ઇન્વૉઇસ તૈયાર કરશે.
પ્રોગ્રામ કેવી રીતે ખરીદવો?
કરાર માટે વિગતો મોકલો
અમે દરેક ગ્રાહક સાથે કરાર કરીએ છીએ. કરાર એ તમારી ગેરંટી છે કે તમને જે જોઈએ છે તે જ તમને મળશે. તેથી, પ્રથમ તમારે અમને કાનૂની એન્ટિટી અથવા વ્યક્તિની વિગતો મોકલવાની જરૂર છે. આમાં સામાન્ય રીતે 5 મિનિટથી વધુ સમય લાગતો નથી
એડવાન્સ પેમેન્ટ કરો
તમને ચુકવણી માટે કરાર અને ઇન્વૉઇસની સ્કેન કરેલી નકલો મોકલ્યા પછી, અગાઉથી ચુકવણી કરવી જરૂરી છે. મહેરબાની કરીને નોંધ કરો કે CRM સિસ્ટમ ઇન્સ્ટોલ કરતા પહેલા, તે સંપૂર્ણ રકમ નહીં, પરંતુ માત્ર એક ભાગ ચૂકવવા માટે પૂરતું છે. વિવિધ ચુકવણી પદ્ધતિઓ સપોર્ટેડ છે. લગભગ 15 મિનિટ
પ્રોગ્રામ ઇન્સ્ટોલ કરવામાં આવશે
આ પછી, ચોક્કસ ઇન્સ્ટોલેશન તારીખ અને સમય તમારી સાથે સંમત થશે. આ સામાન્ય રીતે પેપરવર્ક પૂર્ણ થયા પછી તે જ અથવા બીજા દિવસે થાય છે. CRM સિસ્ટમ ઇન્સ્ટોલ કર્યા પછી તરત જ, તમે તમારા કર્મચારી માટે તાલીમ માટે કહી શકો છો. જો પ્રોગ્રામ 1 વપરાશકર્તા માટે ખરીદવામાં આવે છે, તો તે 1 કલાકથી વધુ સમય લેશે નહીં
પરિણામનો આનંદ માણો
અવિરતપણે પરિણામનો આનંદ માણો :) ખાસ કરીને આનંદદાયક બાબત એ છે કે રોજિંદા કામને સ્વચાલિત કરવા માટે સોફ્ટવેર વિકસાવવામાં આવી છે તે ગુણવત્તા જ નહીં, પણ માસિક સબ્સ્ક્રિપ્શન ફીના સ્વરૂપમાં નિર્ભરતાનો અભાવ પણ છે. છેવટે, તમે પ્રોગ્રામ માટે માત્ર એક જ વાર ચૂકવણી કરશો.
તૈયાર પ્રોગ્રામ ખરીદો
તમે કસ્ટમ સોફ્ટવેર ડેવલપમેન્ટનો ઓર્ડર પણ આપી શકો છો
જો તમારી પાસે વિશિષ્ટ સોફ્ટવેર આવશ્યકતાઓ હોય, તો કસ્ટમ ડેવલપમેન્ટનો ઓર્ડર આપો. પછી તમારે પ્રોગ્રામ સાથે અનુકૂલન કરવાની જરૂર રહેશે નહીં, પરંતુ પ્રોગ્રામને તમારી વ્યવસાયિક પ્રક્રિયાઓમાં સમાયોજિત કરવામાં આવશે!
ડેન્ટલ ક્લિનિક માટેનો પ્રોગ્રામ
આપણા સિસ્ટમમાં ઘણા કાર્યો કરવામાં આવી શકે છે. તેમાંના કેટલાક જ છે: તમારા ક્લિનિકના બ promotionતીના પરિણામોને સરળ અહેવાલોથી મોનિટર કરો જે તમને ગ્રાહકની મુસાફરીને વધુ સારી રીતે સમજી શકે અને વેચાણની યોગ્ય યુક્તિ પસંદ કરશે; તેમના મુલાકાત ઇતિહાસનું વિશ્લેષણ કરવા માટે ગ્રાહકની માહિતીનો ઉપયોગ કરો; લિંગ, વય, છેલ્લી મુલાકાત વગેરે દ્વારા સેગમેન્ટના ગ્રાહકો; ક callingલિંગ, ટેક્સ્ટિંગ અને ઇમેઇલ કરવા માટે યોગ્ય સૂચિ બનાવો; સ્પામને બદલે લક્ષિત સ્વચાલિત સૂચનાઓ મોકલો; ગ્રાહકો માટે તેમને દરેક સમયે રસ રાખવા માટે બોનસ સિસ્ટમો બનાવો; વિવિધ ભાવો યોજનાઓ લાગુ કરો.
જાહેરાત નીતિની અસરકારકતાનું મૂલ્યાંકન કરવા માટે, સંચાલકોએ દરેક પ્રાથમિક દર્દીને પૂછીને જાહેરાતના સ્રોતને સચોટ ચિહ્નિત કરવું જરૂરી છે, તમે અમારા વિશે કેવી રીતે સાંભળ્યું ?. યુએસયુ-સોફ્ટ ડેન્ટલ પ્રોગ્રામ તમને આ પ્રક્રિયાને ફરજિયાત બનાવવા દે છે. જાહેરાતની કાર્યક્ષમતા અંગેના યોગ્ય અહેવાલો ક્લિનિકના વડાને અને કોઈપણ સમય માટે જાહેરાત રોકાણોની કાર્યક્ષમતા વિશેની વિશ્વસનીય માહિતી આપે છે, માર્કેટિંગ અને જાહેરાત વિભાગને અસરકારક રીતે કાર્ય કરવાની મંજૂરી આપે છે અને જાહેરાત બજેટને ખોવાઈ નહીં શકે. યુ.એસ.યુ.-સોફ્ટ ડેન્ટલ સિસ્ટમ એ કોઈપણ કદના ડેન્ટલ વ્યવસાયને સંચાલિત કરવા માટે એક આધુનિક અને કાર્યક્ષમ સાધન છે. તમે ડેન્ટલ પ્રોગ્રામના અસરકારક ઉપયોગમાં કંપની-ડેવલપરની સપોર્ટ સર્વિસ તેમજ આ સિસ્ટમના અમલીકરણમાં નિષ્ણાતો દ્વારા આયોજીત વિશેષ સેમિનારોથી અનુભવ મેળવી શકો છો.
ડેન્ટલ ક્લિનિક મેનેજમેન્ટનો અદ્યતન પ્રોગ્રામ ઘણાં બધાં અહેવાલો બનાવી શકે છે, જે તેની રચનામાં સમાન નથી. રિપોર્ટિંગ સુવિધાને વૈવિધ્યસભર અને વધુ સહાયક બનાવવા માટે સિસ્ટમ વિવિધ અલ્ગોરિધમ્સનો ઉપયોગ કરે છે. પરિણામે, તમને સંસ્થા કેવી રીતે કાર્યરત કરે છે તેની સાથે, તેમજ કોઈપણ કર્મચારી, દર્દીઓના હિસાબ, તેમજ ઉપકરણો અને દવા નિયંત્રણ અંગેની વિગતવાર ચિત્ર મળે છે. તદુપરાંત, તમે તમારી ફાઇનાન્સની ફાળવણી જોશો અને બજેટનો ઉપયોગ સૌથી અસરકારક રીતે કરી શકો છો.

