ಆಪರೇಟಿಂಗ್ ಸಿಸ್ಟಮ್: Windows, Android, macOS
ಕಾರ್ಯಕ್ರಮಗಳ ಗುಂಪು: ವ್ಯಾಪಾರ ಯಾಂತ್ರೀಕೃತಗೊಂಡ
ದಂತ ಚಿಕಿತ್ಸಾಲಯದ ಕಾರ್ಯಕ್ರಮ
- ನಮ್ಮ ಕಾರ್ಯಕ್ರಮಗಳಲ್ಲಿ ಬಳಸಲಾಗುವ ವ್ಯಾಪಾರ ಯಾಂತ್ರೀಕೃತಗೊಂಡ ಅನನ್ಯ ವಿಧಾನಗಳನ್ನು ಹಕ್ಕುಸ್ವಾಮ್ಯ ರಕ್ಷಿಸುತ್ತದೆ.

ಕೃತಿಸ್ವಾಮ್ಯ - ನಾವು ಪರಿಶೀಲಿಸಿದ ಸಾಫ್ಟ್ವೇರ್ ಪ್ರಕಾಶಕರು. ನಮ್ಮ ಪ್ರೋಗ್ರಾಂಗಳು ಮತ್ತು ಡೆಮೊ-ಆವೃತ್ತಿಗಳನ್ನು ಚಾಲನೆ ಮಾಡುವಾಗ ಆಪರೇಟಿಂಗ್ ಸಿಸ್ಟಂನಲ್ಲಿ ಇದನ್ನು ಪ್ರದರ್ಶಿಸಲಾಗುತ್ತದೆ.

ಪರಿಶೀಲಿಸಿದ ಪ್ರಕಾಶಕರು - ನಾವು ಪ್ರಪಂಚದಾದ್ಯಂತದ ಸಂಸ್ಥೆಗಳೊಂದಿಗೆ ಸಣ್ಣ ವ್ಯವಹಾರಗಳಿಂದ ಹಿಡಿದು ದೊಡ್ಡ ಉದ್ಯಮಗಳವರೆಗೆ ಕೆಲಸ ಮಾಡುತ್ತೇವೆ. ನಮ್ಮ ಕಂಪನಿಯನ್ನು ಕಂಪನಿಗಳ ಅಂತರಾಷ್ಟ್ರೀಯ ರಿಜಿಸ್ಟರ್ನಲ್ಲಿ ಸೇರಿಸಲಾಗಿದೆ ಮತ್ತು ಎಲೆಕ್ಟ್ರಾನಿಕ್ ಟ್ರಸ್ಟ್ ಮಾರ್ಕ್ ಅನ್ನು ಹೊಂದಿದೆ.

ನಂಬಿಕೆಯ ಸಂಕೇತ
ತ್ವರಿತ ಪರಿವರ್ತನೆ.
ನೀವು ಈಗ ಏನು ಮಾಡಲು ಬಯಸುತ್ತೀರಿ?
ನೀವು ಪ್ರೋಗ್ರಾಂನೊಂದಿಗೆ ಪರಿಚಯ ಮಾಡಿಕೊಳ್ಳಲು ಬಯಸಿದರೆ, ಮೊದಲು ಪೂರ್ಣ ವೀಡಿಯೊವನ್ನು ವೀಕ್ಷಿಸಲು ವೇಗವಾದ ಮಾರ್ಗವಾಗಿದೆ, ತದನಂತರ ಉಚಿತ ಡೆಮೊ ಆವೃತ್ತಿಯನ್ನು ಡೌನ್ಲೋಡ್ ಮಾಡಿ ಮತ್ತು ಅದರೊಂದಿಗೆ ನೀವೇ ಕೆಲಸ ಮಾಡಿ. ಅಗತ್ಯವಿದ್ದರೆ, ತಾಂತ್ರಿಕ ಬೆಂಬಲದಿಂದ ಪ್ರಸ್ತುತಿಯನ್ನು ವಿನಂತಿಸಿ ಅಥವಾ ಸೂಚನೆಗಳನ್ನು ಓದಿ.
WhatsApp
ವ್ಯವಹಾರದ ಸಮಯದಲ್ಲಿ ನಾವು ಸಾಮಾನ್ಯವಾಗಿ 1 ನಿಮಿಷದಲ್ಲಿ ಪ್ರತಿಕ್ರಿಯಿಸುತ್ತೇವೆ
ಪ್ರೋಗ್ರಾಂ ಅನ್ನು ಹೇಗೆ ಖರೀದಿಸುವುದು?
ಕಾರ್ಯಕ್ರಮದ ಸ್ಕ್ರೀನ್ಶಾಟ್ ಅನ್ನು ವೀಕ್ಷಿಸಿ
ಕಾರ್ಯಕ್ರಮದ ಬಗ್ಗೆ ವೀಡಿಯೊವನ್ನು ವೀಕ್ಷಿಸಿ
ಡೆಮೊ ಆವೃತ್ತಿಯನ್ನು ಡೌನ್ಲೋಡ್ ಮಾಡಿ
ಕಾರ್ಯಕ್ರಮದ ಸಂರಚನೆಗಳನ್ನು ಹೋಲಿಕೆ ಮಾಡಿ
ಸಾಫ್ಟ್ವೇರ್ ವೆಚ್ಚವನ್ನು ಲೆಕ್ಕಹಾಕಿ
ನಿಮಗೆ ಕ್ಲೌಡ್ ಸರ್ವರ್ ಅಗತ್ಯವಿದ್ದರೆ ಮೋಡದ ಬೆಲೆಯನ್ನು ಲೆಕ್ಕ ಹಾಕಿ
ಡೆವಲಪರ್ ಯಾರು?
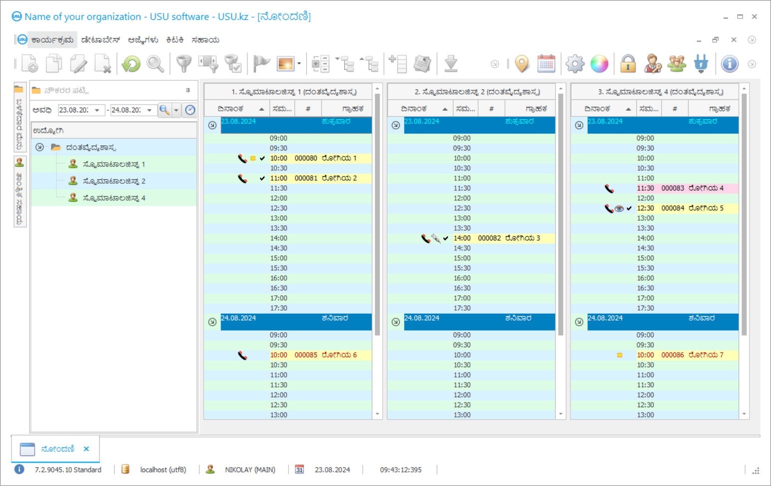
ಕಾರ್ಯಕ್ರಮದ ಸ್ಕ್ರೀನ್ಶಾಟ್
ಸ್ಕ್ರೀನ್ಶಾಟ್ ಎನ್ನುವುದು ಸಾಫ್ಟ್ವೇರ್ ಚಾಲನೆಯಲ್ಲಿರುವ ಫೋಟೋವಾಗಿದೆ. ಅದರಿಂದ ನೀವು ಸಿಆರ್ಎಂ ಸಿಸ್ಟಮ್ ಹೇಗೆ ಕಾಣುತ್ತದೆ ಎಂಬುದನ್ನು ತಕ್ಷಣ ಅರ್ಥಮಾಡಿಕೊಳ್ಳಬಹುದು. UX/UI ವಿನ್ಯಾಸಕ್ಕೆ ಬೆಂಬಲದೊಂದಿಗೆ ನಾವು ವಿಂಡೋ ಇಂಟರ್ಫೇಸ್ ಅನ್ನು ಅಳವಡಿಸಿದ್ದೇವೆ. ಇದರರ್ಥ ಬಳಕೆದಾರ ಇಂಟರ್ಫೇಸ್ ವರ್ಷಗಳ ಬಳಕೆದಾರರ ಅನುಭವವನ್ನು ಆಧರಿಸಿದೆ. ಪ್ರತಿಯೊಂದು ಕ್ರಿಯೆಯು ಅದನ್ನು ನಿರ್ವಹಿಸಲು ಹೆಚ್ಚು ಅನುಕೂಲಕರವಾದ ಸ್ಥಳದಲ್ಲಿದೆ. ಅಂತಹ ಸಮರ್ಥ ವಿಧಾನಕ್ಕೆ ಧನ್ಯವಾದಗಳು, ನಿಮ್ಮ ಕೆಲಸದ ಉತ್ಪಾದಕತೆ ಗರಿಷ್ಠವಾಗಿರುತ್ತದೆ. ಪೂರ್ಣ ಗಾತ್ರದಲ್ಲಿ ಸ್ಕ್ರೀನ್ಶಾಟ್ ತೆರೆಯಲು ಚಿಕ್ಕ ಚಿತ್ರದ ಮೇಲೆ ಕ್ಲಿಕ್ ಮಾಡಿ.
ನೀವು ಕನಿಷ್ಟ "ಸ್ಟ್ಯಾಂಡರ್ಡ್" ನ ಸಂರಚನೆಯೊಂದಿಗೆ USU CRM ಸಿಸ್ಟಮ್ ಅನ್ನು ಖರೀದಿಸಿದರೆ, ನೀವು ಐವತ್ತಕ್ಕೂ ಹೆಚ್ಚು ಟೆಂಪ್ಲೆಟ್ಗಳಿಂದ ವಿನ್ಯಾಸಗಳ ಆಯ್ಕೆಯನ್ನು ಹೊಂದಿರುತ್ತೀರಿ. ಸಾಫ್ಟ್ವೇರ್ನ ಪ್ರತಿಯೊಬ್ಬ ಬಳಕೆದಾರರು ತಮ್ಮ ಅಭಿರುಚಿಗೆ ತಕ್ಕಂತೆ ಕಾರ್ಯಕ್ರಮದ ವಿನ್ಯಾಸವನ್ನು ಆಯ್ಕೆ ಮಾಡಲು ಅವಕಾಶವನ್ನು ಹೊಂದಿರುತ್ತಾರೆ. ಕೆಲಸದ ಪ್ರತಿ ದಿನವೂ ಸಂತೋಷವನ್ನು ತರಬೇಕು!
ದಂತ ಚಿಕಿತ್ಸಾಲಯದಲ್ಲಿ ಯಾಂತ್ರೀಕೃತಗೊಂಡ ಕಾರ್ಯಕ್ರಮದ ಪರಿಚಯವು ಸಂಸ್ಥೆಯ ಯಾವುದೇ ಮುಖ್ಯಸ್ಥರಿಗೆ ಅತ್ಯಂತ ಮುಖ್ಯವಾದ ವಿಷಯವಾಗಿದೆ! ಮತ್ತು ಈ ಕಾರ್ಯದಲ್ಲಿ ನಾವು ನಿಮಗೆ ವೃತ್ತಿಪರವಾಗಿ ಸಹಾಯ ಮಾಡುತ್ತೇವೆ! ಯುಎಸ್ಯು-ಸಾಫ್ಟ್ ಡೆಂಟಲ್ ಕ್ಲಿನಿಕ್, ಸಾರ್ವತ್ರಿಕ ನಿರ್ವಹಣಾ ಕಾರ್ಯಕ್ರಮ, ಚಟುವಟಿಕೆಗಳ ಎಲ್ಲಾ ಅಂಶಗಳಲ್ಲಿ ಯಾಂತ್ರೀಕರಣವನ್ನು ಕಾರ್ಯಗತಗೊಳಿಸಲು ಬಳಸಬಹುದು. ದಂತ ಚಿಕಿತ್ಸಾಲಯ ನಿಯಂತ್ರಣದ ಕಾರ್ಯಕ್ರಮದೊಂದಿಗೆ, ಪ್ರತಿಯೊಬ್ಬ ದಂತವೈದ್ಯರು ತಮ್ಮ ರೋಗಿಗಳ ಚಿಕಿತ್ಸೆ, ಅವರ ಹಾಜರಾತಿ ಮತ್ತು ಪಾವತಿಯನ್ನು ನಿಯಂತ್ರಿಸಲು ಸಾಧ್ಯವಾಗುತ್ತದೆ. ಯುಎಸ್ಯು-ಸಾಫ್ಟ್ ಪ್ರೋಗ್ರಾಂನಲ್ಲಿನ ದಂತ ಚಿಕಿತ್ಸಾಲಯದ ಲೆಕ್ಕಪತ್ರವನ್ನು ಯಾವುದೇ ಗ್ರಾಹಕರ ಎಲ್ಲಾ ಎಕ್ಸರೆ ಚಿತ್ರಗಳನ್ನು ಆರ್ಕೈವಲ್ ನೋಡುವ ಸಾಧ್ಯತೆಯೊಂದಿಗೆ ನಡೆಸಲಾಗುತ್ತದೆ. ಅರ್ಥಗರ್ಭಿತ ಮೆನು ಹೊಂದಿರುವ ಹಲ್ಲಿನ ಕ್ಲಿನಿಕ್ ನಿರ್ವಹಣೆಯ ನಮ್ಮ ಕಾರ್ಯಕ್ರಮವು ನಿಮ್ಮ ಸಂಸ್ಥೆಯಲ್ಲಿ ನಿಜವಾದ ಸಹಾಯಕರಾಗುವುದು ಖಚಿತ! ಪ್ರೋಗ್ರಾಂ ವಿಂಡೋಗಳ ದೃಷ್ಟಿಕೋನವನ್ನು ಪ್ರತಿಯೊಬ್ಬ ಬಳಕೆದಾರರು ಸುಂದರವಾದ ವಿನ್ಯಾಸ ಟೆಂಪ್ಲೆಟ್ಗಳನ್ನು ಪ್ರತ್ಯೇಕವಾಗಿ ಹೊಂದಿಸಬಹುದು. ಡೆಂಟಲ್ ಕ್ಲಿನಿಕ್ ಕಂಪ್ಯೂಟರ್ ಪ್ರೋಗ್ರಾಂ ಎಲ್ಲಾ ಬಳಕೆದಾರ ಸೆಟ್ಟಿಂಗ್ಗಳನ್ನು ಸ್ವಯಂಚಾಲಿತವಾಗಿ ಉಳಿಸುತ್ತದೆ. ದಂತ ಚಿಕಿತ್ಸಾಲಯ ಕಾರ್ಯಕ್ರಮವನ್ನು ನಮ್ಮ ವೆಬ್ಸೈಟ್ನಲ್ಲಿ ಉಚಿತವಾಗಿ ಡೌನ್ಲೋಡ್ ಮಾಡಬಹುದು! ಒಂದೇ ವ್ಯತ್ಯಾಸವೆಂದರೆ ಪ್ರೋಗ್ರಾಂನ ಪ್ರದರ್ಶನ ಆವೃತ್ತಿಯಲ್ಲಿ ನೀವು ಡೈರೆಕ್ಟರಿಗಳಲ್ಲಿ ಹೊಸ ಡೇಟಾವನ್ನು ನಮೂದಿಸಲು ಸಾಧ್ಯವಿಲ್ಲ. ನಾವು ದಂತ ಚಿಕಿತ್ಸಾಲಯದ ಅಂತಹ ಕಾರ್ಯಕ್ರಮವನ್ನು ಅಭಿವೃದ್ಧಿಪಡಿಸಿದ್ದೇವೆ, ಅದರೊಂದಿಗೆ ನಿಮ್ಮ ಕಾರ್ಯಾಚರಣೆಗಳನ್ನು ಪೂರೈಸಲು ನೀವು ಸಂತೋಷಪಡುತ್ತೀರಿ ಎಂಬುದು ಖಚಿತ! ಯುಎಸ್ಯು-ಸಾಫ್ಟ್ ಡೆಂಟಲ್ ಕ್ಲಿನಿಕ್ ಪ್ರೋಗ್ರಾಂನೊಂದಿಗೆ ನಿಮ್ಮ ಕೆಲಸವನ್ನು ಸ್ವಯಂಚಾಲಿತಗೊಳಿಸಿ, ಮತ್ತು ಆದ್ದರಿಂದ ನೀವು ಇಡೀ ಸಂಸ್ಥೆಯನ್ನು ಸ್ವಯಂಚಾಲಿತಗೊಳಿಸಬಹುದು!
ಡೆವಲಪರ್ ಯಾರು?
ಅಕುಲೋವ್ ನಿಕೋಲಾಯ್
ಈ ಸಾಫ್ಟ್ವೇರ್ನ ವಿನ್ಯಾಸ ಮತ್ತು ಅಭಿವೃದ್ಧಿಯಲ್ಲಿ ಭಾಗವಹಿಸಿದ ತಜ್ಞರು ಮತ್ತು ಮುಖ್ಯ ಪ್ರೋಗ್ರಾಮರ್.
2026-05-28
ದಂತ ಚಿಕಿತ್ಸಾಲಯದ ಕಾರ್ಯಕ್ರಮದ ವಿಡಿಯೋ
ಈ ವೀಡಿಯೊ ಇಂಗ್ಲಿಷ್ನಲ್ಲಿದೆ. ಆದರೆ ನಿಮ್ಮ ಸ್ಥಳೀಯ ಭಾಷೆಯಲ್ಲಿ ಉಪಶೀರ್ಷಿಕೆಗಳನ್ನು ಆನ್ ಮಾಡಲು ನೀವು ಪ್ರಯತ್ನಿಸಬಹುದು.
ದಂತ ಚಿಕಿತ್ಸಾಲಯ ನಿರ್ವಹಣೆಯ ಯುಎಸ್ಯು-ಸಾಫ್ಟ್ ಪ್ರೋಗ್ರಾಂನಲ್ಲಿ ನೀವು ಕ್ಲೈಂಟ್ ಡೇಟಾಬೇಸ್ನೊಂದಿಗೆ ಸಕ್ರಿಯವಾಗಿ ಕೆಲಸ ಮಾಡಬಹುದು. ರೋಗಿಗಳನ್ನು ಉಳಿಸಿಕೊಳ್ಳಲು ಮತ್ತು ಕ್ಲಿನಿಕ್ ಮತ್ತು ವೈದ್ಯರಿಗೆ ನಿಷ್ಠರಾಗಿರಲು ದಂತವೈದ್ಯರು ಮತ್ತು ಚಿಕಿತ್ಸಾಲಯವು ಸಾಧ್ಯವಿರುವ ಎಲ್ಲವನ್ನೂ ಮಾಡುವುದು ಇಂದು ಮುಖ್ಯವಾಗಿದೆ. ಇದನ್ನು ಮಾಡಲು, ರೋಗಿಗಳ ಉತ್ತಮ ಗುಣಮಟ್ಟದ ಸೇವೆ ಮತ್ತು ಚಿಕಿತ್ಸೆಯನ್ನು ಕಾಪಾಡಿಕೊಳ್ಳುವುದು ಯಾವಾಗಲೂ ಅಗತ್ಯವಾಗಿರುತ್ತದೆ, ಇದರಿಂದಾಗಿ ರೋಗಿಯು ಸಂತೋಷದಿಂದ ಮತ್ತು ಚಿಕಿತ್ಸೆಗೆ ಅನುಕೂಲಕರವಾಗಿರುತ್ತಾನೆ, ಜೊತೆಗೆ ಚಿಕಿತ್ಸಾಲಯದಲ್ಲಿರಬೇಕು. ಮಾರ್ಕೆಟಿಂಗ್ನ ಆಧುನಿಕ ತತ್ವಗಳ ಪ್ರಕಾರ ಅನೇಕ ಚಿಕಿತ್ಸಾಲಯಗಳು ರೋಗಿಗಳೊಂದಿಗೆ ಸಂಬಂಧವನ್ನು ಬೆಳೆಸುತ್ತಿವೆ. ಮೊಬೈಲ್ ಆಪರೇಟರ್ಗಳು, ಚಿಲ್ಲರೆ ಸರಪಳಿಗಳು ಮತ್ತು ಬ್ರಾಂಡೆಡ್ ಮಳಿಗೆಗಳ ಗ್ರಾಹಕರೊಂದಿಗೆ ಮಾರ್ಕೆಟಿಂಗ್ ಅನ್ನು ಎಷ್ಟು ಸಕ್ರಿಯವಾಗಿ ಬಳಸಲಾಗುತ್ತದೆ ಎಂಬುದರ ಬಗ್ಗೆ ಗಮನ ಕೊಡಿ. ಅವರು ನಿರಂತರವಾಗಿ ತಮ್ಮ ಬಗ್ಗೆ ನೆನಪಿಸಿಕೊಳ್ಳುತ್ತಾರೆ, ಪ್ರಚಾರಗಳಲ್ಲಿ ಭಾಗವಹಿಸಲು ಅವಕಾಶ ನೀಡುತ್ತಾರೆ, ಹೊಸ ಉತ್ಪನ್ನಗಳ ಬಗ್ಗೆ ಮಾಹಿತಿ ನೀಡುತ್ತಾರೆ, ರಿಯಾಯಿತಿಗಳು, ಜನ್ಮದಿನಗಳು ಮತ್ತು ಸಾರ್ವಜನಿಕ ರಜಾದಿನಗಳಲ್ಲಿ ಅಭಿನಂದನೆಗಳು. ಅನೇಕ ದಂತ ಚಿಕಿತ್ಸಾಲಯಗಳು ಯುಎಸ್ಯು-ಸಾಫ್ಟ್ ಎಂಬ ಕಂಪ್ಯೂಟರ್ ಪ್ರೋಗ್ರಾಂ ಅನ್ನು ಸಕ್ರಿಯವಾಗಿ ಬಳಸುತ್ತವೆ. ಪ್ರತಿದಿನ ಅವರು ತಮ್ಮ ರೋಗಿಗಳಿಗೆ ಭೇಟಿ, ಹುಟ್ಟುಹಬ್ಬದ ಶುಭಾಶಯಗಳು ಮತ್ತು ಪ್ರತ್ಯೇಕ ಮೇಲ್ಗಳೊಂದಿಗೆ ರಜಾದಿನಗಳಲ್ಲಿ ಎಲ್ಲರನ್ನು ಅಭಿನಂದಿಸಲು ಮತ್ತು ಕ್ಲಿನಿಕ್ನ ಹೊಸ ಸೇವೆಗಳು ಮತ್ತು ಪ್ರಚಾರಗಳನ್ನು ಘೋಷಿಸಲು ಎಸ್ಎಂಎಸ್ ಸಂದೇಶಗಳನ್ನು ಕಳುಹಿಸುತ್ತಾರೆ.
ಡೆಮೊ ಆವೃತ್ತಿಯನ್ನು ಡೌನ್ಲೋಡ್ ಮಾಡಿ
ಪ್ರೋಗ್ರಾಂ ಅನ್ನು ಪ್ರಾರಂಭಿಸುವಾಗ, ನೀವು ಭಾಷೆಯನ್ನು ಆಯ್ಕೆ ಮಾಡಬಹುದು.

ನೀವು ಡೆಮೊ ಆವೃತ್ತಿಯನ್ನು ಉಚಿತವಾಗಿ ಡೌನ್ಲೋಡ್ ಮಾಡಬಹುದು. ಮತ್ತು ಎರಡು ವಾರಗಳವರೆಗೆ ಕಾರ್ಯಕ್ರಮದಲ್ಲಿ ಕೆಲಸ ಮಾಡಿ. ಸ್ಪಷ್ಟತೆಗಾಗಿ ಈಗಾಗಲೇ ಕೆಲವು ಮಾಹಿತಿಯನ್ನು ಸೇರಿಸಲಾಗಿದೆ.
ಅನುವಾದಕ ಯಾರು?
ಇಂಟಿಗ್ರೇಟರ್ ಕಂಪನಿಯ ಹೊಸ ತಂತ್ರಜ್ಞಾನಗಳನ್ನು ಬಳಸುವುದರಿಂದ ಎಸ್ಎಂಎಸ್ ಸಂದೇಶಗಳ ಬೆಲೆಯನ್ನು ಕಡಿಮೆ ಮಾಡಲು ಸಾಧ್ಯವಾಯಿತು. ಇದು ಹೆಚ್ಚಾಗಿ ಸೆಲ್ಯುಲಾರ್ ಆಪರೇಟರ್ಗಳಿಗಿಂತ ಅಗ್ಗವಾಗಿದೆ. ಒಂದೇ ಕ್ಲಿಕ್ನಲ್ಲಿ ಡೆಂಟಲ್ ಕ್ಲಿನಿಕ್ ಕಂಟ್ರೋಲ್ ಕಾರ್ಯಕ್ರಮದಿಂದ ನೇರವಾಗಿ ಎಸ್ಎಂಎಸ್ ಕಳುಹಿಸಬಹುದು. ವೈಯಕ್ತಿಕಗೊಳಿಸಿದ SMS ಸಂದೇಶಗಳನ್ನು ರಚಿಸಲು ಟೆಂಪ್ಲೇಟ್ಗಳನ್ನು ಬಳಸಬಹುದು. ವ್ಯವಸ್ಥೆಯು ಪ್ರತಿಕ್ರಿಯೆಯನ್ನು ಸ್ವೀಕರಿಸುವ ಅವಕಾಶವನ್ನು ಒದಗಿಸುತ್ತದೆ; ರೋಗಿಯ SMS- ಉತ್ತರವು ನಿರ್ದಿಷ್ಟಪಡಿಸಿದ ಇ-ಮೇಲ್ ವಿಳಾಸಕ್ಕೆ ಬರುತ್ತದೆ. ಯುಎಸ್ಯು-ಸಾಫ್ಟ್ ಪ್ರೋಗ್ರಾಂನಲ್ಲಿನ ಮಾರ್ಕೆಟಿಂಗ್ ಮಾಡ್ಯೂಲ್ ಡೇಟಾಬೇಸ್ನಿಂದ ರೋಗಿಗಳ ಆಯ್ಕೆಗಳನ್ನು ಮಾಡಲು, ಚಿಕಿತ್ಸೆಯ ಮುಂದಿನ ಹಂತಗಳಿಗೆ ಮತ್ತು ತಡೆಗಟ್ಟುವ ಆರೈಕೆಗಾಗಿ ಅವರನ್ನು ಕರೆ ಮಾಡಲು ನಿಮಗೆ ಅನುಮತಿಸುತ್ತದೆ. ಇಂಪ್ಲಾಂಟ್-ಬೆಂಬಲಿತ ದಂತಗಳೊಂದಿಗೆ ಹಲ್ಲುಗಳ ಸಮಗ್ರ ಪುನಃಸ್ಥಾಪನೆ ಮಾಡುವಾಗ, ಆವರ್ತಕ ಕಾಯಿಲೆಯ ಚಿಕಿತ್ಸೆಯಲ್ಲಿ, ಮತ್ತು ಮಕ್ಕಳ ದಂತ ಕೇಂದ್ರದಲ್ಲಿ ಇದು ಅತ್ಯಂತ ಉಪಯುಕ್ತವಾಗಿದೆ. ಕ್ಲೈಂಟ್ ಡೇಟಾಬೇಸ್ನೊಂದಿಗಿನ ಸಕ್ರಿಯ ಕೆಲಸವು ಚಿಕಿತ್ಸಾಲಯಗಳಿಗೆ ರೋಗಿಗಳನ್ನು ಕಳೆದುಕೊಳ್ಳದಂತೆ ಮಾಡುತ್ತದೆ, ಹೆಚ್ಚುವರಿ ಆದಾಯ ಮತ್ತು ಆರ್ಥಿಕ ಸ್ಥಿರತೆಯನ್ನು ತರುತ್ತದೆ, ಮತ್ತು ಅಸ್ತಿತ್ವದಲ್ಲಿರುವ ಸಮಸ್ಯೆಗಳ ತಡೆಗಟ್ಟುವ ಚಿಕಿತ್ಸೆಯಿಂದ ರೋಗಿಗಳು ತಮ್ಮ ಆರೋಗ್ಯವನ್ನು ಉತ್ತಮವಾಗಿ ಕಾಪಾಡಿಕೊಳ್ಳಲು ಅನುವು ಮಾಡಿಕೊಡುತ್ತದೆ.
ದಂತ ಚಿಕಿತ್ಸಾಲಯಕ್ಕಾಗಿ ಕಾರ್ಯಕ್ರಮವನ್ನು ಆದೇಶಿಸಿ
ಪ್ರೋಗ್ರಾಂ ಅನ್ನು ಖರೀದಿಸಲು, ನಮಗೆ ಕರೆ ಮಾಡಿ ಅಥವಾ ಬರೆಯಿರಿ. ಸೂಕ್ತವಾದ ಸಾಫ್ಟ್ವೇರ್ ಕಾನ್ಫಿಗರೇಶನ್ನಲ್ಲಿ ನಮ್ಮ ತಜ್ಞರು ನಿಮ್ಮೊಂದಿಗೆ ಒಪ್ಪುತ್ತಾರೆ, ಒಪ್ಪಂದ ಮತ್ತು ಪಾವತಿಗಾಗಿ ಸರಕುಪಟ್ಟಿ ಸಿದ್ಧಪಡಿಸುತ್ತಾರೆ.
ಪ್ರೋಗ್ರಾಂ ಅನ್ನು ಹೇಗೆ ಖರೀದಿಸುವುದು?
ಒಪ್ಪಂದದ ವಿವರಗಳನ್ನು ಕಳುಹಿಸಿ
ನಾವು ಪ್ರತಿ ಕ್ಲೈಂಟ್ನೊಂದಿಗೆ ಒಪ್ಪಂದಕ್ಕೆ ಪ್ರವೇಶಿಸುತ್ತೇವೆ. ನಿಮಗೆ ಬೇಕಾದುದನ್ನು ನೀವು ನಿಖರವಾಗಿ ಸ್ವೀಕರಿಸುತ್ತೀರಿ ಎಂಬುದಕ್ಕೆ ಒಪ್ಪಂದವು ನಿಮ್ಮ ಖಾತರಿಯಾಗಿದೆ. ಆದ್ದರಿಂದ, ಮೊದಲು ನೀವು ಕಾನೂನು ಘಟಕ ಅಥವಾ ವ್ಯಕ್ತಿಯ ವಿವರಗಳನ್ನು ನಮಗೆ ಕಳುಹಿಸಬೇಕು. ಇದು ಸಾಮಾನ್ಯವಾಗಿ 5 ನಿಮಿಷಗಳಿಗಿಂತ ಹೆಚ್ಚು ಸಮಯ ತೆಗೆದುಕೊಳ್ಳುವುದಿಲ್ಲ
ಮುಂಗಡ ಪಾವತಿ ಮಾಡಿ
ಪಾವತಿಗಾಗಿ ಒಪ್ಪಂದ ಮತ್ತು ಇನ್ವಾಯ್ಸ್ನ ಸ್ಕ್ಯಾನ್ ಮಾಡಿದ ಪ್ರತಿಗಳನ್ನು ನಿಮಗೆ ಕಳುಹಿಸಿದ ನಂತರ, ಮುಂಗಡ ಪಾವತಿಯ ಅಗತ್ಯವಿದೆ. CRM ಸಿಸ್ಟಮ್ ಅನ್ನು ಸ್ಥಾಪಿಸುವ ಮೊದಲು, ಪೂರ್ಣ ಮೊತ್ತವನ್ನು ಪಾವತಿಸಲು ಸಾಕು, ಆದರೆ ಒಂದು ಭಾಗವನ್ನು ಮಾತ್ರ ಪಾವತಿಸಿ ಎಂಬುದನ್ನು ದಯವಿಟ್ಟು ಗಮನಿಸಿ. ವಿವಿಧ ಪಾವತಿ ವಿಧಾನಗಳನ್ನು ಬೆಂಬಲಿಸಲಾಗುತ್ತದೆ. ಸರಿಸುಮಾರು 15 ನಿಮಿಷಗಳು
ಪ್ರೋಗ್ರಾಂ ಅನ್ನು ಸ್ಥಾಪಿಸಲಾಗುವುದು
ಇದರ ನಂತರ, ನಿರ್ದಿಷ್ಟ ಅನುಸ್ಥಾಪನೆಯ ದಿನಾಂಕ ಮತ್ತು ಸಮಯವನ್ನು ನಿಮ್ಮೊಂದಿಗೆ ಒಪ್ಪಿಕೊಳ್ಳಲಾಗುತ್ತದೆ. ಇದು ಸಾಮಾನ್ಯವಾಗಿ ದಾಖಲೆಗಳನ್ನು ಪೂರ್ಣಗೊಳಿಸಿದ ನಂತರ ಅದೇ ಅಥವಾ ಮರುದಿನ ಸಂಭವಿಸುತ್ತದೆ. CRM ವ್ಯವಸ್ಥೆಯನ್ನು ಸ್ಥಾಪಿಸಿದ ತಕ್ಷಣ, ನಿಮ್ಮ ಉದ್ಯೋಗಿಗೆ ತರಬೇತಿಗಾಗಿ ನೀವು ಕೇಳಬಹುದು. ಪ್ರೋಗ್ರಾಂ ಅನ್ನು 1 ಬಳಕೆದಾರರಿಗೆ ಖರೀದಿಸಿದರೆ, ಅದು 1 ಗಂಟೆಗಿಂತ ಹೆಚ್ಚು ಸಮಯ ತೆಗೆದುಕೊಳ್ಳುವುದಿಲ್ಲ
ಫಲಿತಾಂಶವನ್ನು ಆನಂದಿಸಿ
ಫಲಿತಾಂಶವನ್ನು ಅನಂತವಾಗಿ ಆನಂದಿಸಿ :) ದೈನಂದಿನ ಕೆಲಸವನ್ನು ಸ್ವಯಂಚಾಲಿತಗೊಳಿಸಲು ಸಾಫ್ಟ್ವೇರ್ ಅನ್ನು ಅಭಿವೃದ್ಧಿಪಡಿಸಿದ ಗುಣಮಟ್ಟ ಮಾತ್ರವಲ್ಲ, ಮಾಸಿಕ ಚಂದಾದಾರಿಕೆ ಶುಲ್ಕದ ರೂಪದಲ್ಲಿ ಅವಲಂಬನೆಯ ಕೊರತೆಯೂ ವಿಶೇಷವಾಗಿ ಸಂತೋಷಕರವಾಗಿದೆ. ಎಲ್ಲಾ ನಂತರ, ನೀವು ಪ್ರೋಗ್ರಾಂಗೆ ಒಮ್ಮೆ ಮಾತ್ರ ಪಾವತಿಸುತ್ತೀರಿ.
ರೆಡಿಮೇಡ್ ಪ್ರೋಗ್ರಾಂ ಅನ್ನು ಖರೀದಿಸಿ
ನೀವು ಕಸ್ಟಮ್ ಸಾಫ್ಟ್ವೇರ್ ಅಭಿವೃದ್ಧಿಯನ್ನು ಸಹ ಆದೇಶಿಸಬಹುದು
ನೀವು ವಿಶೇಷ ಸಾಫ್ಟ್ವೇರ್ ಅವಶ್ಯಕತೆಗಳನ್ನು ಹೊಂದಿದ್ದರೆ, ಕಸ್ಟಮ್ ಅಭಿವೃದ್ಧಿಯನ್ನು ಆದೇಶಿಸಿ. ನಂತರ ನೀವು ಪ್ರೋಗ್ರಾಂಗೆ ಹೊಂದಿಕೊಳ್ಳಬೇಕಾಗಿಲ್ಲ, ಆದರೆ ಪ್ರೋಗ್ರಾಂ ಅನ್ನು ನಿಮ್ಮ ವ್ಯವಹಾರ ಪ್ರಕ್ರಿಯೆಗಳಿಗೆ ಸರಿಹೊಂದಿಸಲಾಗುತ್ತದೆ!
ದಂತ ಚಿಕಿತ್ಸಾಲಯದ ಕಾರ್ಯಕ್ರಮ
ನಮ್ಮ ವ್ಯವಸ್ಥೆಯಲ್ಲಿ ಅನೇಕ ಕಾರ್ಯಗಳನ್ನು ನಿರ್ವಹಿಸಬಹುದು. ಅವುಗಳಲ್ಲಿ ಕೆಲವು ಮಾತ್ರ ಇವೆ: ಗ್ರಾಹಕರ ಪ್ರಯಾಣವನ್ನು ಚೆನ್ನಾಗಿ ಅರ್ಥಮಾಡಿಕೊಳ್ಳಲು ಮತ್ತು ಸರಿಯಾದ ಮಾರಾಟ ತಂತ್ರಗಳನ್ನು ಆಯ್ಕೆ ಮಾಡಲು ನಿಮಗೆ ಅನುಮತಿಸುವ ಸರಳ ವರದಿಗಳೊಂದಿಗೆ ನಿಮ್ಮ ಕ್ಲಿನಿಕ್ ಪ್ರಚಾರದ ಫಲಿತಾಂಶಗಳನ್ನು ಮೇಲ್ವಿಚಾರಣೆ ಮಾಡಿ; ಅವರ ಭೇಟಿ ಇತಿಹಾಸವನ್ನು ವಿಶ್ಲೇಷಿಸಲು ಗ್ರಾಹಕರ ಮಾಹಿತಿಯನ್ನು ಬಳಸಿ; ವಿಭಾಗ ಗ್ರಾಹಕರು ಲಿಂಗ, ವಯಸ್ಸು, ಕೊನೆಯ ಭೇಟಿ, ಇತ್ಯಾದಿ; ಕರೆ, ಸಂದೇಶ ಮತ್ತು ಇಮೇಲ್ಗಾಗಿ ಸರಿಯಾದ ಪಟ್ಟಿಗಳನ್ನು ರಚಿಸಿ; ಸ್ಪ್ಯಾಮ್ಗೆ ಬದಲಾಗಿ ಉದ್ದೇಶಿತ ಸ್ವಯಂಚಾಲಿತ ಅಧಿಸೂಚನೆಗಳನ್ನು ಕಳುಹಿಸಿ; ಗ್ರಾಹಕರಿಗೆ ಎಲ್ಲಾ ಸಮಯದಲ್ಲೂ ಆಸಕ್ತಿ ವಹಿಸಲು ಬೋನಸ್ ವ್ಯವಸ್ಥೆಗಳನ್ನು ರಚಿಸಿ; ವಿಭಿನ್ನ ಬೆಲೆ ಯೋಜನೆಗಳನ್ನು ಅನ್ವಯಿಸಿ.
ಜಾಹೀರಾತು ನೀತಿಯ ಪರಿಣಾಮಕಾರಿತ್ವವನ್ನು ಮೌಲ್ಯಮಾಪನ ಮಾಡಲು, ನಿರ್ವಾಹಕರು ಪ್ರತಿ ಪ್ರಾಥಮಿಕ ರೋಗಿಯನ್ನು ಕೇಳುವ ಮೂಲಕ ಜಾಹೀರಾತಿನ ಮೂಲವನ್ನು ನಿಖರವಾಗಿ ಗುರುತಿಸುವುದು ಅವಶ್ಯಕ. ನೀವು ನಮ್ಮ ಬಗ್ಗೆ ಹೇಗೆ ಕೇಳಿದ್ದೀರಿ? ಯುಎಸ್ಯು-ಸಾಫ್ಟ್ ಡೆಂಟಲ್ ಪ್ರೋಗ್ರಾಂ ಈ ವಿಧಾನವನ್ನು ಕಡ್ಡಾಯಗೊಳಿಸಲು ನಿಮಗೆ ಅನುಮತಿಸುತ್ತದೆ. ಜಾಹೀರಾತಿನ ದಕ್ಷತೆಯ ಬಗ್ಗೆ ಸರಿಯಾದ ವರದಿಗಳು ಕ್ಲಿನಿಕ್ ಉದ್ದೇಶ ಮತ್ತು ಮುಖ್ಯಸ್ಥರಿಗೆ ಯಾವುದೇ ಸಮಯದವರೆಗೆ ಜಾಹೀರಾತು ಹೂಡಿಕೆಗಳ ದಕ್ಷತೆಯ ಬಗ್ಗೆ ವಿಶ್ವಾಸಾರ್ಹ ಮಾಹಿತಿಯನ್ನು ನೀಡುತ್ತದೆ, ಮಾರ್ಕೆಟಿಂಗ್ ಮತ್ತು ಜಾಹೀರಾತು ವಿಭಾಗವು ಪರಿಣಾಮಕಾರಿಯಾಗಿ ಕೆಲಸ ಮಾಡಲು ಅನುವು ಮಾಡಿಕೊಡುತ್ತದೆ ಮತ್ತು ಜಾಹೀರಾತು ಬಜೆಟ್ ಅನ್ನು ಹಾಳು ಮಾಡಬಾರದು. ಯುಎಸ್ಯು-ಸಾಫ್ಟ್ ಡೆಂಟಲ್ ಸಿಸ್ಟಮ್ ಯಾವುದೇ ಗಾತ್ರದ ಹಲ್ಲಿನ ವ್ಯವಹಾರವನ್ನು ನಿರ್ವಹಿಸಲು ಆಧುನಿಕ ಮತ್ತು ಪರಿಣಾಮಕಾರಿ ಸಾಧನವಾಗಿದೆ. ಕಂಪನಿ-ಡೆವಲಪರ್ನ ಬೆಂಬಲ ಸೇವೆಯಿಂದ ಮತ್ತು ಈ ವ್ಯವಸ್ಥೆಯ ಅನುಷ್ಠಾನದಲ್ಲಿ ತಜ್ಞರು ಆಯೋಜಿಸಿರುವ ವಿಶೇಷ ಸೆಮಿನಾರ್ಗಳಿಂದ ದಂತ ಕಾರ್ಯಕ್ರಮದ ಪರಿಣಾಮಕಾರಿ ಬಳಕೆಯಲ್ಲಿ ನೀವು ಅನುಭವವನ್ನು ಪಡೆಯಬಹುದು.
ದಂತ ಚಿಕಿತ್ಸಾಲಯ ನಿರ್ವಹಣೆಯ ಸುಧಾರಿತ ಕಾರ್ಯಕ್ರಮವು ಸಾಕಷ್ಟು ವರದಿಗಳನ್ನು ಮಾಡಬಹುದು, ಅದು ಅದರ ರಚನೆಯಲ್ಲಿ ಒಂದೇ ಆಗಿರುವುದಿಲ್ಲ. ವರದಿ ಮಾಡುವ ವೈಶಿಷ್ಟ್ಯವನ್ನು ವೈವಿಧ್ಯಮಯ ಮತ್ತು ಹೆಚ್ಚು ಸಹಾಯಕವಾಗಿಸಲು ಸಿಸ್ಟಮ್ ವಿಭಿನ್ನ ಕ್ರಮಾವಳಿಗಳನ್ನು ಬಳಸುತ್ತದೆ. ಇದರ ಪರಿಣಾಮವಾಗಿ, ಸಂಸ್ಥೆಯು ಒಟ್ಟಾರೆಯಾಗಿ ಹೇಗೆ ಕಾರ್ಯನಿರ್ವಹಿಸುತ್ತದೆ ಎಂಬುದರ ಬಗ್ಗೆ ವಿವರವಾದ ಚಿತ್ರವನ್ನು ನೀವು ಪಡೆಯುತ್ತೀರಿ, ಹಾಗೆಯೇ ಯಾವುದೇ ಉದ್ಯೋಗಿ, ರೋಗಿಗಳ ಲೆಕ್ಕಪತ್ರ ನಿರ್ವಹಣೆ, ಮತ್ತು ಉಪಕರಣಗಳು ಮತ್ತು control ಷಧ ನಿಯಂತ್ರಣಕ್ಕೆ ಸಂಬಂಧಿಸಿದಂತೆ. ಇದಲ್ಲದೆ, ನಿಮ್ಮ ಹಣಕಾಸಿನ ಹಂಚಿಕೆಯನ್ನು ನೀವು ನೋಡುತ್ತೀರಿ ಮತ್ತು ಬಜೆಟ್ ಅನ್ನು ಅತ್ಯಂತ ಪರಿಣಾಮಕಾರಿ ರೀತಿಯಲ್ಲಿ ಬಳಸಬಹುದು.

