Λειτουργικό σύστημα: Windows, Android, macOS
Ομάδα προγραμμάτων: Επιχειρήσεις αυτοματισμού
Πρόγραμμα οδοντιατρικής κλινικής
- Τα πνευματικά δικαιώματα προστατεύουν τις μοναδικές μεθόδους αυτοματισμού επιχειρήσεων που χρησιμοποιούνται στα προγράμματά μας.

Πνευματική ιδιοκτησία - Είμαστε ένας επαληθευμένος εκδότης λογισμικού. Αυτό εμφανίζεται στο λειτουργικό σύστημα κατά την εκτέλεση των προγραμμάτων και των εκδόσεων μας.

Επαληθευμένος εκδότης - Συνεργαζόμαστε με οργανισμούς σε όλο τον κόσμο, από μικρές επιχειρήσεις έως μεγάλες. Η εταιρεία μας περιλαμβάνεται στο διεθνές μητρώο εταιρειών και διαθέτει ηλεκτρονικό σήμα εμπιστοσύνης.

Σημάδι εμπιστοσύνης
Γρήγορη μετάβαση.
Τι θέλεις να κάνεις τώρα?
Εάν θέλετε να εξοικειωθείτε με το πρόγραμμα, ο πιο γρήγορος τρόπος είναι να παρακολουθήσετε πρώτα το πλήρες βίντεο και στη συνέχεια να κατεβάσετε τη δωρεάν δοκιμαστική έκδοση και να εργαστείτε με αυτό μόνοι σας. Εάν είναι απαραίτητο, ζητήστε μια παρουσίαση από την τεχνική υποστήριξη ή διαβάστε τις οδηγίες.
WhatsApp
Τις εργάσιμες ώρες απαντάμε συνήθως εντός 1 λεπτού
Πώς να αγοράσετε το πρόγραμμα;
Δείτε ένα στιγμιότυπο οθόνης του προγράμματος
Δείτε ένα βίντεο για το πρόγραμμα
Λήψη δοκιμαστικής έκδοσης
Συγκρίνετε τις διαμορφώσεις του προγράμματος
Υπολογίστε το κόστος του λογισμικού
Υπολογίστε το κόστος του cloud εάν χρειάζεστε διακομιστή cloud
Ποιος είναι ο προγραμματιστής;
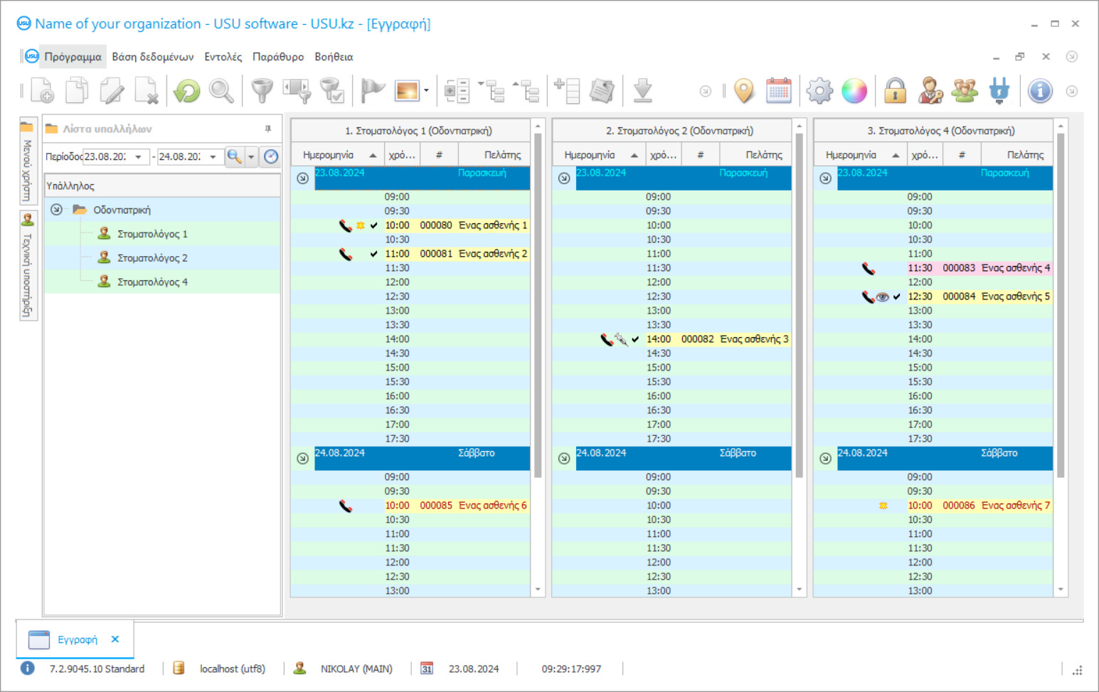
Στιγμιότυπο οθόνης προγράμματος
Ένα στιγμιότυπο οθόνης είναι μια φωτογραφία του λογισμικού που εκτελείται. Από αυτό μπορείτε να καταλάβετε αμέσως πώς μοιάζει ένα σύστημα CRM. Έχουμε εφαρμόσει μια διεπαφή παραθύρου με υποστήριξη για σχεδιασμό UX/UI. Αυτό σημαίνει ότι η διεπαφή χρήστη βασίζεται σε χρόνια εμπειρίας χρήστη. Κάθε ενέργεια βρίσκεται ακριβώς εκεί που είναι πιο βολικό να την εκτελέσετε. Χάρη σε μια τέτοια ικανή προσέγγιση, η παραγωγικότητα της εργασίας σας θα είναι μέγιστη. Κάντε κλικ στη μικρή εικόνα για να ανοίξετε το στιγμιότυπο οθόνης σε πλήρες μέγεθος.
Εάν αγοράσετε ένα σύστημα USU CRM με διαμόρφωση τουλάχιστον "Standard", θα έχετε μια επιλογή σχεδίων από περισσότερα από πενήντα πρότυπα. Κάθε χρήστης του λογισμικού θα έχει τη δυνατότητα να επιλέξει το σχέδιο του προγράμματος που ταιριάζει στο γούστο του. Κάθε μέρα εργασίας πρέπει να φέρνει χαρά!
Η εισαγωγή του προγράμματος αυτοματοποίησης σε μια οδοντιατρική κλινική είναι το πιο ζωτικής σημασίας για κάθε επικεφαλής του οργανισμού! Και σας βοηθάμε επαγγελματικά σε αυτό το έργο! Η οδοντιατρική κλινική USU-Soft, ένα καθολικό πρόγραμμα διαχείρισης, μπορεί να χρησιμοποιηθεί για την εφαρμογή αυτοματισμού σε όλες τις πτυχές των δραστηριοτήτων. Με το πρόγραμμα ελέγχου της οδοντιατρικής κλινικής, κάθε οδοντίατρος μπορεί να ελέγχει τη θεραπεία των ασθενών τους, την παρακολούθηση και την πληρωμή τους. Η λογιστική της οδοντιατρικής κλινικής στο πρόγραμμα USU-Soft διεξάγεται με τη δυνατότητα αρχειοθετημένης προβολής όλων των φωτογραφιών ακτίνων Χ από οποιονδήποτε πελάτη. Το πρόγραμμά μας για τη διαχείριση της οδοντιατρικής κλινικής, το οποίο διαθέτει ένα διαισθητικό μενού, σίγουρα θα γίνει πραγματικός βοηθός στο ίδρυμά σας! Οι προοπτικές των παραθύρων του προγράμματος μπορούν να προσαρμοστούν από κάθε χρήστη ξεχωριστά χρησιμοποιώντας όμορφα πρότυπα σχεδίασης. Το πρόγραμμα υπολογιστή οδοντιατρικής κλινικής αποθηκεύει αυτόματα όλες τις ρυθμίσεις χρήστη. Μπορείτε να κατεβάσετε δωρεάν το πρόγραμμα οδοντιατρικής κλινικής στον ιστότοπό μας! Η μόνη διαφορά είναι ότι στην έκδοση επίδειξης του προγράμματος δεν μπορείτε να εισαγάγετε νέα δεδομένα στους καταλόγους. Έχουμε αναπτύξει ένα τέτοιο πρόγραμμα της οδοντιατρικής κλινικής, με το οποίο είστε βέβαιοι ότι θα είστε ευτυχείς να ολοκληρώσετε τις εργασίες σας! Αυτοματοποιήστε την εργασία σας με το πρόγραμμα οδοντιατρικής κλινικής USU-Soft και έτσι μπορείτε να αυτοματοποιήσετε ολόκληρη την οργάνωση!
Ποιος είναι ο προγραμματιστής;
Akulov Nikolay
Εμπειρογνώμονας και επικεφαλής προγραμματιστής που συμμετείχε στη σχεδίαση και ανάπτυξη αυτού του λογισμικού.
2026-05-28
Βίντεο προγράμματος για οδοντιατρική κλινική
Αυτό το βίντεο είναι στα αγγλικά. Αλλά μπορείτε να δοκιμάσετε να ενεργοποιήσετε τους υπότιτλους στη μητρική σας γλώσσα.
Στο πρόγραμμα διαχείρισης της οδοντιατρικής κλινικής USU-Soft μπορείτε να εργαστείτε ενεργά με τη βάση δεδομένων πελατών. Σήμερα είναι σημαντικό για τον οδοντίατρο και την κλινική να κάνουν ό, τι είναι δυνατόν για να διατηρήσουν τους ασθενείς και να τους κάνουν πιστούς στην κλινική και τον γιατρό. Για να γίνει αυτό, είναι πάντοτε απαραίτητο να διατηρείται μια υψηλή ποιότητα εξυπηρέτησης και θεραπείας των ασθενών, έτσι ώστε ο ασθενής να είναι ευχαριστημένος και άνετος να υποβληθεί σε θεραπεία, καθώς και απλώς να βρίσκεται στην κλινική. Πολλές κλινικές χτίζουν σχέσεις με ασθενείς σύμφωνα με τις σύγχρονες αρχές του μάρκετινγκ. Δώστε προσοχή στο πόσο ενεργά χρησιμοποιείται το μάρκετινγκ σε σχέση με πελάτες παρόχων κινητής τηλεφωνίας, αλυσίδων λιανικής και καταστημάτων επώνυμων. Υπενθυμίζουν συνεχώς για τους εαυτούς τους, προσφέρουν για συμμετοχή σε προσφορές, ενημερώνουν για νέα προϊόντα, εκπτώσεις, συγχαρητήρια για τα γενέθλια και τις αργίες. Πολλές οδοντιατρικές κλινικές χρησιμοποιούν ενεργά το πρόγραμμα υπολογιστή USU-Soft. Κάθε μέρα στέλνουν μηνύματα SMS στους ασθενείς τους με υπενθύμιση της επίσκεψης, χαιρετισμούς γενεθλίων και ξεχωριστά μηνύματα για να συγχαρούν όλους για τις διακοπές και να ανακοινώνουν νέες υπηρεσίες και προσφορές της κλινικής.
Λήψη δοκιμαστικής έκδοσης
Κατά την έναρξη του προγράμματος, μπορείτε να επιλέξετε τη γλώσσα.

Μπορείτε να κατεβάσετε την έκδοση επίδειξης δωρεάν. Και δούλεψε στο πρόγραμμα για δύο εβδομάδες. Ορισμένες πληροφορίες έχουν ήδη συμπεριληφθεί εκεί για σαφήνεια.
Ποιος είναι ο μεταφραστής;
Khoilo Roman
Επικεφαλής προγραμματιστής που συμμετείχε στη μετάφραση αυτού του λογισμικού σε διάφορες γλώσσες.
Η χρήση νέων τεχνολογιών της εταιρείας ολοκλήρωσης κατέστησε δυνατή τη μείωση του κόστους των μηνυμάτων SMS. Είναι συχνά πολύ φθηνότερο από τους κυψελοειδείς χειριστές. Τα SMS μπορούν να σταλούν απευθείας από το πρόγραμμα ελέγχου οδοντιατρικής κλινικής με ένα μόνο κλικ. Τα πρότυπα μπορούν να χρησιμοποιηθούν για τη δημιουργία εξατομικευμένων μηνυμάτων SMS. Το σύστημα παρέχει την ευκαιρία λήψης σχολίων. μια απάντηση SMS του ασθενούς έρχεται στην καθορισμένη διεύθυνση e-mail. Η ενότητα μάρκετινγκ στο πρόγραμμα USU-Soft σας επιτρέπει να κάνετε επιλογές ασθενών από τη βάση δεδομένων, να τους καλέσετε για τα επόμενα στάδια θεραπείας και προληπτικής φροντίδας. Αυτό είναι εξαιρετικά χρήσιμο όταν πραγματοποιείται μια ολοκληρωμένη αποκατάσταση των δοντιών με οδοντοστοιχίες που υποστηρίζονται από εμφύτευμα, στη θεραπεία της περιοδοντικής νόσου, καθώς και στο παιδιατρικό οδοντικό κέντρο. Η ενεργή εργασία με τη βάση δεδομένων πελατών επιτρέπει στις κλινικές να μην χάσουν ασθενείς, φέρνει επιπλέον εισόδημα και οικονομική σταθερότητα και επιτρέπει στους ασθενείς να διατηρήσουν καλύτερα την υγεία τους με προληπτική θεραπεία των υπαρχόντων προβλημάτων.
Παραγγείλετε ένα πρόγραμμα για οδοντιατρική κλινική
Για να αγοράσετε το πρόγραμμα, απλά καλέστε ή γράψτε μας. Οι ειδικοί μας θα συμφωνήσουν μαζί σας για την κατάλληλη διαμόρφωση λογισμικού, θα ετοιμάσουν ένα συμβόλαιο και ένα τιμολόγιο για πληρωμή.
Πώς να αγοράσετε το πρόγραμμα;
Στείλτε λεπτομέρειες για τη σύμβαση
Συνάπτουμε συμφωνία με κάθε πελάτη. Το συμβόλαιο είναι η εγγύηση ότι θα λάβετε ακριβώς αυτό που ζητάτε. Επομένως, πρέπει πρώτα να μας στείλετε τα στοιχεία ενός νομικού ή φυσικού προσώπου. Αυτό συνήθως δεν διαρκεί περισσότερο από 5 λεπτά
Κάντε μια προκαταβολή
Αφού σας στείλουμε σαρωμένα αντίγραφα της σύμβασης και του τιμολογίου για πληρωμή, απαιτείται προκαταβολή. Λάβετε υπόψη ότι πριν εγκαταστήσετε το σύστημα CRM, αρκεί να πληρώσετε όχι ολόκληρο το ποσό, αλλά μόνο ένα μέρος. Υποστηρίζονται διάφοροι τρόποι πληρωμής. Περίπου 15 λεπτά
Το πρόγραμμα θα εγκατασταθεί
Μετά από αυτό, μια συγκεκριμένη ημερομηνία και ώρα εγκατάστασης θα συμφωνηθεί μαζί σας. Αυτό συμβαίνει συνήθως την ίδια ή την επόμενη μέρα μετά την ολοκλήρωση της γραφειοκρατίας. Αμέσως μετά την εγκατάσταση του συστήματος CRM, μπορείτε να ζητήσετε εκπαίδευση για τον υπάλληλο σας. Εάν το πρόγραμμα αγοραστεί για 1 χρήστη, δεν θα διαρκέσει περισσότερο από 1 ώρα
Απολαύστε το αποτέλεσμα
Απολαύστε το αποτέλεσμα ατελείωτα :) Αυτό που είναι ιδιαίτερα ευχάριστο δεν είναι μόνο η ποιότητα με την οποία έχει αναπτυχθεί το λογισμικό για την αυτοματοποίηση της καθημερινής εργασίας, αλλά και η έλλειψη εξάρτησης με τη μορφή μηνιαίας συνδρομής. Εξάλλου, θα πληρώσετε μόνο μία φορά για το πρόγραμμα.
Αγοράστε ένα έτοιμο πρόγραμμα
Μπορείτε επίσης να παραγγείλετε προσαρμοσμένη ανάπτυξη λογισμικού
Εάν έχετε ειδικές απαιτήσεις λογισμικού, παραγγείλετε προσαρμοσμένη ανάπτυξη. Τότε δεν θα χρειαστεί να προσαρμοστείτε στο πρόγραμμα, αλλά το πρόγραμμα θα προσαρμοστεί στις επιχειρηματικές σας διαδικασίες!
Πρόγραμμα οδοντιατρικής κλινικής
Υπάρχουν πολλές εργασίες που μπορούν να εκτελεστούν στο σύστημά μας. Υπάρχουν μόνο μερικά από αυτά: παρακολουθήστε τα αποτελέσματα της προώθησης της κλινικής σας με απλές αναφορές που σας επιτρέπουν να κατανοήσετε καλύτερα το ταξίδι των πελατών και να επιλέξετε τις σωστές τακτικές πωλήσεων. Χρησιμοποιήστε πληροφορίες πελατών για να αναλύσετε το ιστορικό επισκέψεών τους. τμηματοποίηση πελατών ανά φύλο, ηλικία, τελευταία επίσκεψη κ.λπ. δημιουργήστε τις σωστές λίστες για κλήσεις, γραπτά μηνύματα και email. αποστολή στοχευμένων αυτόματων ειδοποιήσεων αντί ανεπιθύμητων μηνυμάτων. δημιουργία συστημάτων μπόνους για τους πελάτες, ώστε να τους ενδιαφέρουν ανά πάσα στιγμή. εφαρμόστε διαφορετικά συστήματα τιμολόγησης.
Προκειμένου να αξιολογηθεί η αποτελεσματικότητα της διαφημιστικής πολιτικής, είναι απαραίτητο για τους διαχειριστές να επισημάνουν με ακρίβεια την πηγή της διαφήμισης ρωτώντας κάθε πρωτεύοντα ασθενή Πώς μάθατε για εμάς ;. Το οδοντιατρικό πρόγραμμα USU-Soft σας επιτρέπει να κάνετε αυτήν τη διαδικασία υποχρεωτική. Οι σωστές αναφορές για την αποτελεσματικότητα της διαφήμισης παρέχουν στον επικεφαλής της κλινικής αντικειμενικές και αξιόπιστες πληροφορίες σχετικά με την αποτελεσματικότητα των διαφημιστικών επενδύσεων για οποιαδήποτε χρονική περίοδο, επιτρέπει στο τμήμα μάρκετινγκ και διαφήμισης να λειτουργεί αποτελεσματικά και να μην σπαταλά τον προϋπολογισμό διαφήμισης. Το οδοντιατρικό σύστημα USU-Soft είναι ένα σύγχρονο και αποτελεσματικό εργαλείο για τη διαχείριση μιας οδοντιατρικής επιχείρησης οποιουδήποτε μεγέθους. Μπορείτε να αποκτήσετε εμπειρία στην αποτελεσματική χρήση του οδοντιατρικού προγράμματος από την υπηρεσία υποστήριξης της εταιρείας-προγραμματιστή, καθώς και από εξειδικευμένα σεμινάρια που διοργανώνονται από τους ειδικούς στην εφαρμογή αυτού του συστήματος.
Το προηγμένο πρόγραμμα διαχείρισης οδοντιατρικής κλινικής μπορεί να κάνει πολλές αναφορές, οι οποίες δεν είναι ίδιες στη δομή της. Το σύστημα χρησιμοποιεί διαφορετικούς αλγόριθμους για να κάνει τη δυνατότητα αναφοράς διαφορετική και πιο χρήσιμη. Ως αποτέλεσμα, λαμβάνετε μια λεπτομερή εικόνα για το πώς λειτουργεί ο οργανισμός στο σύνολό του, καθώς και όσον αφορά τον υπάλληλο, τη λογιστική των ασθενών, καθώς και τον εξοπλισμό και τον έλεγχο φαρμάκων. Επιπλέον, βλέπετε την κατανομή των οικονομικών σας και μπορείτε να χρησιμοποιήσετε τον προϋπολογισμό με τον πιο αποτελεσματικό τρόπο.

