Operativsystem: Windows, Android, macOS
Gruppe av programmer: Bedriftsautomasjon
Program for tannklinikk
- Opphavsrett beskytter de unike metodene for forretningsautomatisering som brukes i programmene våre.

opphavsrett - Vi er en verifisert programvareutgiver. Dette vises i operativsystemet når du kjører våre programmer og demo-versjoner.

Verifisert utgiver - Vi jobber med organisasjoner over hele verden fra små bedrifter til store. Vårt firma er inkludert i det internasjonale selskapsregisteret og har et elektronisk tillitsmerke.

Tegn på tillit
Rask overgang.
Hva vil du gjøre nå?
Hvis du ønsker å bli kjent med programmet, er den raskeste måten å først se hele videoen, og deretter laste ned gratis demoversjonen og jobbe med den selv. Om nødvendig, be om en presentasjon fra teknisk støtte eller les instruksjonene.
WhatsApp
I arbeidstiden svarer vi vanligvis innen 1 minutt
Hvordan kjøpe programmet?
Se et skjermbilde av programmet
Se en video om programmet
Last ned demoversjon
Sammenlign konfigurasjoner av programmet
Beregn kostnadene for programvare
Beregn kostnadene for skyen hvis du trenger en skyserver
Hvem er utvikleren?
Skjermbilde av programmet
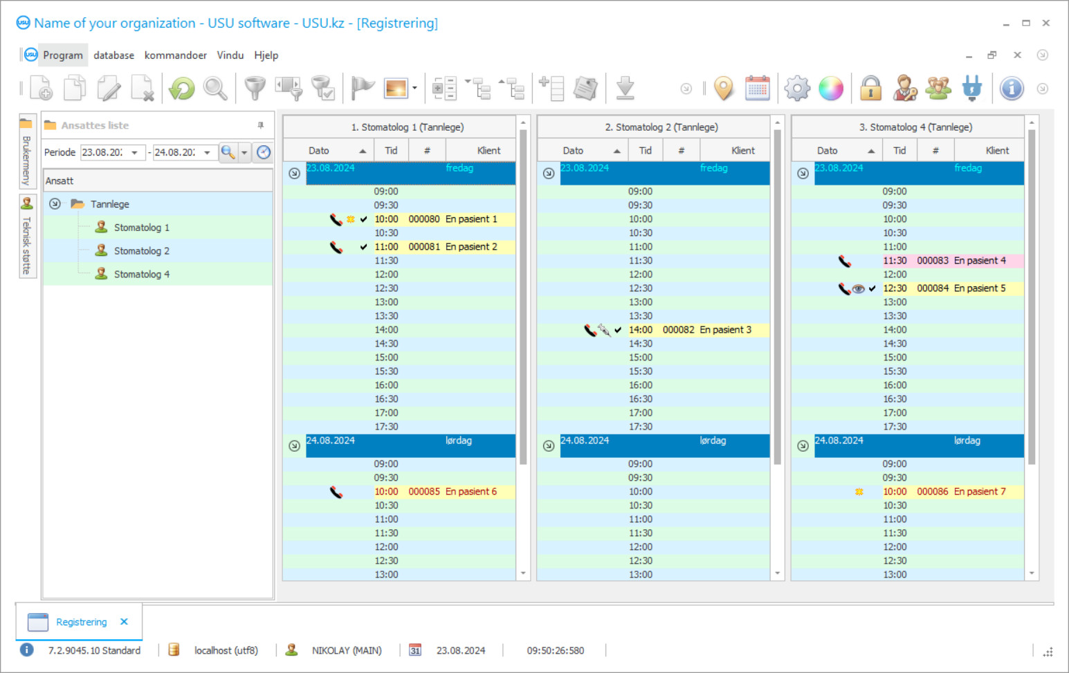
Et skjermbilde er et bilde av programvaren som kjører. Fra det kan du umiddelbart forstå hvordan et CRM-system ser ut. Vi har implementert et vindusgrensesnitt med støtte for UX/UI-design. Dette betyr at brukergrensesnittet er basert på mange års brukererfaring. Hver handling er plassert nøyaktig der det er mest praktisk å utføre den. Takket være en slik kompetent tilnærming vil arbeidsproduktiviteten din være maksimal. Klikk på det lille bildet for å åpne skjermbildet i full størrelse.
Hvis du kjøper et USU CRM-system med en konfigurasjon på minst "Standard", vil du ha et utvalg av design fra mer enn femti maler. Hver bruker av programvaren vil ha muligheten til å velge utformingen av programmet for å passe deres smak. Hver dag med jobb skal bringe glede!
Innføringen av automatiseringsprogrammet i en tannklinikk er det viktigste for enhver organisasjonssjef! Og vi hjelper deg profesjonelt i denne oppgaven! USU-Soft tannklinikk, et universelt ledelsesprogram, kan brukes til å implementere automatisering i alle aspekter av aktiviteter. Med programmet for tannklinikkontroll er hver tannlege i stand til å kontrollere behandlingen av pasientene, deres oppmøte og betaling. Regnskapet for tannklinikken i USU-Soft-programmet gjennomføres med mulighet for arkivvisning av alle røntgenbilder av eventuelle klienter. Vårt program for tannklinikkledelse, som har en intuitiv meny, vil helt sikkert bli en ekte hjelper i din institusjon! Utsiktene til programvinduene kan justeres av hver bruker individuelt ved hjelp av vakre designmaler. Tannklinikkens dataprogram lagrer alle brukerinnstillinger automatisk. Tannklinikkprogrammet kan lastes ned gratis på vår nettside! Den eneste forskjellen er at i demonstrasjonsversjonen av programmet kan du ikke legge inn nye data i katalogene. Vi har utviklet et slikt program for tannklinikken, som du er sikker på å være fornøyd med å utføre operasjonene dine! Automatiser arbeidet ditt med USU-Soft tannklinikkprogram, og dermed kan du automatisere hele organisasjonen!
Hvem er utvikleren?
2026-05-28
Video av program for tannklinikk
Denne videoen er på engelsk. Men du kan prøve å slå på undertekster på morsmålet ditt.
I USU-Soft-programmet for tannklinikkadministrasjon kan du aktivt jobbe med klientdatabasen. I dag er det viktig for tannlegen og klinikken å gjøre alt for å beholde pasienter og gjøre dem lojale mot klinikken og legen. For å gjøre dette er det alltid nødvendig å opprettholde en høy kvalitet på service og behandling av pasienter, slik at pasienten var fornøyd og komfortabel å bli behandlet, så vel som bare å være på klinikken. Mange klinikker bygger relasjoner med pasienter i henhold til moderne markedsføringsprinsipper. Vær oppmerksom på hvor aktivt markedsføring brukes i forhold til kunder fra mobiloperatører, butikkjeder og merkevarebutikker. De minner hele tiden om seg selv, tilbyr seg å delta i kampanjer, informerer om nye produkter, rabatter, gratulerer med bursdager og helligdager. Mange tannklinikker bruker aktivt dataprogrammet USU-Soft. Hver dag sender de SMS-meldinger til pasientene med en påminnelse om besøket, bursdagshilsener og separate utsendelser for å gratulere alle med høytiden og kunngjøre nye tjenester og kampanjer for klinikken.
Last ned demoversjon
Når du starter programmet, kan du velge språk.

Du kan laste ned demoversjonen gratis. Og jobbe i programmet i to uker. Noe informasjon er allerede inkludert der for klarhets skyld.
Hvem er oversetteren?
Khoilo Roman
Sjefprogrammerer som deltok i oversettelsen av denne programvaren til forskjellige språk.
Ved å bruke ny teknologi fra integratorselskapet ble det mulig å redusere kostnadene for SMS-meldinger. Det er ofte mye billigere enn mobiloperatører. SMS kan sendes direkte fra programmet for tannklinikkontroll med et enkelt klikk. Maler kan brukes til å lage personlige SMS-meldinger. Systemet gir mulighet for å motta tilbakemelding; et SMS-svar fra pasienten kommer til den angitte e-postadressen. Markedsføringsmodulen i USU-Soft-programmet lar deg gjøre valg av pasienter fra databasen, ringe dem til neste behandlingsstadier og forebyggende behandling. Dette er ekstremt nyttig når du utfører en omfattende restaurering av tennene med implantatstøttede proteser, ved behandling av periodontal sykdom, samt i pediatrisk tannlegesenter. Aktivt arbeid med klientdatabasen gjør at klinikker ikke kan miste pasienter, gir ekstra inntekt og økonomisk stabilitet, og lar pasienter bedre bevare helsen sin ved forebyggende behandling av eksisterende problemer.
Bestill et program for tannklinikk
For å kjøpe programmet er det bare å ringe eller skrive til oss. Våre spesialister vil bli enige med deg om riktig programvarekonfigurasjon, utarbeide en kontrakt og en faktura for betaling.
Hvordan kjøpe programmet?
Send detaljer for kontrakten
Vi inngår avtale med hver enkelt kunde. Kontrakten er din garanti for at du får akkurat det du trenger. Derfor må du først sende oss detaljene om en juridisk enhet eller enkeltperson. Dette tar vanligvis ikke mer enn 5 minutter
Foreta et forskudd
Etter å ha sendt deg skannede kopier av kontrakt og faktura for betaling, kreves det forskuddsbetaling. Vær oppmerksom på at før du installerer CRM-systemet, er det nok å betale ikke hele beløpet, men bare en del. Ulike betalingsmåter støttes. Omtrent 15 minutter
Programmet vil bli installert
Etter dette vil en bestemt installasjonsdato og -klokkeslett bli avtalt med deg. Dette skjer vanligvis samme eller neste dag etter at papirarbeidet er fullført. Umiddelbart etter installasjon av CRM-systemet kan du be om opplæring for din medarbeider. Hvis programmet er kjøpt for 1 bruker, tar det ikke mer enn 1 time
Nyt resultatet
Nyt resultatet i det uendelige :) Det som er spesielt gledelig er ikke bare kvaliteten som programvaren er utviklet med for å automatisere arbeidshverdagen, men også mangelen på avhengighet i form av en månedlig abonnementsavgift. Tross alt betaler du bare én gang for programmet.
Kjøp et ferdig program
Du kan også bestille tilpasset programvareutvikling
Hvis du har spesielle programvarekrav, bestill tilpasset utvikling. Da trenger du ikke å tilpasse deg programmet, men programmet vil bli tilpasset dine forretningsprosesser!
Program for tannklinikk
Det er mange oppgaver som kan utføres i systemet vårt. Det er bare noen av dem: Overvåk resultatene av klinikkopprykk med enkle rapporter som lar deg bedre forstå kundereisen og velge riktig salgstaktikk; bruke kundeinformasjon til å analysere besøkshistorikken; segmentere kunder etter kjønn, alder, siste besøk osv. generere de riktige listene for å ringe, sende sms og sende e-post; sende målrettede automatiske varsler i stedet for spam; lage bonussystemer for kunder som til enhver tid holder dem interessert; bruke forskjellige prisordninger.
For å evaluere effektiviteten av annonseringspolitikken er det nødvendig at administratorer nøyaktig markerer kilden til annonsering ved å spørre hver primærpasient Hvordan hørte du om oss ?. USU-Soft dental-programmet lar deg gjøre denne prosedyren obligatorisk. Riktige rapporter om effektivitet i annonsering gir klinikksjefen objektiv og pålitelig informasjon om effektiviteten til reklameinvesteringer i en hvilken som helst periode, slik at markedsførings- og reklameavdelingen kan jobbe effektivt og ikke å kaste bort reklamebudsjettet. USU-Soft tannlegesystem er et moderne og effektivt verktøy for å administrere en tannvirksomhet i alle størrelser. Du kan få erfaring med effektiv bruk av tannlegeprogrammet fra supporttjenesten til bedriftsutvikleren, samt fra spesialiserte seminarer organisert av spesialistene i implementeringen av dette systemet.
Det avanserte programmet for tannklinikkadministrasjon kan gi mange rapporter, som ikke er de samme i strukturen. Systemet bruker forskjellige algoritmer for å gjøre rapporteringsfunksjonen mangfoldig og mer nyttig. Som et resultat får du et detaljert bilde av hvordan organisasjonen fungerer i det hele tatt, så vel som med hensyn til enhver ansatt, pasientens regnskap, samt utstyrs- og medisinskontroll. Videre ser du fordelingen av økonomien din og kan bruke budsjettet på den mest effektive måten.

