Isistimu Esebenzayo: Windows, Android, macOS
Iqembu lezinhlelo: Ukuzenzakalelayo kwebhizinisi
Uhlelo lomtholampilo wamazinyo
- I-copyright ivikela izindlela ezihlukile zokuzenzakalela kwebhizinisi ezisetshenziswa ezinhlelweni zethu.

I-copyright - Singabashicileli besofthiwe abaqinisekisiwe. Lokhu kuboniswa ohlelweni lokusebenza uma usebenzisa izinhlelo zethu nezinguqulo zedemo.

Umshicileli oqinisekisiwe - Sisebenza nezinhlangano emhlabeni wonke kusukela kwamabhizinisi amancane kuya kwamakhulu. Inkampani yethu ifakiwe kurejista yamazwe ngamazwe yezinkampani futhi inophawu lwe-electronic trust.

Uphawu lokuthembela
Ushintsho olusheshayo.
Yini ofuna ukuyenza manje?
Uma ufuna ukujwayelana nohlelo, indlela eshesha kakhulu ukuqala ukubuka ividiyo egcwele, bese ulanda inguqulo yedemo yamahhala bese usebenza nayo ngokwakho. Uma kunesidingo, cela isethulo kwabesekela lobuchwepheshe noma ufunde imiyalelo.
WhatsApp
Phakathi namahora ebhizinisi ngokuvamile siphendula phakathi kweminithi elingu-1
Ungaluthenga kanjani uhlelo?
Buka isithombe-skrini sohlelo
Buka ividiyo mayelana nohlelo
Landa inguqulo yedemo
Qhathanisa ukucushwa kohlelo
Bala izindleko zesofthiwe
Bala izindleko zefu uma udinga iseva yefu
Ubani umthuthukisi?
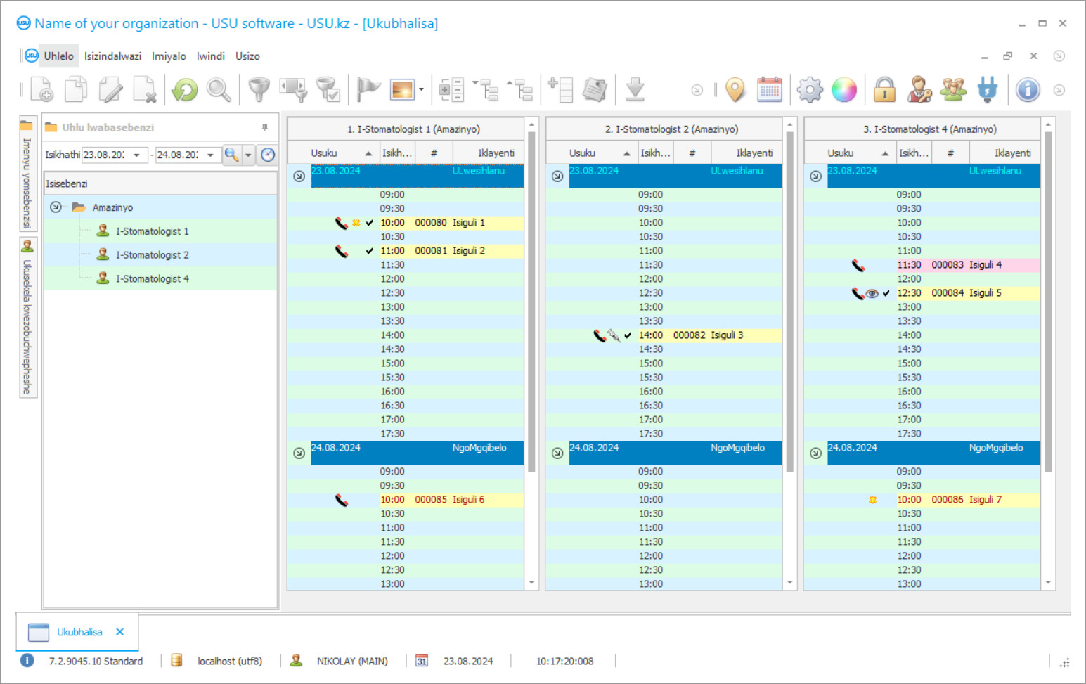
Isithombe-skrini sohlelo
Isithombe-skrini isithombe sesofthiwe esebenzayo. Kusuka kuyo ungakwazi ukuqonda ngokushesha ukuthi uhlelo lwe-CRM lubukeka kanjani. Senze isixhumi esibonakalayo sewindi esisekelwa idizayini ye-UX/UI. Lokhu kusho ukuthi ukusebenzelana komsebenzisi kusekelwe eminyakeni yolwazi lomsebenzisi. Isenzo ngasinye sitholakala lapho kulunge khona kakhulu ukusenza. Ngenxa yale ndlela enekhono, ukukhiqiza kwakho kuzoba okuphezulu. Chofoza esithombeni esincane ukuze uvule isithombe-skrini ngosayizi ogcwele.
Uma uthenga isistimu ye-USU CRM ngokucushwa okungenani kokuthi "Okujwayelekile", uzoba nokukhetha kwemiklamo evela kuzifanekiso ezingaphezu kwamashumi amahlanu. Umsebenzisi ngamunye wesoftware uzoba nethuba lokukhetha ukwakheka kohlelo ukuze kuhambisane nokuthanda kwabo. Zonke izinsuku zomsebenzi kufanele zilethe injabulo!
Ukwethulwa kohlelo lokuzenzakalela emtholampilo wamazinyo kuyinto ebaluleke kakhulu kunoma iyiphi inhloko yenhlangano! Futhi sikusiza ngokomsebenzi kulo msebenzi! Umtholampilo wamazinyo wase-USU-Soft, uhlelo lokuphatha jikelele, ungasetshenziswa ukwenza i-automation kuzo zonke izici zemisebenzi. Ngohlelo lokulawulwa kwemitholampilo yamazinyo, wonke udokotela wamazinyo uyakwazi ukulawula ukwelashwa kweziguli zazo, ukuya kwazo nokukhokha kwazo. Ukubalwa komtholampilo wamazinyo kuhlelo lwe-USU-Soft kwenziwa ngenhloso yokubuka okugciniwe kwazo zonke izithombe ze-X-ray zanoma imaphi amaklayenti. Uhlelo lwethu lokuphathwa kwemitholampilo yamazinyo, olunemenyu enembile, nakanjani luzoba umsizi wangempela esikhungweni sakho! Umbono wamawindi wohlelo ungalungiswa ngumsebenzisi ngamunye ngamunye esebenzisa izifanekiso ezinhle zokwakha. Uhlelo lwekhompyutha lomtholampilo wamazinyo lusindisa zonke izilungiselelo zomsebenzisi ngokuzenzekelayo. Uhlelo lomtholampilo wamazinyo lungalandwa kuwebhusayithi yethu mahhala! Umehluko kuphela ukuthi kunguqulo yokubonisa yohlelo awukwazi ukufaka imininingwane emisha kuzinkomba. Senze uhlelo olunjalo lomtholampilo wamazinyo, onesiqiniseko sokuthi uyokujabulela ukufeza imisebenzi yakho! Shintsha umsebenzi wakho nohlelo lomtholampilo wamazinyo wase-USU-Soft, futhi ngaleyo ndlela ukwazi ukuguqula yonke inhlangano!
Ubani umthuthukisi?
Akulov Nikolay
Uchwepheshe kanye nomklami omkhulu obambe iqhaza ekwakhiweni nasekuthuthukisweni kwale software.
2026-05-28
Ividiyo yohlelo lomtholampilo wamazinyo
Le vidiyo ingesiNgisi. Kodwa ungazama ukuvula imibhalo engezansi ngolimi lwakho lwendabuko.
Kuhlelo lwe-USU-Soft lokuphathwa kwemitholampilo yamazinyo ungasebenza ngenkuthalo ne-database yamakhasimende. Namuhla kubalulekile ukuthi udokotela wamazinyo nomtholampilo benze konke okusemandleni ukugcina iziguli nokuzenza zithembeke emtholampilo nakudokotela. Ukwenza lokhu, kuhlale kudingekile ukugcina izinga eliphezulu lokuhlinzekwa nokwelashwa kweziguli, ukuze isiguli sikujabulele futhi kukhululeke ukwelashwa, kanye nokuba semtholampilo nje. Imitholampilo eminingi yakha ubudlelwano neziguli ngokwemigomo yesimanje yokumaketha. Naka ukuthi ukumaketha kusetshenziswa kanjani ngokuzikhandla ebudlelwaneni namakhasimende ama-mobile opharetha, amaketanga ezitolo nezitolo ezinophawu Bahlala bezikhumbuza ngabo, bathembisa ukubamba iqhaza ekukhusheni, bazise ngemikhiqizo emisha, izaphulelo, bahalalisele ngezinsuku zokuzalwa nangamaholide omphakathi. Imitholampilo eminingi yamazinyo isebenzisa ngenkuthalo uhlelo lwekhompyutha i-USU-Soft. Nsuku zonke bathumela imiyalezo ye-SMS ezigulini zabo ezinesikhumbuzo sokuvakashelwa, ukubingelelwa ngosuku lokuzalwa, nezincwadi ezihlukile zokuhalalisela wonke umuntu ngamaholide nokumemezela izinsizakalo ezintsha nokwenyuswa komtholampilo.
Landa inguqulo yedemo
Lapho uqala uhlelo, ungakhetha ulimi.

Ungalanda inguqulo yedemo mahhala. Futhi usebenze ohlelweni amasonto amabili. Olunye ulwazi seluvele lufakiwe lapho ukuze lucaciselwe.
Ubani umhumushi?
Kusetshenziswa ubuchwepheshe obusha benkampani edidiyelayo kwenze ukuthi kwehliswe izindleko zemiyalezo ye-SMS. Imvamisa ishibhile kakhulu kunama-opharetha weselula. I-SMS ingathunyelwa ngqo kusuka ohlelweni lokulawulwa kwamazinyo ngokuchofoza okukodwa. Izifanekiso zingasetshenziselwa ukudala imilayezo ye-SMS eyenziwe yaba ngeyakho. Uhlelo lunikeza ithuba lokuthola impendulo; impendulo ye-SMS yesiguli iza kukheli le-imeyili elicacisiwe. Imodyuli yokumaketha kuhlelo lwe-USU-Soft ikuvumela ukuthi ukhethe iziguli ezivela ku-database, uzishayele izigaba ezilandelayo zokwelashwa nokunakekelwa kokuvikela. Lokhu kuyasiza kakhulu lapho kwenziwa ukubuyiselwa okuphelele kwamazinyo ngamazinyo okufakelwa asekelwa, ekwelapheni izifo ze-periodontal, kanye nasendaweni yamazinyo ezingane. Ukusebenza okusebenzayo ne-database yamakhasimende kuvumela imitholampilo ukuthi ingalahlekelwa iziguli, kuletha imali eyengeziwe kanye nokuzinza kwezezimali, futhi kuvumela iziguli ukuthi zigcine impilo yazo kangcono ngokwelashwa kokuvikela izinkinga ezikhona.
Oda uhlelo lomtholampilo wamazinyo
Ukuthenga uhlelo, vele usishayele noma usibhalele. Ochwepheshe bethu bazovumelana nawe ekucushweni kwesofthiwe efanele, balungise inkontileka kanye ne-invoyisi ukuze ukhokhe.
Ungaluthenga kanjani uhlelo?
Thumela imininingwane yenkontileka
Senza isivumelwano neklayenti ngalinye. Inkontileka iyisiqinisekiso sakho sokuthi uzothola lokho kanye okudingayo. Ngakho-ke, okokuqala udinga ukusithumelela imininingwane yebhizinisi elisemthethweni noma umuntu. Lokhu ngokuvamile akuthathi imizuzu engaphezu kwemi-5
Yenza inkokhelo kusengaphambili
Ngemva kokukuthumelela amakhophi askeniwe enkontileka kanye ne-invoyisi ukuze ukhokhe, kudingeka ukukhokha kusengaphambili. Sicela uqaphele ukuthi ngaphambi kokufaka uhlelo lwe-CRM, kwanele ukukhokha inani eliphelele, kodwa ingxenye kuphela. Izindlela zokukhokha ezahlukahlukene ziyasekelwa. Cishe imizuzu engu-15
Uhlelo luzofakwa
Ngemva kwalokhu, usuku oluthile lokufakwa kanye nesikhathi kuzovunyelwana ngakho nawe. Lokhu kuvame ukwenzeka ngosuku olufanayo noma ngakusasa ngemva kokuqedwa kwamaphepha. Ngokushesha ngemva kokufaka uhlelo lwe-CRM, ungacela ukuqeqeshwa komsebenzi wakho. Uma uhlelo luthengelwa umsebenzisi ongu-1, ngeke kuthathe isikhathi esingaphezu kwehora elingu-1
Jabulela umphumela
Jabulela umphumela ngokungapheli :) Okujabulisa kakhulu akuyona nje ikhwalithi isofthiwe eye yathuthukiswa ngayo ukuze isebenze ngokuzenzakalelayo umsebenzi wansuku zonke, kodwa futhi nokuntuleka kokuncika ngendlela yemali yokubhalisa yanyanga zonke. Phela, uzokhokha kanye kuphela ngohlelo.
Thenga uhlelo eselenziwe ngomumo
Futhi unga-oda ukuthuthukiswa kwesoftware yangokwezifiso
Uma unezidingo ezikhethekile zesofthiwe, oda ukuthuthukiswa ngokwezifiso. Khona-ke ngeke kudingeke uvumelane nohlelo, kodwa uhlelo luzolungiselelwa izinqubo zebhizinisi lakho!
Uhlelo lomtholampilo wamazinyo
Kunemisebenzi eminingi engenziwa ohlelweni lwethu. Kukhona eminye yayo kuphela: qapha imiphumela yokwenyuswa komtholampilo wakho ngemibiko elula ekuvumela ukuthi uqonde kangcono uhambo lwamakhasimende futhi ukhethe amaqhinga afanele okuthengisa; sebenzisa imininingwane yamakhasimende ukuhlaziya umlando wabo wokuvakasha; ingxenye yamakhasimende ngobulili, ubudala, ukuvakashelwa kokugcina, njll; yenza uhlu olufanele lokushaya, ukuthumela imiyalezo kanye ne-imeyili; thumela izaziso ezizenzakalelayo eziqondisiwe esikhundleni sogaxekile; dalela amakhasimende izinhlelo zokuwagcina enentshisekelo ngaso sonke isikhathi; sebenzisa izikimu zamanani ezehlukene.
Ukuze kuhlolwe ukusebenza kwenqubomgomo yokukhangisa, kuyadingeka ukuthi abaphathi bamake ngokunembile umthombo wokukhangisa ngokubuza isiguli ngasinye esiyinhloko Uzwe kanjani ngathi?. Uhlelo lwamazinyo lwe-USU-Soft likuvumela ukuthi wenze le nqubo ibe yisibopho. Imibiko efanele ngokusebenza kahle kwezikhangiso inika inhloko yomtholampilo ulwazi olunenhloso nolunokwethenjelwa ngokusebenza kahle kwezimali zokukhangisa nganoma yisiphi isikhathi, ivumela umnyango wezokukhangisa nowokukhangisa ukuthi usebenze kahle futhi ungachithi isabelomali sokukhangisa. Uhlelo lwamazinyo lwe-USU-Soft luyithuluzi lesimanje futhi elisebenza kahle lokuphatha ibhizinisi lamazinyo lanoma yisiphi isayizi. Ungathola ulwazi ekusetshenzisweni ngempumelelo kohlelo lwamazinyo kusuka kusevisi yokwesekwa yonjiniyela wenkampani kanye nakuma-seminar akhethekile ahlelwe ngongoti ekusetshenzisweni kwalolu hlelo.
Uhlelo oluthuthukile lokuphathwa kwemitholampilo yamazinyo lungenza imibiko eminingi, engafani ngesakhiwo sayo. Isistimu isebenzisa ama-algorithms ahlukile ukwenza isici sokubika sihluke futhi sisize kakhulu. Ngenxa yalokhu, uthola isithombe esinemininingwane sokuthi inhlangano isebenza kanjani ngokuphelele, kanye maqondana nanoma yisiphi isisebenzi, ukubalwa kweziguli, kanye nemishini kanye nokulawulwa kwemithi. Ngaphezu kwalokho, ubona ukwabiwa kwezimali zakho futhi ungasebenzisa isabelomali ngendlela ephumelela kakhulu.

