Operativni sistem: Windows, Android, macOS
Grupa programa: Automatizacija poslovanja
Program za stomatološku kliniku
- Autorska prava štite jedinstvene metode automatizacije poslovanja koje se koriste u našim programima.

Copyright - Mi smo verifikovani izdavač softvera. Ovo se prikazuje u operativnom sistemu kada pokrećemo naše programe i demo verzije.

Provjereni izdavač - Radimo sa organizacijama širom svijeta od malih do velikih. Naša kompanija je uvrštena u međunarodni registar kompanija i ima elektronski znak poverenja.

Znak povjerenja
Brza tranzicija.
Šta sada želiš da radiš?
Ako želite da se upoznate s programom, najbrži način je da prvo pogledate cijeli video, a zatim preuzmete besplatnu demo verziju i sami radite s njom. Ako je potrebno, zatražite prezentaciju od tehničke podrške ili pročitajte upute.
WhatsApp
Tokom radnog vremena obično odgovaramo u roku od 1 minute
Kako kupiti program?
Pogledajte snimak ekrana programa
Pogledajte video o programu
Preuzmite demo verziju
Uporedite konfiguracije programa
Izračunajte cijenu softvera
Izračunajte cijenu oblaka ako vam je potreban cloud server
Ko je programer?
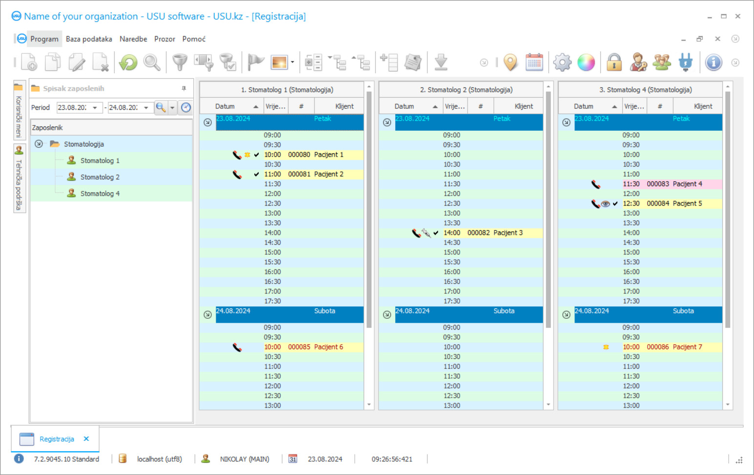
Snimak ekrana programa
Snimak ekrana je fotografija softvera koji radi. Iz njega možete odmah shvatiti kako izgleda CRM sistem. Implementirali smo prozorski interfejs sa podrškom za UX/UI dizajn. To znači da je korisnički interfejs zasnovan na dugogodišnjem korisničkom iskustvu. Svaka radnja se nalazi tačno tamo gde je najprikladnije izvesti. Zahvaljujući tako kompetentnom pristupu, vaša radna produktivnost će biti maksimalna. Kliknite na malu sliku da otvorite snimak ekrana u punoj veličini.
Ako kupite USU CRM sistem sa konfiguracijom najmanje „Standard“, imaćete izbor dizajna između više od pedeset šablona. Svaki korisnik softvera imaće priliku da odabere dizajn programa po svom ukusu. Svaki radni dan treba da donosi radost!
Uvođenje programa automatizacije u stomatološkoj klinici najvažnije je za svakog šefa organizacije! I mi vam profesionalno pomažemo u ovom zadatku! Zubna klinika USU-Soft, univerzalni program upravljanja, može se koristiti za uvođenje automatizacije u svim aspektima aktivnosti. Pomoću programa kontrole stomatološke klinike svaki stomatolog može kontrolirati liječenje svojih pacijenata, njihovo prisustvo i plaćanje. Računovodstvo stomatološke klinike u programu USU-Soft vrši se s mogućnošću arhivskog pregleda svih rendgenskih slika bilo kojih klijenata. Naš program upravljanja stomatološkom klinikom, koji ima intuitivan meni, zasigurno će postati pravi pomoćnik u vašoj ustanovi! Izgled prozora programa može prilagoditi svaki korisnik pojedinačno pomoću prekrasnih predložaka dizajna. Računalni program stomatološke klinike automatski sprema sve korisničke postavke. Program stomatološke klinike možete besplatno preuzeti na našoj web stranici! Jedina razlika je u tome što u demonstracijskoj verziji programa ne možete unijeti nove podatke u direktorije. Razvili smo takav program stomatološke klinike, uz koji ćete sigurno zadovoljiti svoje operacije! Automatizirajte svoj rad pomoću programa stomatološke klinike USU-Soft, a time možete automatizirati cijelu organizaciju!
Ko je programer?
2026-05-28
Video programa za stomatološku kliniku
Ovaj video je na engleskom. Ali možete pokušati uključiti titlove na svom maternjem jeziku.
U programu USU-Soft menadžmenta stomatološke klinike možete aktivno raditi s bazom podataka klijenata. Danas je važno da zubar i klinika učine sve kako bi zadržali pacijente i učinili ih lojalnima klinici i liječniku. Da biste to učinili, uvijek je potrebno održavati visok kvalitet usluge i liječenja pacijenata, kako bi pacijent bio zadovoljan i ugodno se liječiti, kao i samo biti u klinici. Mnoge klinike grade odnose sa pacijentima prema modernim principima marketinga. Obratite pažnju na to koliko se aktivno koristi marketing u odnosu sa klijentima mobilnih operatera, maloprodajnih lanaca i robnih marki. Stalno podsjećaju na sebe, nude sudjelovanje u promocijama, informiraju o novim proizvodima, popustima, čestitaju rođendane i državne praznike. Mnoge stomatološke klinike aktivno koriste računarski program USU-Soft. Svakog dana svojim pacijentima šalju SMS poruke s podsjetnikom na posjetu, čestitkama za rođendan i odvojenim poštanskim porukama da svima čestitaju praznike i najave nove usluge i promocije klinike.
Preuzmite demo verziju
Prilikom pokretanja programa možete odabrati jezik.

Možete besplatno preuzeti demo verziju. I raditi u programu dvije sedmice. Neke informacije su već uključene tamo radi jasnoće.
Ko je prevodilac?
Korišćenje novih tehnologija kompanije integrator omogućilo je smanjenje troškova SMS poruka. Često je mnogo jeftiniji od mobilnih operatera. SMS se jednim klikom može poslati direktno iz programa stomatološke klinike. Predlošci se mogu koristiti za kreiranje personaliziranih SMS poruka. Sistem pruža mogućnost primanja povratnih informacija; SMS-odgovor pacijenta dolazi na navedenu e-adresu. Marketinški modul u programu USU-Soft omogućava vam odabir pacijenata iz baze podataka, njihovo pozivanje za naredne faze liječenja i preventivne njege. Ovo je izuzetno korisno kada se vrši sveobuhvatna restauracija zuba protezama podržanih implantatima, u liječenju parodontalne bolesti, kao i u dječjem zubnom centru. Aktivan rad s bazom podataka klijenata omogućava klinikama da ne gube pacijente, donosi dodatni prihod i financijsku stabilnost, a pacijentima omogućuje bolje očuvanje zdravlja preventivnim liječenjem postojećih problema.
Naručite program za stomatološku kliniku
Da biste kupili program, samo nas nazovite ili nam pišite. Naši stručnjaci će se dogovoriti s vama o odgovarajućoj konfiguraciji softvera, pripremiti ugovor i fakturu za plaćanje.
Kako kupiti program?
Pošaljite detalje za ugovor
Sa svakim klijentom sklapamo ugovor. Ugovor je vaša garancija da ćete dobiti upravo ono što vam je potrebno. Stoga nam prvo trebate poslati podatke o pravnom ili fizičkom licu. Ovo obično ne traje više od 5 minuta
Uplatite akontaciju
Nakon što Vam pošaljemo skenirane kopije ugovora i računa za plaćanje, potrebno je uplatiti akontaciju. Napominjemo da je prije instaliranja CRM sistema dovoljno platiti ne cijeli iznos, već samo dio. Podržani su različiti načini plaćanja. Otprilike 15 minuta
Program će biti instaliran
Nakon toga, sa vama će se dogovoriti konkretan datum i vrijeme instalacije. To se obično dešava istog ili sljedećeg dana nakon što je papirologija završena. Odmah nakon instaliranja CRM sistema, možete zatražiti obuku za svog zaposlenog. Ako je program kupljen za 1 korisnika, neće biti potrebno više od 1 sata
Uživajte u rezultatu
Beskrajno uživajte u rezultatu :) Ono što posebno raduje nije samo kvalitet kojim je razvijen softver za automatizaciju svakodnevnog rada, već i nedostatak zavisnosti u vidu mjesečne pretplate. Na kraju krajeva, program ćete platiti samo jednom.
Kupite gotov program
Također možete naručiti izradu softvera po mjeri
Ako imate posebne softverske zahtjeve, naručite razvoj po mjeri. Tada se nećete morati prilagođavati programu, već će program biti prilagođen vašim poslovnim procesima!
Program za stomatološku kliniku
Mnogo je zadataka koje možemo obaviti u našem sistemu. Postoje samo neki od njih: pratite rezultate promocije vaše klinike jednostavnim izvještajima koji vam omogućavaju da bolje razumijete putovanje kupaca i odaberete pravu taktiku prodaje; koristiti podatke o kupcima za analizu njihove povijesti posjeta; segmentirati kupce prema spolu, dobi, posljednjoj posjeti itd .; generirati prave liste za pozivanje, slanje poruka i slanje e-pošte; šaljite ciljane automatske obavijesti umjesto neželjene pošte; stvoriti bonus sisteme za kupce koji će ih uvijek zanimati; primjenjuju različite cjenovne šeme.
Da bi se procijenila efikasnost politike oglašavanja, potrebno je da administratori precizno označe izvor oglašavanja pitajući svakog primarnog pacijenta Kako ste čuli za nas ?. Zubni program USU-Soft omogućuje vam da ovaj postupak učinite obaveznim. Ispravni izvještaji o efikasnosti oglašavanja daju šefu klinike objektivne i pouzdane informacije o efikasnosti ulaganja u oglašavanje u bilo kojem vremenskom periodu, omogućavaju odjelu za marketing i oglašavanje efikasan rad, a ne rasipanje budžeta za oglašavanje. Zubni sustav USU-Soft moderan je i učinkovit alat za upravljanje stomatološkim poslovima bilo koje veličine. Iskustvo u efikasnom korišćenju stomatološkog programa možete steći u službi podrške programera kompanije, kao i na specijalizovanim seminarima koje su organizovali specijalisti za primenu ovog sistema.
Napredni program upravljanja stomatološkom klinikom može dati puno izvještaja, koji nisu isti u svojoj strukturi. Sistem koristi različite algoritme kako bi značajku izvještavanja učinio raznovrsnijom i korisnijom. Kao rezultat, dobivate detaljnu sliku o tome kako organizacija djeluje u cjelini, kao i u vezi sa bilo kojim zaposlenikom, računovodstvom pacijenata, kao i kontrolom opreme i lijekova. Štoviše, vidite raspodjelu svojih financija i možete koristiti proračun na najučinkovitiji način.

