برنامج عيادة الأسنان
- تحمي حقوق الطبع والنشر الأساليب الفريدة لأتمتة الأعمال المستخدمة في برامجنا.

حقوق النشر - نحن ناشر برامج معتمد. يتم عرض هذا في نظام التشغيل عند تشغيل برامجنا وإصداراتنا التجريبية.

ناشر معتمد - نحن نعمل مع المنظمات في جميع أنحاء العالم من الشركات الصغيرة إلى الكبيرة منها. شركتنا مدرجة في السجل الدولي للشركات ولها علامة ثقة إلكترونية.

علامة على الثقة
انتقال سريع.
ماذا تريد ان تفعل الآن؟
إذا كنت تريد التعرف على البرنامج، فأسرع طريقة هي أولاً مشاهدة الفيديو كاملاً، ثم تنزيل النسخة التجريبية المجانية والعمل به بنفسك. إذا لزم الأمر، اطلب عرضًا تقديميًا من الدعم الفني أو اقرأ التعليمات.
WhatsApp
خلال ساعات العمل نرد عادةً خلال دقيقة واحدة
كيفية شراء البرنامج؟
اعرض لقطة شاشة للبرنامج
شاهد فيديو عن البرنامج
تنزيل النسخة التجريبية
قارن تكوينات البرنامج
احسب تكلفة البرنامج
احسب تكلفة السحابة إذا كنت بحاجة إلى خادم سحابي
من هو المطور؟
لقطة شاشة البرنامج
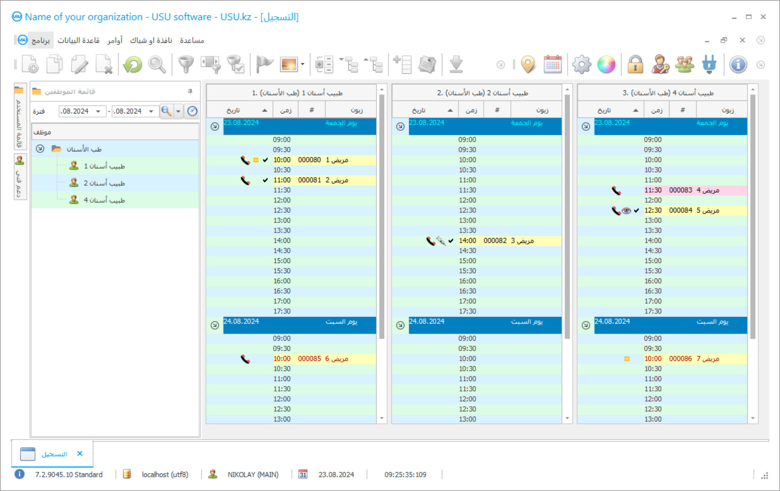
لقطة الشاشة هي صورة للبرنامج قيد التشغيل. من خلاله يمكنك أن تفهم على الفور كيف يبدو نظام إدارة علاقات العملاء (CRM). لقد قمنا بتنفيذ واجهة نافذة مع دعم لتصميم UX/UI. وهذا يعني أن واجهة المستخدم تعتمد على سنوات من تجربة المستخدم. يقع كل إجراء بالضبط في المكان الأكثر ملاءمة لتنفيذه. بفضل هذا النهج المختص، ستكون إنتاجية عملك هي الحد الأقصى. انقر على الصورة الصغيرة لفتح لقطة الشاشة بالحجم الكامل.
إذا قمت بشراء نظام USU CRM بتكوين "قياسي" على الأقل، فسيكون لديك خيار التصميمات من بين أكثر من خمسين نموذجًا. سيكون لكل مستخدم للبرنامج فرصة اختيار تصميم البرنامج الذي يناسب ذوقه. كل يوم عمل يجب أن يجلب الفرح!
إن إدخال برنامج الأتمتة في عيادة الأسنان هو أهم شيء لأي رئيس في المؤسسة! ونحن نساعدك باحتراف في هذه المهمة! يمكن استخدام عيادة الأسنان USU-Soft ، وهي برنامج إدارة شامل ، لتنفيذ الأتمتة في جميع جوانب الأنشطة. مع برنامج مراقبة عيادة الأسنان ، يستطيع كل طبيب أسنان التحكم في علاج مرضاه وحضورهم ودفعهم. يتم إجراء محاسبة عيادة الأسنان في برنامج USU-Soft مع إمكانية عرض أرشيفية لجميع صور الأشعة السينية لأي عميل. من المؤكد أن برنامجنا لإدارة عيادة الأسنان ، والذي يحتوي على قائمة بديهية ، سيصبح مساعدًا حقيقيًا في مؤسستك! يمكن تعديل المظهر الخارجي لنوافذ البرنامج من قبل كل مستخدم على حدة باستخدام قوالب تصميم جميلة. يقوم برنامج كمبيوتر عيادة الأسنان بحفظ جميع إعدادات المستخدم تلقائيًا. يمكن تنزيل برنامج عيادة الأسنان على موقعنا مجانًا! الاختلاف الوحيد هو أنه في إصدار العرض التوضيحي للبرنامج لا يمكنك إدخال بيانات جديدة في الدلائل. لقد طورنا مثل هذا البرنامج لعيادة الأسنان ، والذي من المؤكد أنك ستسعد بإجراء عملياتك! أتمتة عملك مع برنامج عيادة طب الأسنان USU-Soft ، وبالتالي يمكنك أتمتة المنظمة بأكملها!
من هو المطور؟
2026-05-28
فيديو برنامج عيادة الأسنان
هذا الفيديو باللغة الإنجليزية. ولكن يمكنك محاولة تشغيل الترجمة بلغتك الأم.
في برنامج USU-Soft لإدارة عيادات الأسنان ، يمكنك العمل بنشاط مع قاعدة بيانات العميل. اليوم من المهم لطبيب الأسنان والعيادة أن يبذلوا قصارى جهدهم للاحتفاظ بالمرضى وجعلهم مخلصين للعيادة وللطبيب. للقيام بذلك ، من الضروري دائمًا الحفاظ على جودة عالية من الخدمة والعلاج للمرضى ، بحيث يكون المريض سعيدًا ومريحًا للعلاج ، وكذلك مجرد التواجد في العيادة. تقوم العديد من العيادات ببناء علاقات مع المرضى وفقًا لمبادئ التسويق الحديثة. انتبه إلى كيفية استخدام التسويق بنشاط في العلاقة مع عملاء مشغلي شبكات الهاتف المحمول وسلاسل البيع بالتجزئة والمتاجر ذات العلامات التجارية. إنهم يذكرون أنفسهم باستمرار ، ويعرضون المشاركة في العروض الترويجية ، ويبلغون عن المنتجات الجديدة ، والخصومات ، ويهنئون بأعياد الميلاد والعطلات الرسمية. تستخدم العديد من عيادات الأسنان بنشاط برنامج الكمبيوتر USU-Soft. يرسلون كل يوم رسائل نصية قصيرة إلى مرضاهم مع تذكير بالزيارة وتحية عيد ميلاد ورسائل بريد منفصلة لتهنئة الجميع في أيام العطلات والإعلان عن خدمات وعروض ترويجية جديدة للعيادة
تنزيل النسخة التجريبية
عند بدء البرنامج ، يمكنك اختيار اللغة.

يمكنك تحميل النسخة التجريبية مجانا. والعمل في البرنامج لمدة اسبوعين . لقد تم بالفعل تضمين بعض المعلومات هناك من أجل الوضوح.
من هو المترجم؟
أتاح استخدام التقنيات الجديدة لشركة التكامل تقليل تكلفة رسائل SMS. غالبًا ما يكون أرخص بكثير من المشغلين الخلويين. يمكن إرسال الرسائل القصيرة مباشرة من برنامج عيادة طب الأسنان بنقرة واحدة. يمكن استخدام القوالب لإنشاء رسائل SMS مخصصة. يوفر النظام فرصة تلقي الملاحظات ؛ يأتي رد المريض عبر الرسائل النصية القصيرة على عنوان البريد الإلكتروني المحدد. تسمح لك وحدة التسويق في برنامج USU-Soft باختيار المرضى من قاعدة البيانات ، والاتصال بهم للمراحل التالية من العلاج والرعاية الوقائية. هذا مفيد للغاية عند إجراء ترميم شامل للأسنان باستخدام أطقم الأسنان المدعومة بالزرع ، في علاج أمراض اللثة ، وكذلك في مركز طب أسنان الأطفال. يسمح العمل النشط مع قاعدة بيانات العملاء للعيادات بعدم فقدان المرضى ، وتحقيق دخل إضافي واستقرار مالي ، ويسمح للمرضى بالحفاظ على صحتهم بشكل أفضل من خلال العلاج الوقائي للمشاكل الموجودة.
اطلب برنامجًا لعيادة الأسنان
لشراء البرنامج، فقط اتصل بنا أو راسلنا. سيتفق المتخصصون لدينا معك على تكوين البرنامج المناسب، وسيقومون بإعداد عقد وفاتورة للدفع.
كيفية شراء البرنامج؟
إرسال تفاصيل العقد
نحن نبرم اتفاقية مع كل عميل. العقد هو ضمانك أنك سوف تحصل على ما تحتاجه بالضبط. لذلك، عليك أولاً أن ترسل لنا تفاصيل الكيان القانوني أو الفرد. لا يستغرق هذا عادةً أكثر من 5 دقائق
قم بإجراء دفعة مقدمة
بعد إرسال نسخ ممسوحة ضوئيًا من العقد والفاتورة للدفع، يلزم الدفع مقدمًا. يرجى ملاحظة أنه قبل تثبيت نظام CRM، يكفي دفع المبلغ بالكامل، ولكن جزء فقط. يتم دعم طرق الدفع المختلفة. حوالي 15 دقيقة
سيتم تثبيت البرنامج
وبعد ذلك سيتم الاتفاق معك على تاريخ ووقت محدد للتثبيت. يحدث هذا عادةً في نفس اليوم أو في اليوم التالي بعد اكتمال الأعمال الورقية. مباشرة بعد تثبيت نظام إدارة علاقات العملاء (CRM)، يمكنك طلب التدريب لموظفك. إذا تم شراء البرنامج لمستخدم واحد، فلن يستغرق الأمر أكثر من ساعة واحدة
استمتع بالنتيجة
استمتع بالنتيجة إلى ما لا نهاية :) ما يبعث على السرور بشكل خاص ليس فقط الجودة التي تم بها تطوير البرنامج لأتمتة العمل اليومي، ولكن أيضًا عدم التبعية في شكل رسوم اشتراك شهرية. بعد كل شيء، سوف تدفع مرة واحدة فقط للبرنامج.
شراء برنامج جاهز
كما يمكنك طلب تطوير البرامج المخصصة
إذا كانت لديك متطلبات برمجية خاصة، فاطلب التطوير المخصص. لن تضطر بعد ذلك إلى التكيف مع البرنامج، ولكن سيتم تعديل البرنامج ليناسب عمليات عملك!
برنامج عيادة الأسنان
هناك العديد من المهام التي يمكن أداؤها في نظامنا. لا يوجد سوى بعضها: راقب نتائج الترويج للعيادة بتقارير بسيطة تسمح لك بفهم رحلة العميل بشكل أفضل واختيار أساليب البيع الصحيحة ؛ استخدام معلومات العملاء لتحليل تاريخ زيارتهم ؛ تقسيم العملاء حسب الجنس والعمر والزيارة الأخيرة وما إلى ذلك ؛ إنشاء القوائم الصحيحة للمكالمات والرسائل النصية والبريد الإلكتروني ؛ إرسال إخطارات تلقائية مستهدفة بدلاً من البريد العشوائي ؛ إنشاء أنظمة مكافآت للعملاء لإبقائهم مهتمين في جميع الأوقات ؛ تطبيق مخططات تسعير مختلفة.
لتقييم فعالية السياسة الإعلانية ، من الضروري للمسؤولين تحديد مصدر الإعلان بدقة من خلال سؤال كل مريض أساسي كيف سمعت عنا ؟. يسمح لك برنامج USU-Soft لطب الأسنان بجعل هذا الإجراء إلزاميًا. تعطي التقارير المناسبة عن كفاءة الإعلان لرئيس العيادة معلومات موضوعية وموثوقة عن كفاءة الاستثمارات الإعلانية لأي فترة زمنية ، مما يسمح لقسم التسويق والإعلان بالعمل بفعالية وعدم تبديد ميزانية الإعلان. نظام طب الأسنان USU-Soft هو أداة حديثة وفعالة لإدارة أعمال طب الأسنان من أي حجم. يمكنك اكتساب الخبرة في الاستخدام الفعال لبرنامج طب الأسنان من خدمة دعم الشركة المطورة وكذلك من الندوات المتخصصة التي ينظمها المتخصصون في تنفيذ هذا النظام.
يمكن للبرنامج المتقدم لإدارة عيادات الأسنان تقديم الكثير من التقارير ، والتي تختلف في هيكلها. يستخدم النظام خوارزميات مختلفة لجعل ميزة إعداد التقارير متنوعة وأكثر إفادة. نتيجة لذلك ، تحصل على صورة مفصلة حول كيفية عمل المنظمة بشكل عام ، وكذلك فيما يتعلق بأي موظف ، ومحاسبة المرضى ، وكذلك التحكم في المعدات والأدوية. علاوة على ذلك ، ترى تخصيص أموالك ويمكنك استخدام الميزانية بأكثر الطرق فعالية.

