Inoshanda system: Windows, Android, macOS
Boka rezvirongwa: Bhizinesi otomatiki
Chirongwa chekiriniki yemazino
- Copyright inodzivirira yakasarudzika nzira dzebhizinesi otomatiki dzinoshandiswa muzvirongwa zvedu.

Copyright - Isu tiri verified software muparidzi. Izvi zvinoratidzwa musystem yekushandisa kana uchimhanyisa zvirongwa zvedu uye demo-shanduro.

Verified publisher - Isu tinoshanda nemasangano pasi rese kubva kumabhizinesi madiki kusvika kune makuru. Kambani yedu inosanganisirwa murejista yepasirese yemakambani uye ine yemagetsi trust mark.

Chiratidzo chekuvimba
Kuchinja nokukurumidza.
Unoda kuita sei manje?
Kana iwe uchida kujairana nechirongwa, nzira inokurumidza ndeyekutanga kuona vhidhiyo yakazara, uye wozorodha iyo yemahara demo vhezheni uye kushanda nayo iwe pachako. Kana zvichidikanwa, kumbira mharidzo kubva kune technical support kana kuverenga mirairo.
WhatsApp
Munguva dzebhizimisi tinowanzopindura mukati meminiti imwe
Nzira yekutenga purogiramu?
Ona mufananidzo wepurogiramu
Ona vhidhiyo yepurogiramu
Dhawunirodha demo vhezheni
Enzanisa zvigadziriso zvepurogiramu
Verenga mutengo wesoftware
Verenga mutengo wegore kana iwe uchida gore server
Mugadziri ndiani?
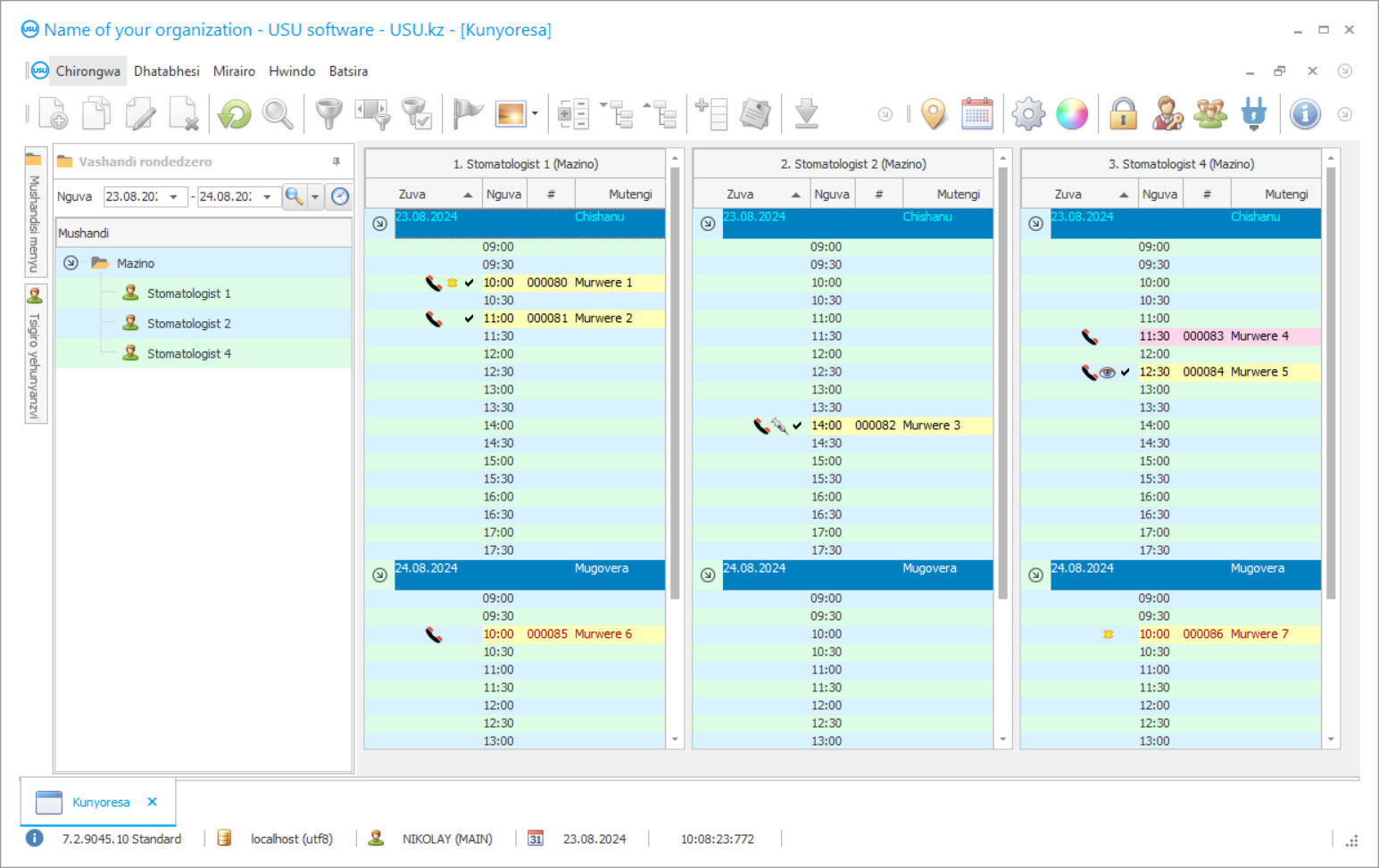
Chirongwa screenshot
Screenshot mufananidzo wesoftware inoshanda. Kubva pairi iwe unogona pakarepo kunzwisisa kuti CRM system inotaridzika sei. Isu takaita hwindo rekuonana nerutsigiro rweUX/UI dhizaini. Izvi zvinoreva kuti iyo mushandisi interface yakavakirwa pamakore eruzivo rwemushandisi. Chiito chega chega chiri panzvimbo chaipo pachiri nyore kuzviita. Nekuda kwemaitiro akakodzera akadaro, basa rako rekubereka richave rakanyanya. Dzvanya pamufananidzo mudiki kuti uvhure skrini muhukuru hwakazara.
Kana iwe ukatenga USU CRM system ine gadziriso yeinenge "Standard", iwe unenge uine sarudzo yekugadzira kubva kune anopfuura makumi mashanu matemplate. Wese mushandisi wesoftware achave nemukana wekusarudza dhizaini yechirongwa kuti ienderane nekuravira kwavo. Zuva rega rega rebasa rinofanira kuunza mufaro!
Kuunzwa kwechirongwa chekushandisa mukiriniki yemazino ndicho chinhu chakakosha kwazvo kune chero musoro wesangano! Uye isu nehunyanzvi tinokubatsira iwe mune iri basa! Iyo USU-Soft mazino kiriniki, yepasirese manejimendi chirongwa, inogona kushandiswa kuita otomatiki muzvinhu zvese zvezviitiko. Nechirongwa chekudzora kiriniki yemazino, chiremba wemazino wese anokwanisa kudzora kurapwa kwevarwere vavo, kuenda kwavo uye kubhadhara. Kuverengera kwekiriniki yemazino muUSU-Soft chirongwa kunoitiswa pamwe nekwaniso yekuchengetedzwa kwekuona kweese X-ray mifananidzo yechero vatengi Chirongwa chedu chemazino kiriniki manejimendi, iyo ine inonzwisisika menyu, ndeyechokwadi kuve mubatsiri chaiye mune yako institution! Maonero echirongwa windows anogona kugadziridzwa nemushandisi wega wega achishandisa akanaka dhizaini matemplate. Iyo yemazino kiriniki komputa chirongwa inochengetedza ese emushandisi marongero otomatiki Iyo yemazino kiriniki chirongwa inogona kutorwa pawebhusaiti yedu mahara! Musiyano chete ndewekuti mune yekuratidzira vhezheni yechirongwa iwe haugone kuisa data nyowani mumadhairekitori. Isu takagadzira chirongwa chakadai chekiriniki yemazino, icho chauri chokwadi kuve unofara kuzadzisa mashandiro ako! Shandura basa rako neiyo USU-Soft mazino kiriniki chirongwa, uye nekudaro iwe unogona kugadzirisa zvese sangano!
Mugadziri ndiani?
2026-05-28
Vhidhiyo yehurongwa hwekiriniki yemeno
Vhidhiyo iyi iri muChirungu. Asi unogona kuedza kubatidza zvinyorwa zvidiki mumutauro wako.
Mune iyo USU-Nyoro chirongwa chemazino kiriniki manejimendi iwe unogona kushingaira kushanda pamwe nemutengi dhatabhesi. Nhasi zvakakosha kuti chiremba wemazino uye kiriniki iite zvese zvinogoneka kuchengetedza varwere uye kuvaita vakavimbika kukiriniki uye nachiremba. Kuti uite izvi, zvinogara zvichidikanwa kuchengetedza mhando yepamusoro yebasa uye kurapwa kwevarwere, zvekuti murwere akafara uye akasununguka kurapwa, pamwe nekungove mukiriniki. Makiriniki mazhinji ari kuvaka hukama nevarwere zvinoenderana nemazuvano ekushambadzira. Teerera kune kushambadzira kushambadzira kunoshandiswa mukudyidzana nevatengi vevashandisi venhare, zvitoro zvekutengesa uye zvitoro zvine mazita. Ivo vanogara vachiyeuchidza nezve ivo, vanopa kutora chikamu mukusimudzira, zivisa nezve zvigadzirwa zvitsva, mitengo, kukorokotedza mazuva ekuzvarwa uye zororo revanhu. Makiriniki mazhinji emazino anoshingairira kushandisa iyo komputa chirongwa USU-Soft. Mazuva ese ivo vanotumira mameseji eSMS kuvarwere vavo neyeuchidzo yekushanya, kwaziso dzekuzvarwa, uye tsamba dzakatsaurwa kukorokotedza munhu wese pamazororo nekuzivisa masevhisi matsva nekusimudzirwa kwekiriniki.
Dhawunirodha demo vhezheni
Paunotanga chirongwa, unogona kusarudza mutauro.

Unogona kudhawunirodha demo vhezheni mahara. Uye shanda muchirongwa kwemavhiki maviri. Mamwe mashoko akatoiswamo kuti ajekeswe.
Mushanduri ndiani?
Uchishandisa matekinoroji matsva ekambani yekubatanidza yakaita kuti zvikwanise kudzikisa mutengo weSMS mameseji. Inowanzo kuve yakachipa kwazvo pane vanoshandisa maseru. SMS inogona kutumirwa yakananga kubva kuchirongwa chemazino kiriniki yekudzvanya nekukanya kamwe chete. Matemplate anogona kushandiswa kugadzira yakasarudzika mameseji eSMS. Iyo sisitimu inopa mukana wekugamuchira mhinduro; SMS-mhinduro yemurwere inouya kune yakatarwa e-mail kero. Iyo yekushambadzira module mune yeUSU-Soft chirongwa inokutendera iwe kuti uite sarudzo dzevarwere kubva kudhatabhesi, uvashevedze kune anotevera matanho ekurapa uye ekudzivirira ekudzivirira. Izvi zvinonyanya kubatsira kana uchinge uchinge uchinge uchinge uchinge uchinge uchinge uchinge uchinge uchinge uchinge uchinge uchinge uchinge uchinge uchinge uchinge uchinge uchinge uchinge uchinge uchinge uchinge uchinge uchinge uchinge uchinge uchitsigira. Kushanda kushanda nedhatabhesi revatengi kunotendera makiriniki kuti asarasikirwe nevarwere, anounza mari yekuwedzera uye kugadzikana kwemari, uye anotendera varwere kuchengetedza zvirinani hutano hwavo nekudzivirira kurapwa kwezvinetso zviripo.
Ronga chirongwa chekiriniki yemazino
Kuti utenge chirongwa, ingofona kana kutinyorera. Nyanzvi dzedu dzinobvumirana newe pane yakakodzera software kumisikidzwa, gadzirira kondirakiti uye invoice yekubhadhara.
Nzira yekutenga purogiramu?
Tumira mashoko echibvumirano
Isu tinopinda muchibvumirano nemutengi wega wega. Kondirakiti ndiyo vimbiso yako yekuti uchagamuchira chaizvo zvaunoda. Naizvozvo, chekutanga iwe unofanirwa kutitumira isu ruzivo rwesangano repamutemo kana munhu. Izvi kazhinji hazvitore maminitsi anopfuura mashanu
Ita muripo wepamberi
Mushure mekutumira makopi akaongororwa echibvumirano uye invoice yekubhadhara, muripo wepamberi unodiwa. Ndokumbira utarise kuti usati waisa iyo CRM system, yakakwana kubhadhara kwete iyo yakazara mari, asi chikamu chete. Nzira dzekubhadhara dzakasiyana-siyana dzinotsigirwa. Anenge maminitsi gumi nemashanu
Iyo purogiramu ichaiswa
Mushure meizvi, yakatarwa zuva uye nguva yekumisikidza zvichabvumirana newe. Izvi zvinowanzoitika panguva imwe chete kana zuva rinotevera mushure mokunge mapepa apera. Pakarepo mushure mekuisa iyo CRM system, unogona kukumbira kudzidziswa kwemushandi wako. Kana iyo purogiramu yakatengwa kune 1 mushandisi, haitore nguva inopfuura 1 awa
Nakidzwa nemhedzisiro
Nakidzwa nemhedzisiro nekusingaperi :) Chinonyanya kufadza hausi iwo chete mhando iyo software yakagadziridzwa kuti iite otomatiki basa remazuva ese, asiwo kushaikwa kwekutsamira nenzira yemubhadharo wepamwedzi wekunyoresa. Mushure mezvose, iwe unongobhadhara kamwe chete kune chirongwa.
Tenga chirongwa chakagadzirirwa
Zvakare iwe unogona kuraira tsika software yekuvandudza
Kana iwe uine zvakakosha software zvinodiwa, raira kusimudzira tsika. Ipapo iwe haufanirwe kuchinjika kune chirongwa, asi chirongwa chinozogadziriswa kune ako mabhizinesi maitiro!
Chirongwa chekiriniki yemazino
Kune akawanda mabasa anogona kuitwa mune yedu system. Kune mamwe chete acho: tarisa mhedzisiro yekusimudzirwa kwako kwekiriniki nemishumo yakapfava iyo inobvumidza iwe kuti unzwisise zvirinani rwendo rwevatengi uye kusarudza nzira dzakakodzera dzekutengesa; shandisa ruzivo rwevatengi kuongorora nhoroondo yavo yekushanya; chidimbu vatengi nehunhu, zera, kushanya kwekupedzisira, nezvimwe; gadzira rondedzero chaiyo yekufona, kutumira mameseji nekutumira tsamba; kutumira zvakanangwa otomatiki notices pane spam; gadzira mabhonasi masisitimu evatengi kuti varambe vachifarira nguva dzese; shandisa zvirongwa zvakasiyana zvemitengo.
Kuti uongorore kushanda kwemutemo wekushambadzira, zvinofanirwa kuti maneja anyatso kumaka sosi yekushambadzira nekubvunza murwere wega wekutanga Wanzwa sei nezvedu? Iyo USU-Soft chirongwa chemazino chinokutendera iwe kuti uite iyi nzira inosungirwa. Mishumo chaiyo pamusoro pekushambadzira kwekushambadzira inopa mukuru wekiriniki chinangwa uye neruzivo rwechokwadi pamusoro pekushanda kwekushambadzira mari kune chero nguva yenguva, inobvumira kushambadzira uye kushambadzira dhipatimendi kuti ishande nemazvo kwete kushatisa bhajeti rekushambadzira. Iyo USU-Soft mazino system chazvino uye chinoshanda chishandiso chekutarisira bhizinesi remazino chero saizi. Iwe unogona kuwana ruzivo mukushandisa zvinobudirira chirongwa chemazino kubva kusevhisi yekutsigira yekambani-yekuvandudza pamwezve kubva kumisangano yakasarudzika yakarongedzwa nenyanzvi mukuitwa kwesisitimu ino.
Iyo yepamusoro chirongwa chemazino kiriniki manejimendi inogona kuita akawanda marepoti, ayo asina kufanana muchimiro chayo. Iyo sisitimu inoshandisa akasiyana maalgorithms kuita kuti iro rekuzivisa riite rakasiyana uye riwedzere kubatsira. Nekuda kweizvozvo, iwe unowana mufananidzo wakadzama pamusoro pekuti sangano rinoshanda sei pane zvese, pamwe nezve kune chero mushandi, accounting yevarwere, pamwe nemidziyo uye nemishonga kudzora. Uyezve, iwe unoona kugoverwa kwemari yako uye unogona kushandisa bhajeti nenzira inoshanda kwazvo.

